Register Guidelines E-Books Today's Posts Search

Go Back   MobileRead Forums > E-Book Software > Calibre

Notices

Reply
 
Thread Tools Search this Thread
Old 05-27-2017, 09:51 AM   #331
kovidgoyal
creator of calibre
kovidgoyal ought to be getting tired of karma fortunes by now.kovidgoyal ought to be getting tired of karma fortunes by now.kovidgoyal ought to be getting tired of karma fortunes by now.kovidgoyal ought to be getting tired of karma fortunes by now.kovidgoyal ought to be getting tired of karma fortunes by now.kovidgoyal ought to be getting tired of karma fortunes by now.kovidgoyal ought to be getting tired of karma fortunes by now.kovidgoyal ought to be getting tired of karma fortunes by now.kovidgoyal ought to be getting tired of karma fortunes by now.kovidgoyal ought to be getting tired of karma fortunes by now.kovidgoyal ought to be getting tired of karma fortunes by now.
 
kovidgoyal's Avatar
 
Posts: 45,911
Karma: 29228280
Join Date: Oct 2006
Location: Mumbai, India
Device: Various
@DD: you have updated both your source and the binary? And yes you can add virtual library restrictions per user as well.
kovidgoyal is offline   Reply With Quote
Old 05-27-2017, 10:16 AM   #332
Divingduck
Wizard
Divingduck ought to be getting tired of karma fortunes by now.Divingduck ought to be getting tired of karma fortunes by now.Divingduck ought to be getting tired of karma fortunes by now.Divingduck ought to be getting tired of karma fortunes by now.Divingduck ought to be getting tired of karma fortunes by now.Divingduck ought to be getting tired of karma fortunes by now.Divingduck ought to be getting tired of karma fortunes by now.Divingduck ought to be getting tired of karma fortunes by now.Divingduck ought to be getting tired of karma fortunes by now.Divingduck ought to be getting tired of karma fortunes by now.Divingduck ought to be getting tired of karma fortunes by now.
 
Posts: 1,166
Karma: 1410083
Join Date: Nov 2010
Location: Germany
Device: Sony PRS-650
Keep in mind I talk about running from source, what I do quite often. The normal server beta runs fine so fare (w/o deeper tests).
There was no change since 2 months on this system except the source code download form github, what had worked so fare without problems. The problem starts when I post it first (~two betas ago).

It was my first idea too, that there is something wrong with permission. But it seems not to be the problem, as I test it and run this machine with all rights with system administrator permissions too. Same story.

The attached huge logfile file is a additional thing what came with the new version 2.99.8.
I guess Kovid need to check this separately as that happen with normal run debug mode too with Windows 10 64Bit.

I will keep your point with a new clean installation later on, but I believe, that isn't the solution for this special problem. That have to do with a change Kovid did.

@Kovid,
only thinking about, is it necessary to write or create theses files in the program directory? Because I think too, JSWolf is correct with his general point. Shouldn't be the location for theses activities in calibre preferences directory and/or users temp locations for temp files? (c:\Users\...\AppData\Roaming\calibre\...)
Divingduck is offline   Reply With Quote
Old 05-27-2017, 10:23 AM   #333
Divingduck
Wizard
Divingduck ought to be getting tired of karma fortunes by now.Divingduck ought to be getting tired of karma fortunes by now.Divingduck ought to be getting tired of karma fortunes by now.Divingduck ought to be getting tired of karma fortunes by now.Divingduck ought to be getting tired of karma fortunes by now.Divingduck ought to be getting tired of karma fortunes by now.Divingduck ought to be getting tired of karma fortunes by now.Divingduck ought to be getting tired of karma fortunes by now.Divingduck ought to be getting tired of karma fortunes by now.Divingduck ought to be getting tired of karma fortunes by now.Divingduck ought to be getting tired of karma fortunes by now.
 
Posts: 1,166
Karma: 1410083
Join Date: Nov 2010
Location: Germany
Device: Sony PRS-650
Quote:
Originally Posted by kovidgoyal View Post
@DD: you have updated both your source and the binary? And yes you can add virtual library restrictions per user as well.
Yes, I did. But to be sure that there is nothing wrong somewhere, I will delete the repository now, make a new complete clone and check it again later on. Give me some time as I need just now to interrupt my tests for some hours
Divingduck is offline   Reply With Quote
Old 05-27-2017, 11:02 AM   #334
kovidgoyal
creator of calibre
kovidgoyal ought to be getting tired of karma fortunes by now.kovidgoyal ought to be getting tired of karma fortunes by now.kovidgoyal ought to be getting tired of karma fortunes by now.kovidgoyal ought to be getting tired of karma fortunes by now.kovidgoyal ought to be getting tired of karma fortunes by now.kovidgoyal ought to be getting tired of karma fortunes by now.kovidgoyal ought to be getting tired of karma fortunes by now.kovidgoyal ought to be getting tired of karma fortunes by now.kovidgoyal ought to be getting tired of karma fortunes by now.kovidgoyal ought to be getting tired of karma fortunes by now.kovidgoyal ought to be getting tired of karma fortunes by now.
 
kovidgoyal's Avatar
 
Posts: 45,911
Karma: 29228280
Join Date: Oct 2006
Location: Mumbai, India
Device: Various
The only time those files are geenrated is if you set CALIBRE_DEVELOP_FROM and then they are generated inside that directory.
kovidgoyal is offline   Reply With Quote
Old 05-27-2017, 01:26 PM   #335
Divingduck
Wizard
Divingduck ought to be getting tired of karma fortunes by now.Divingduck ought to be getting tired of karma fortunes by now.Divingduck ought to be getting tired of karma fortunes by now.Divingduck ought to be getting tired of karma fortunes by now.Divingduck ought to be getting tired of karma fortunes by now.Divingduck ought to be getting tired of karma fortunes by now.Divingduck ought to be getting tired of karma fortunes by now.Divingduck ought to be getting tired of karma fortunes by now.Divingduck ought to be getting tired of karma fortunes by now.Divingduck ought to be getting tired of karma fortunes by now.Divingduck ought to be getting tired of karma fortunes by now.
 
Posts: 1,166
Karma: 1410083
Join Date: Nov 2010
Location: Germany
Device: Sony PRS-650
@Kovid,

I did a new installation with the actual version and made a new source clone.

Did you change something with custom column build from other columns? I have with the actual version 2.99.8 template errors in all custom columns with functions and program mode. I haven't check this before but see it now in the GUI library. Do I need to change something in the templates?

Start manually the server and the server is running w/o problems except the custom columns issues.
Debug log: caldebug_RunNormal.txt (in Zip)

Running from source:
I start w/o automaticly starting the server. Same as above. Then I start manually the server and get this error
Spoiler:
Code:
calibre, version 2.99.8
ERROR: Failed to start Content server: Could not start the Content server. Error:

[Errno 13] Permission denied: u'C:\\Program Files\\Calibre2\\app\\resources\\content-server\\index-generated.html.tmp'

Why in progam files directory? My CALIBRE_DEVELOP_FROM is "c:\Users\Armin\git\calibre\src\"

The debug log do not show this information but shows of course the other errors with custom columns above
Debug log: caldebug_RunFsource.txt

Last source code change was from 16:48:43 this afternoon ("Also scroll window to zero on content load").
Attached Files
File Type: zip CalibreDebugLog.zip (121.3 KB, 100 views)

Last edited by Divingduck; 05-27-2017 at 01:30 PM.
Divingduck is offline   Reply With Quote
Old 05-27-2017, 01:34 PM   #336
chaley
Grand Sorcerer
chaley ought to be getting tired of karma fortunes by now.chaley ought to be getting tired of karma fortunes by now.chaley ought to be getting tired of karma fortunes by now.chaley ought to be getting tired of karma fortunes by now.chaley ought to be getting tired of karma fortunes by now.chaley ought to be getting tired of karma fortunes by now.chaley ought to be getting tired of karma fortunes by now.chaley ought to be getting tired of karma fortunes by now.chaley ought to be getting tired of karma fortunes by now.chaley ought to be getting tired of karma fortunes by now.chaley ought to be getting tired of karma fortunes by now.
 
Posts: 12,529
Karma: 8075938
Join Date: Jan 2010
Location: Notts, England
Device: Kobo Libra 2
Quote:
Originally Posted by Divingduck View Post
Did you change something with custom column build from other columns? I have with the actual version 2.99.8 template errors in all custom columns with functions and program mode. I haven't check this before but see it now in the GUI library. Do I need to change something in the templates?
FWIW: Using the latest source (commit eeca0a8 at 18:02), binary 2.99.8 on Win10 with Chrome, all my test library composite columns display. My tests include custom template functions, GPM templates, TPM templates, and basic templates.
chaley is offline   Reply With Quote
Old 05-27-2017, 02:04 PM   #337
JimmXinu
Plugin Developer
JimmXinu ought to be getting tired of karma fortunes by now.JimmXinu ought to be getting tired of karma fortunes by now.JimmXinu ought to be getting tired of karma fortunes by now.JimmXinu ought to be getting tired of karma fortunes by now.JimmXinu ought to be getting tired of karma fortunes by now.JimmXinu ought to be getting tired of karma fortunes by now.JimmXinu ought to be getting tired of karma fortunes by now.JimmXinu ought to be getting tired of karma fortunes by now.JimmXinu ought to be getting tired of karma fortunes by now.JimmXinu ought to be getting tired of karma fortunes by now.JimmXinu ought to be getting tired of karma fortunes by now.
 
JimmXinu's Avatar
 
Posts: 7,252
Karma: 5007213
Join Date: Dec 2011
Location: Midwest USA
Device: Kobo Clara Colour running KOReader
Quote:
Originally Posted by kovidgoyal View Post
Oh man, I got hold of an iPad and Safari is awful. I dont know if it will be possible to get the reader working in it at all. And given that Apple allows no other browsing engines on iOS, it maybe that iOS users are completely out of luck.
I'm not getting errors now from iOS Safari. I can also open books to read. But I can't page more than a few pages in. I can navigate by TOC and a few other interactions, but basic page forward doesn't seem to work well.

I can, for example, swipe up and down for chapter back-and-forth, and swipe left-to-right to go back a chapter. I cannot click or swipe right-to-left to go forward, nor can I page into a chapter.

iOS Chrome is still giving the same :0: error all the time, but otherwise behaves the same as Safari.

I really wonder how anyone develops web sites for mobile. Glad I'm basically retired and not making web sites now.
JimmXinu is offline   Reply With Quote
Old 05-27-2017, 02:08 PM   #338
kovidgoyal
creator of calibre
kovidgoyal ought to be getting tired of karma fortunes by now.kovidgoyal ought to be getting tired of karma fortunes by now.kovidgoyal ought to be getting tired of karma fortunes by now.kovidgoyal ought to be getting tired of karma fortunes by now.kovidgoyal ought to be getting tired of karma fortunes by now.kovidgoyal ought to be getting tired of karma fortunes by now.kovidgoyal ought to be getting tired of karma fortunes by now.kovidgoyal ought to be getting tired of karma fortunes by now.kovidgoyal ought to be getting tired of karma fortunes by now.kovidgoyal ought to be getting tired of karma fortunes by now.kovidgoyal ought to be getting tired of karma fortunes by now.
 
kovidgoyal's Avatar
 
Posts: 45,911
Karma: 29228280
Join Date: Oct 2006
Location: Mumbai, India
Device: Various
@DD: Ah, I think I know what's going on, this should fix it: https://github.com/kovidgoyal/calibr...ed53e90d9d23b4
kovidgoyal is offline   Reply With Quote
Old 05-27-2017, 02:29 PM   #339
kovidgoyal
creator of calibre
kovidgoyal ought to be getting tired of karma fortunes by now.kovidgoyal ought to be getting tired of karma fortunes by now.kovidgoyal ought to be getting tired of karma fortunes by now.kovidgoyal ought to be getting tired of karma fortunes by now.kovidgoyal ought to be getting tired of karma fortunes by now.kovidgoyal ought to be getting tired of karma fortunes by now.kovidgoyal ought to be getting tired of karma fortunes by now.kovidgoyal ought to be getting tired of karma fortunes by now.kovidgoyal ought to be getting tired of karma fortunes by now.kovidgoyal ought to be getting tired of karma fortunes by now.kovidgoyal ought to be getting tired of karma fortunes by now.
 
kovidgoyal's Avatar
 
Posts: 45,911
Karma: 29228280
Join Date: Oct 2006
Location: Mumbai, India
Device: Various
@JimmXinu: Yeah I am still working on Safari, stay tuned

The major remaining problem in Safari is that window.scrollTo does not work with paginated text, so I have to implement scrolling manually via CSS transforms, sigh.
kovidgoyal is offline   Reply With Quote
Old 05-27-2017, 02:56 PM   #340
Divingduck
Wizard
Divingduck ought to be getting tired of karma fortunes by now.Divingduck ought to be getting tired of karma fortunes by now.Divingduck ought to be getting tired of karma fortunes by now.Divingduck ought to be getting tired of karma fortunes by now.Divingduck ought to be getting tired of karma fortunes by now.Divingduck ought to be getting tired of karma fortunes by now.Divingduck ought to be getting tired of karma fortunes by now.Divingduck ought to be getting tired of karma fortunes by now.Divingduck ought to be getting tired of karma fortunes by now.Divingduck ought to be getting tired of karma fortunes by now.Divingduck ought to be getting tired of karma fortunes by now.
 
Posts: 1,166
Karma: 1410083
Join Date: Nov 2010
Location: Germany
Device: Sony PRS-650
@Kovid,
You got it. First problem solved, I have the server back.
Thank you

+@chaley
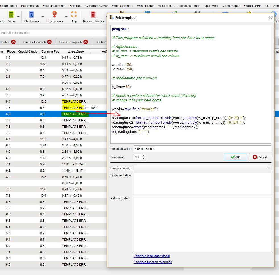
For custom column, have you a idea too?
It looks like this happen sometimes and sometimes not. See column "Lesedauer". I took a screen shot from normal GUI and Web-GUI attach it below as an example for one book
Attached Thumbnails
Click image for larger version

Name:	CalServCustColTemp2.JPG
Views:	160
Size:	146.8 KB
ID:	157063   Click image for larger version

Name:	CalServCustColTemp1.JPG
Views:	157
Size:	164.9 KB
ID:	157064  
Divingduck is offline   Reply With Quote
Old 05-27-2017, 03:16 PM   #341
chaley
Grand Sorcerer
chaley ought to be getting tired of karma fortunes by now.chaley ought to be getting tired of karma fortunes by now.chaley ought to be getting tired of karma fortunes by now.chaley ought to be getting tired of karma fortunes by now.chaley ought to be getting tired of karma fortunes by now.chaley ought to be getting tired of karma fortunes by now.chaley ought to be getting tired of karma fortunes by now.chaley ought to be getting tired of karma fortunes by now.chaley ought to be getting tired of karma fortunes by now.chaley ought to be getting tired of karma fortunes by now.chaley ought to be getting tired of karma fortunes by now.
 
Posts: 12,529
Karma: 8075938
Join Date: Jan 2010
Location: Notts, England
Device: Kobo Libra 2
Quote:
Originally Posted by Divingduck View Post
+@chaley
For custom column, have you a idea too?
It looks like this happen sometimes and sometimes not. See column "Lesedauer". I took a screen shot from normal GUI and Web-GUI attach it below as an example for one book
There isn't anything obvious there. If you are running on debug mode then there should be more info on the debug log.

If you are willing to send me the metadata.db file I will try to repeat the problem. Send it to calibre-logs at charles dot haleys dot org.
chaley is offline   Reply With Quote
Old 05-27-2017, 03:59 PM   #342
Divingduck
Wizard
Divingduck ought to be getting tired of karma fortunes by now.Divingduck ought to be getting tired of karma fortunes by now.Divingduck ought to be getting tired of karma fortunes by now.Divingduck ought to be getting tired of karma fortunes by now.Divingduck ought to be getting tired of karma fortunes by now.Divingduck ought to be getting tired of karma fortunes by now.Divingduck ought to be getting tired of karma fortunes by now.Divingduck ought to be getting tired of karma fortunes by now.Divingduck ought to be getting tired of karma fortunes by now.Divingduck ought to be getting tired of karma fortunes by now.Divingduck ought to be getting tired of karma fortunes by now.
 
Posts: 1,166
Karma: 1410083
Join Date: Nov 2010
Location: Germany
Device: Sony PRS-650
@chaley,
thanks for your offer. Very kindly. I will send you the file for this DB in a view minutes.

The debug-log is more or less the same as I have already post here. See attached.
Attached Files
File Type: zip caldebug_RunFsource2.zip (154.5 KB, 94 views)
Divingduck is offline   Reply With Quote
Old 05-27-2017, 04:11 PM   #343
kovidgoyal
creator of calibre
kovidgoyal ought to be getting tired of karma fortunes by now.kovidgoyal ought to be getting tired of karma fortunes by now.kovidgoyal ought to be getting tired of karma fortunes by now.kovidgoyal ought to be getting tired of karma fortunes by now.kovidgoyal ought to be getting tired of karma fortunes by now.kovidgoyal ought to be getting tired of karma fortunes by now.kovidgoyal ought to be getting tired of karma fortunes by now.kovidgoyal ought to be getting tired of karma fortunes by now.kovidgoyal ought to be getting tired of karma fortunes by now.kovidgoyal ought to be getting tired of karma fortunes by now.kovidgoyal ought to be getting tired of karma fortunes by now.
 
kovidgoyal's Avatar
 
Posts: 45,911
Karma: 29228280
Join Date: Oct 2006
Location: Mumbai, India
Device: Various
@JimmXinu: I think I have the page turn problem on Safari more or less licked. The only thing I noticed off on my borrowed iPad was that every once in a while for no discernible reason a next page tap would regiaster as a previous page tap.
kovidgoyal is offline   Reply With Quote
Old 05-27-2017, 06:12 PM   #344
chaley
Grand Sorcerer
chaley ought to be getting tired of karma fortunes by now.chaley ought to be getting tired of karma fortunes by now.chaley ought to be getting tired of karma fortunes by now.chaley ought to be getting tired of karma fortunes by now.chaley ought to be getting tired of karma fortunes by now.chaley ought to be getting tired of karma fortunes by now.chaley ought to be getting tired of karma fortunes by now.chaley ought to be getting tired of karma fortunes by now.chaley ought to be getting tired of karma fortunes by now.chaley ought to be getting tired of karma fortunes by now.chaley ought to be getting tired of karma fortunes by now.
 
Posts: 12,529
Karma: 8075938
Join Date: Jan 2010
Location: Notts, England
Device: Kobo Libra 2
Quote:
Originally Posted by Divingduck View Post
@chaley,
thanks for your offer. Very kindly. I will send you the file for this DB in a view minutes.

The debug-log is more or less the same as I have already post here. See attached.
Unfortunately it works fine on my machine. Every "Lesedauer" column has a value in the GUI. It also has a value in the books I checked using the content server, including the one that you captured.

The debug log says that the internal calibre data structure holding the names of custom columns is corrupted. This should be impossible. The only way I can see it happening is if the file system used for virtual memory support is corrupt, but that would break more than calibre.

I don't know what is happening.
chaley is offline   Reply With Quote
Old 05-27-2017, 07:28 PM   #345
JimmXinu
Plugin Developer
JimmXinu ought to be getting tired of karma fortunes by now.JimmXinu ought to be getting tired of karma fortunes by now.JimmXinu ought to be getting tired of karma fortunes by now.JimmXinu ought to be getting tired of karma fortunes by now.JimmXinu ought to be getting tired of karma fortunes by now.JimmXinu ought to be getting tired of karma fortunes by now.JimmXinu ought to be getting tired of karma fortunes by now.JimmXinu ought to be getting tired of karma fortunes by now.JimmXinu ought to be getting tired of karma fortunes by now.JimmXinu ought to be getting tired of karma fortunes by now.JimmXinu ought to be getting tired of karma fortunes by now.
 
JimmXinu's Avatar
 
Posts: 7,252
Karma: 5007213
Join Date: Dec 2011
Location: Midwest USA
Device: Kobo Clara Colour running KOReader
Quote:
Originally Posted by kovidgoyal View Post
@JimmXinu: I think I have the page turn problem on Safari more or less licked. The only thing I noticed off on my borrowed iPad was that every once in a while for no discernible reason a next page tap would regiaster as a previous page tap.
It's looking pretty good. I'll test in more detail, but definitely getting there.
JimmXinu is offline   Reply With Quote
Reply


Forum Jump

Similar Threads
Thread Thread Starter Forum Replies Last Post
Beta testers needed kovidgoyal Calibre 54 05-20-2016 01:34 PM
Windows beta testers needed kovidgoyal Calibre 19 02-08-2016 05:38 PM
Beta testers for calibre 2.0 needed kovidgoyal Calibre 142 05-08-2015 05:44 AM
Arc Updated Jelly Bean release - Beta testers needed kobo-adrian Kobo Tablets 19 05-23-2013 10:32 PM
Web Browsing from the Ebw-1150 - BETA Testers needed Nate the great Fictionwise eBookwise 26 09-22-2008 12:52 AM


All times are GMT -4. The time now is 11:11 AM.


MobileRead.com is a privately owned, operated and funded community.