Register Guidelines E-Books Today's Posts Search

Go Back   MobileRead Forums > E-Book Software > Sigil

Notices

Reply
 
Thread Tools Search this Thread
Old 09-26-2023, 06:32 PM   #16
KevinH
Sigil Developer
KevinH ought to be getting tired of karma fortunes by now.KevinH ought to be getting tired of karma fortunes by now.KevinH ought to be getting tired of karma fortunes by now.KevinH ought to be getting tired of karma fortunes by now.KevinH ought to be getting tired of karma fortunes by now.KevinH ought to be getting tired of karma fortunes by now.KevinH ought to be getting tired of karma fortunes by now.KevinH ought to be getting tired of karma fortunes by now.KevinH ought to be getting tired of karma fortunes by now.KevinH ought to be getting tired of karma fortunes by now.KevinH ought to be getting tired of karma fortunes by now.
 
Posts: 9,073
Karma: 6361556
Join Date: Nov 2009
Device: many
My guess you have a third party system/file extension installed on Windows that tries to preview or open the font file and fails since it is not a recognized Windows file format. Stock Windows and Sigil does not crash using Add Existing to add woff files.

Please generate an actual crash report and post it in case provides a hint of what is going on.

As others have said, Windows does not need to recognize the woff file in order to embed a woff font into an epub that will work with various readers and Sigil's Preview.
KevinH is online now   Reply With Quote
Old 03-06-2024, 06:36 PM   #17
jreckard
Member
jreckard began at the beginning.
 
Posts: 10
Karma: 10
Join Date: Apr 2023
Device: Kindle Fire
He's baaack.
One epub contains a handful of woff fonts. Sigil cannot open this epub. Calibre can.
From Calibre, I delete the woff fonts and every mention of them in the .css or .xhtml's.
Only then can I open the epub in Sigil.
Then, in Sigil, I try "Add existing fonts", find the .woff files (which, as stated earlier, appear in the File Explorer window as a plain, unrecognized file-type icon), and ... Sigil just goes away. No message. I call this a crash. But a crash typically gives an error message, so I dunno.

So, it just *seems* like it's not an installed (Windows) font.
Someone says it can't be installed as a Windows font. If you say so.

fyi, within Calibre (after I *deleted* the fonts), I try to re-add these .woff fonts. The "Add Font" file explorer recognizes only .ttf and .otf fonts.
The person I inherited this epub from (as well as, apparently, everyone who's been gracious enough to read and reply here) has .woff fonts - if not "installed", then you/they have some other tweak that my Dell doesn't.

Appreciate any ideas.
jreckard is offline   Reply With Quote
Old 03-06-2024, 08:35 PM   #18
DNSB
Bibliophagist
DNSB ought to be getting tired of karma fortunes by now.DNSB ought to be getting tired of karma fortunes by now.DNSB ought to be getting tired of karma fortunes by now.DNSB ought to be getting tired of karma fortunes by now.DNSB ought to be getting tired of karma fortunes by now.DNSB ought to be getting tired of karma fortunes by now.DNSB ought to be getting tired of karma fortunes by now.DNSB ought to be getting tired of karma fortunes by now.DNSB ought to be getting tired of karma fortunes by now.DNSB ought to be getting tired of karma fortunes by now.DNSB ought to be getting tired of karma fortunes by now.
 
DNSB's Avatar
 
Posts: 48,333
Karma: 174315444
Join Date: Jul 2010
Location: Vancouver
Device: Kobo Sage, Libra Colour, Lenovo M8 FHD, Paperwhite 4, Tolino epos
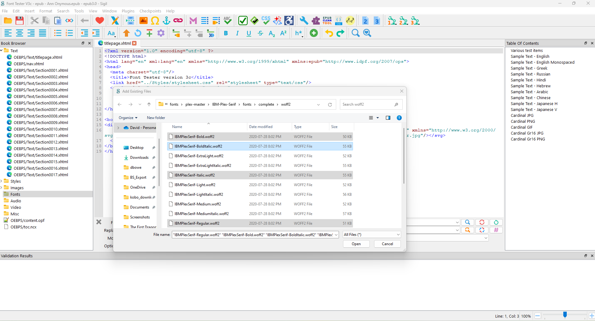
Just for the heck of it and having some time to kill while the granddaugter is nappping, I added some WOFF2 fonts to my old font tester epub. I used the IBM Plex Serif and Mono fonts in bold, bold-italic, italic and regular variants.

I added the fonts using the Add existing files tool and no issues. I added the @font-face bits and bobs to the stylesheet, added the serif font family to the <body> class and the mono font family to the <code> class. All looks good and other than complaining about my use of webkit extensions, Sigil seems happy enough.

Please note that this did not require adding the WOFF2 files to the Windows Fonts. I just unzipped the Plex-master.zip to a folder and browsed to the files.

I've attached the epub file.
Attached Thumbnails
Click image for larger version

Name:	Sigil_add_woff2_fonts.png
Views:	513
Size:	223.9 KB
ID:	206753  
Attached Files
File Type: epub Font Tester V3c - epub - Ann Onymous.epub (13.16 MB, 413 views)

Last edited by DNSB; 03-06-2024 at 08:38 PM.
DNSB is online now   Reply With Quote
Old 03-06-2024, 11:03 PM   #19
KevinH
Sigil Developer
KevinH ought to be getting tired of karma fortunes by now.KevinH ought to be getting tired of karma fortunes by now.KevinH ought to be getting tired of karma fortunes by now.KevinH ought to be getting tired of karma fortunes by now.KevinH ought to be getting tired of karma fortunes by now.KevinH ought to be getting tired of karma fortunes by now.KevinH ought to be getting tired of karma fortunes by now.KevinH ought to be getting tired of karma fortunes by now.KevinH ought to be getting tired of karma fortunes by now.KevinH ought to be getting tired of karma fortunes by now.KevinH ought to be getting tired of karma fortunes by now.
 
Posts: 9,073
Karma: 6361556
Join Date: Nov 2009
Device: many
So whatever is happening with your epub appears to be specific to your machine.

Have you tested the original epub with epubcheck? If so does it detect any errors?
KevinH is online now   Reply With Quote
Old 03-07-2024, 10:24 PM   #20
jreckard
Member
jreckard began at the beginning.
 
Posts: 10
Karma: 10
Join Date: Apr 2023
Device: Kindle Fire
@DNSB (and others I think)
When you go to add a woff font, do you view/select it in a standard Windows File Explorer window? If so, does the .woff file have a "recognized" file-type icon? or (what I see) a plain, vanilla "unrecognized" icon, looking like a paper with the top right corner folded down?

re: epubcheck ... As I mentioned, the only way I can open the original epub is to use Calibre. Using its "Check Book" tool (which I'm pretty sure runs EpubCheck) I get:
- - - -
OEBPS/Fonts/GentiumBookPlus-Bold.woff
This font could not be processed. It most likely will not work in an e-book reader, either
- - - -

So it apparently *is* my machine. Does anyone have any suggestions as to what is wrong with my machine? I have no idea where to start looking.
jreckard is offline   Reply With Quote
Old 03-07-2024, 11:04 PM   #21
Turtle91
A Hairy Wizard
Turtle91 ought to be getting tired of karma fortunes by now.Turtle91 ought to be getting tired of karma fortunes by now.Turtle91 ought to be getting tired of karma fortunes by now.Turtle91 ought to be getting tired of karma fortunes by now.Turtle91 ought to be getting tired of karma fortunes by now.Turtle91 ought to be getting tired of karma fortunes by now.Turtle91 ought to be getting tired of karma fortunes by now.Turtle91 ought to be getting tired of karma fortunes by now.Turtle91 ought to be getting tired of karma fortunes by now.Turtle91 ought to be getting tired of karma fortunes by now.Turtle91 ought to be getting tired of karma fortunes by now.
 
Turtle91's Avatar
 
Posts: 3,397
Karma: 20212733
Join Date: Dec 2012
Location: Charleston, SC today
Device: iPhone 15/11/X/6/iPad 1,2,Air & Air Pro/Surface Pro/Kindle PW & Fire
Is the font file perhaps obfuscated? I don’t think Sigil opens up epubs with that???
Turtle91 is offline   Reply With Quote
Old 03-08-2024, 03:23 AM   #22
DNSB
Bibliophagist
DNSB ought to be getting tired of karma fortunes by now.DNSB ought to be getting tired of karma fortunes by now.DNSB ought to be getting tired of karma fortunes by now.DNSB ought to be getting tired of karma fortunes by now.DNSB ought to be getting tired of karma fortunes by now.DNSB ought to be getting tired of karma fortunes by now.DNSB ought to be getting tired of karma fortunes by now.DNSB ought to be getting tired of karma fortunes by now.DNSB ought to be getting tired of karma fortunes by now.DNSB ought to be getting tired of karma fortunes by now.DNSB ought to be getting tired of karma fortunes by now.
 
DNSB's Avatar
 
Posts: 48,333
Karma: 174315444
Join Date: Jul 2010
Location: Vancouver
Device: Kobo Sage, Libra Colour, Lenovo M8 FHD, Paperwhite 4, Tolino epos
Quote:
Originally Posted by jreckard View Post
@DNSB (and others I think)
When you go to add a woff font, do you view/select it in a standard Windows File Explorer window? If so, does the .woff file have a "recognized" file-type icon? or (what I see) a plain, vanilla "unrecognized" icon, looking like a paper with the top right corner folded down?
If you look at the image attached in my previous message, the file browser window shows the WOFF2 fonts with the vanilla unknown filetype icon (as you said, a sheet of paper with the corner folded down).

If you download the epub I attached, does it open in Sigil on your computer?
DNSB is online now   Reply With Quote
Old 03-08-2024, 04:28 AM   #23
Doitsu
Grand Sorcerer
Doitsu ought to be getting tired of karma fortunes by now.Doitsu ought to be getting tired of karma fortunes by now.Doitsu ought to be getting tired of karma fortunes by now.Doitsu ought to be getting tired of karma fortunes by now.Doitsu ought to be getting tired of karma fortunes by now.Doitsu ought to be getting tired of karma fortunes by now.Doitsu ought to be getting tired of karma fortunes by now.Doitsu ought to be getting tired of karma fortunes by now.Doitsu ought to be getting tired of karma fortunes by now.Doitsu ought to be getting tired of karma fortunes by now.Doitsu ought to be getting tired of karma fortunes by now.
 
Doitsu's Avatar
 
Posts: 5,763
Karma: 24088559
Join Date: Dec 2010
Device: Kindle PW2
Quote:
Originally Posted by jreckard View Post
When you go to add a woff font, do you view/select it in a standard Windows File Explorer window? If so, does the .woff file have a "recognized" file-type icon? or (what I see) a plain, vanilla "unrecognized" icon, looking like a paper with the top right corner folded down?
It has a generic icon.

Quote:
Originally Posted by jreckard View Post
So it apparently *is* my machine. Does anyone have any suggestions as to what is wrong with my machine? I have no idea where to start looking.
Maybe some of your system files are corrupted. Open an admin command prompt:

Start a Command Prompt as an Administrator

Then use the following MS article to check for corrupted system files:

Use the System File Checker tool to repair missing or corrupted system files

If the tool reports that broken system files were found, you might want to reboot your laptop.
Doitsu is offline   Reply With Quote
Old 03-08-2024, 06:41 AM   #24
JSWolf
Resident Curmudgeon
JSWolf ought to be getting tired of karma fortunes by now.JSWolf ought to be getting tired of karma fortunes by now.JSWolf ought to be getting tired of karma fortunes by now.JSWolf ought to be getting tired of karma fortunes by now.JSWolf ought to be getting tired of karma fortunes by now.JSWolf ought to be getting tired of karma fortunes by now.JSWolf ought to be getting tired of karma fortunes by now.JSWolf ought to be getting tired of karma fortunes by now.JSWolf ought to be getting tired of karma fortunes by now.JSWolf ought to be getting tired of karma fortunes by now.JSWolf ought to be getting tired of karma fortunes by now.
 
JSWolf's Avatar
 
Posts: 80,867
Karma: 150249631
Join Date: Nov 2006
Location: Roslindale, Massachusetts
Device: Kobo Libra 2, Kobo Aura H2O, PRS-650, PRS-T1, nook STR, PW3
Quote:
Originally Posted by Turtle91 View Post
Is the font file perhaps obfuscated? I don’t think Sigil opens up epubs with that???
Sigil can load an ePub with obfuscated font files. You can even use Sigil to easily remove the obfuscation.
JSWolf is offline   Reply With Quote
Old 03-08-2024, 10:13 AM   #25
Turtle91
A Hairy Wizard
Turtle91 ought to be getting tired of karma fortunes by now.Turtle91 ought to be getting tired of karma fortunes by now.Turtle91 ought to be getting tired of karma fortunes by now.Turtle91 ought to be getting tired of karma fortunes by now.Turtle91 ought to be getting tired of karma fortunes by now.Turtle91 ought to be getting tired of karma fortunes by now.Turtle91 ought to be getting tired of karma fortunes by now.Turtle91 ought to be getting tired of karma fortunes by now.Turtle91 ought to be getting tired of karma fortunes by now.Turtle91 ought to be getting tired of karma fortunes by now.Turtle91 ought to be getting tired of karma fortunes by now.
 
Turtle91's Avatar
 
Posts: 3,397
Karma: 20212733
Join Date: Dec 2012
Location: Charleston, SC today
Device: iPhone 15/11/X/6/iPad 1,2,Air & Air Pro/Surface Pro/Kindle PW & Fire
Quote:
Originally Posted by JSWolf View Post
Sigil can load an ePub with obfuscated font files. You can even use Sigil to easily remove the obfuscation.
That is not my experience. I have to manually open the zip file and remove the encryption.xml file from the META-INF folder. Then Sigil opens properly. IIRC, I think KevinH at one time mentioned it was due to an error in the .opf file ID used to create the obfuscation??

Granted, I don't see it very often, and not in a while, but that is because font-obfuscation is not super common in the first place... unless this was fixed in a recent version of Sigil and I missed it???

I'm also not sure that is the problem in this case, just thought I'd throw it out there as a possibility.

Last edited by Turtle91; 03-08-2024 at 10:27 AM.
Turtle91 is offline   Reply With Quote
Old 03-08-2024, 10:45 AM   #26
KevinH
Sigil Developer
KevinH ought to be getting tired of karma fortunes by now.KevinH ought to be getting tired of karma fortunes by now.KevinH ought to be getting tired of karma fortunes by now.KevinH ought to be getting tired of karma fortunes by now.KevinH ought to be getting tired of karma fortunes by now.KevinH ought to be getting tired of karma fortunes by now.KevinH ought to be getting tired of karma fortunes by now.KevinH ought to be getting tired of karma fortunes by now.KevinH ought to be getting tired of karma fortunes by now.KevinH ought to be getting tired of karma fortunes by now.KevinH ought to be getting tired of karma fortunes by now.
 
Posts: 9,073
Karma: 6361556
Join Date: Nov 2009
Device: many
Same as your e-reader, Sigil can only deobfuscate fonts that are still part of a properly formatted epub. Otherwise no obfuscation or deobfuscation.

Sigil can do nothing with improperly subsetted fonts. Nothing can.
KevinH is online now   Reply With Quote
Old 03-08-2024, 12:20 PM   #27
JSWolf
Resident Curmudgeon
JSWolf ought to be getting tired of karma fortunes by now.JSWolf ought to be getting tired of karma fortunes by now.JSWolf ought to be getting tired of karma fortunes by now.JSWolf ought to be getting tired of karma fortunes by now.JSWolf ought to be getting tired of karma fortunes by now.JSWolf ought to be getting tired of karma fortunes by now.JSWolf ought to be getting tired of karma fortunes by now.JSWolf ought to be getting tired of karma fortunes by now.JSWolf ought to be getting tired of karma fortunes by now.JSWolf ought to be getting tired of karma fortunes by now.JSWolf ought to be getting tired of karma fortunes by now.
 
JSWolf's Avatar
 
Posts: 80,867
Karma: 150249631
Join Date: Nov 2006
Location: Roslindale, Massachusetts
Device: Kobo Libra 2, Kobo Aura H2O, PRS-650, PRS-T1, nook STR, PW3
Quote:
Originally Posted by Turtle91 View Post
That is not my experience. I have to manually open the zip file and remove the encryption.xml file from the META-INF folder. Then Sigil opens properly. IIRC, I think KevinH at one time mentioned it was due to an error in the .opf file ID used to create the obfuscation??

Granted, I don't see it very often, and not in a while, but that is because font-obfuscation is not super common in the first place... unless this was fixed in a recent version of Sigil and I missed it???

I'm also not sure that is the problem in this case, just thought I'd throw it out there as a possibility.
Take a KF8 eBook with fonts. Use KindleUnpack to make an ePub. Load that ePub into Sigil and you'll see it works. It's worked for a long time.
JSWolf is offline   Reply With Quote
Old 03-08-2024, 02:16 PM   #28
KevinH
Sigil Developer
KevinH ought to be getting tired of karma fortunes by now.KevinH ought to be getting tired of karma fortunes by now.KevinH ought to be getting tired of karma fortunes by now.KevinH ought to be getting tired of karma fortunes by now.KevinH ought to be getting tired of karma fortunes by now.KevinH ought to be getting tired of karma fortunes by now.KevinH ought to be getting tired of karma fortunes by now.KevinH ought to be getting tired of karma fortunes by now.KevinH ought to be getting tired of karma fortunes by now.KevinH ought to be getting tired of karma fortunes by now.KevinH ought to be getting tired of karma fortunes by now.
 
Posts: 9,073
Karma: 6361556
Join Date: Nov 2009
Device: many
The bug related to font deobfuscation and updating the encryption.xml file was introduced and fixed a few releases back (1.9.10). Sigil 2.0.2 should not have any issues with epubs with properly obfuscated fonts.

Last edited by KevinH; 03-08-2024 at 02:21 PM.
KevinH is online now   Reply With Quote
Old 03-08-2024, 10:03 PM   #29
Turtle91
A Hairy Wizard
Turtle91 ought to be getting tired of karma fortunes by now.Turtle91 ought to be getting tired of karma fortunes by now.Turtle91 ought to be getting tired of karma fortunes by now.Turtle91 ought to be getting tired of karma fortunes by now.Turtle91 ought to be getting tired of karma fortunes by now.Turtle91 ought to be getting tired of karma fortunes by now.Turtle91 ought to be getting tired of karma fortunes by now.Turtle91 ought to be getting tired of karma fortunes by now.Turtle91 ought to be getting tired of karma fortunes by now.Turtle91 ought to be getting tired of karma fortunes by now.Turtle91 ought to be getting tired of karma fortunes by now.
 
Turtle91's Avatar
 
Posts: 3,397
Karma: 20212733
Join Date: Dec 2012
Location: Charleston, SC today
Device: iPhone 15/11/X/6/iPad 1,2,Air & Air Pro/Surface Pro/Kindle PW & Fire
Quote:
Originally Posted by KevinH View Post
The bug related to font deobfuscation and updating the encryption.xml file was introduced and fixed a few releases back (1.9.10). Sigil 2.0.2 should not have any issues with epubs with properly obfuscated fonts.
That's great to hear! Thanks!!
Turtle91 is offline   Reply With Quote
Old 03-09-2024, 09:33 AM   #30
jreckard
Member
jreckard began at the beginning.
 
Posts: 10
Karma: 10
Join Date: Apr 2023
Device: Kindle Fire
@DNSB
My Sigil cannot open your test epub.
Thanks, all, for your attempts. I'll chase down System File Checker, etc.
jreckard is offline   Reply With Quote
Reply


Forum Jump

Similar Threads
Thread Thread Starter Forum Replies Last Post
Libra 2 Installing Custom Fonts BookCat Kobo Reader 41 04-05-2022 10:01 AM
Installing fonts Pajamaman KOReader 6 09-05-2020 03:06 PM
Installing Tamil Fonts on SnPRS - T2 Raman Sony Reader 3 01-12-2013 12:54 PM
Installing Tamil Fonts on Kindle 4.1.0 sriramvenkatesan Amazon Kindle 14 10-22-2012 11:45 AM
PRS-T1 Still have a problem with installing fonts in my device hamedavatar Sony Reader 5 06-21-2012 06:46 PM


All times are GMT -4. The time now is 06:48 PM.


MobileRead.com is a privately owned, operated and funded community.