Register Guidelines E-Books Today's Posts Search

Go Back   MobileRead Forums > E-Book Software > Calibre > Plugins

Notices

Reply
 
Thread Tools Search this Thread
Old 02-20-2023, 02:52 PM   #781
DaltonST
Deviser
DaltonST ought to be getting tired of karma fortunes by now.DaltonST ought to be getting tired of karma fortunes by now.DaltonST ought to be getting tired of karma fortunes by now.DaltonST ought to be getting tired of karma fortunes by now.DaltonST ought to be getting tired of karma fortunes by now.DaltonST ought to be getting tired of karma fortunes by now.DaltonST ought to be getting tired of karma fortunes by now.DaltonST ought to be getting tired of karma fortunes by now.DaltonST ought to be getting tired of karma fortunes by now.DaltonST ought to be getting tired of karma fortunes by now.DaltonST ought to be getting tired of karma fortunes by now.
 
DaltonST's Avatar
 
Posts: 2,265
Karma: 2090983
Join Date: Aug 2013
Location: Texas
Device: none
Version 1.0.205 New GUI Tool: BIB Catalog to RIS Converter/Exploder to Auto-Add

Version 1.0.205 -2023-02-20 New GUI Tool: BIB Catalog to RIS Converter/Exploder to Auto-Add.

Also please first install/update the latest version of the FileType Plugin "Extract RIS Citations" before using this new Tool.


DaltonST
Attached Thumbnails
Click image for larger version

Name:	js_ris_citation_files_menu_tool_BIB_catalog_to_RIS_Converter-Exploder_to_Auto_Add.jpg
Views:	178
Size:	1.41 MB
ID:	199838  

Last edited by DaltonST; 02-20-2023 at 04:08 PM. Reason: Added new image.
DaltonST is offline   Reply With Quote
Old 02-26-2023, 11:30 AM   #782
DaltonST
Deviser
DaltonST ought to be getting tired of karma fortunes by now.DaltonST ought to be getting tired of karma fortunes by now.DaltonST ought to be getting tired of karma fortunes by now.DaltonST ought to be getting tired of karma fortunes by now.DaltonST ought to be getting tired of karma fortunes by now.DaltonST ought to be getting tired of karma fortunes by now.DaltonST ought to be getting tired of karma fortunes by now.DaltonST ought to be getting tired of karma fortunes by now.DaltonST ought to be getting tired of karma fortunes by now.DaltonST ought to be getting tired of karma fortunes by now.DaltonST ought to be getting tired of karma fortunes by now.
 
DaltonST's Avatar
 
Posts: 2,265
Karma: 2090983
Join Date: Aug 2013
Location: Texas
Device: none
Version 1.0.206 New GUI Tool: NBIB to RIS Converter/Exploder to Auto-Add

Version 1.0.206 -2023-02-26 New GUI Tool: NBIB to RIS Converter/Exploder to Auto-Add.

If you wish use this PubMed/Medline/NBIB format tool, you must also first use its related JS Tool for creating RIS #ris_... custom columns for RIS. Otherwise, the NBIB-derived RIS metadata will have nowhere to go in Calibre.

Please also install its required companion plugin, "Extract RIS Citations", configure ERC to add a new required Custom Column automatically, plus its mapping from RIS.


Version 1.0.207 -2023-02-26 New menu item in the 'RIS Citations' submenu: Customize ERC, the Extract RIS Citations file-type plugin. For convenience, it is available directly from this Job Spy submenu to avoid having to go through the full Calibre > Preferences > Plugins ... menu path. It is important that ERC's customization be verified whenever any JS Tools are used to generate RIS-specific custom columns. Submenu ToolTips were also extended and improved.





DaltonST
Attached Thumbnails
Click image for larger version

Name:	js_pubmed_nbib_to_ris_tool.jpg
Views:	102
Size:	1.27 MB
ID:	199969  

Last edited by DaltonST; 02-26-2023 at 06:00 PM. Reason: Release Notes.
DaltonST is offline   Reply With Quote
Old 02-26-2023, 11:07 PM   #783
Nekrodamus
Member
Nekrodamus began at the beginning.
 
Nekrodamus's Avatar
 
Posts: 10
Karma: 10
Join Date: Jan 2020
Device: Kobo Aura H2O
Hi Dalton

I usually use the GUI tool of the "Copy Selected 'User Category' to a Target Library" utility, I have hundreds of categories and copying them one by one is tedious and time consuming, especially when you have to apply it to multiple libraries.
Could an option be added to copy all categories at once, so I don't have to copy one by one? This would be wonderful.

On the other hand, thank you very much for such an excellent complement, it really is very useful.

Greetings!!!
Nekrodamus is offline   Reply With Quote
Old 02-27-2023, 07:59 PM   #784
DaltonST
Deviser
DaltonST ought to be getting tired of karma fortunes by now.DaltonST ought to be getting tired of karma fortunes by now.DaltonST ought to be getting tired of karma fortunes by now.DaltonST ought to be getting tired of karma fortunes by now.DaltonST ought to be getting tired of karma fortunes by now.DaltonST ought to be getting tired of karma fortunes by now.DaltonST ought to be getting tired of karma fortunes by now.DaltonST ought to be getting tired of karma fortunes by now.DaltonST ought to be getting tired of karma fortunes by now.DaltonST ought to be getting tired of karma fortunes by now.DaltonST ought to be getting tired of karma fortunes by now.
 
DaltonST's Avatar
 
Posts: 2,265
Karma: 2090983
Join Date: Aug 2013
Location: Texas
Device: none
Beta Test 1:

Quote:
Originally Posted by Nekrodamus View Post
Hi Dalton

I usually use the GUI tool of the "Copy Selected 'User Category' to a Target Library" utility, I have hundreds of categories and copying them one by one is tedious and time consuming, especially when you have to apply it to multiple libraries.
Could an option be added to copy all categories at once, so I don't have to copy one by one? This would be wonderful.

On the other hand, thank you very much for such an excellent complement, it really is very useful.

Greetings!!!
Try out the attached beta test version. Be careful and thorough in your testing, and copy "to" only a disposable Test Library, not a 'real' one.

Let me know how it works.


DaltonST

Last edited by DaltonST; 03-03-2023 at 05:49 PM. Reason: Version 1.0.208 Released
DaltonST is offline   Reply With Quote
Old 03-03-2023, 05:47 PM   #785
DaltonST
Deviser
DaltonST ought to be getting tired of karma fortunes by now.DaltonST ought to be getting tired of karma fortunes by now.DaltonST ought to be getting tired of karma fortunes by now.DaltonST ought to be getting tired of karma fortunes by now.DaltonST ought to be getting tired of karma fortunes by now.DaltonST ought to be getting tired of karma fortunes by now.DaltonST ought to be getting tired of karma fortunes by now.DaltonST ought to be getting tired of karma fortunes by now.DaltonST ought to be getting tired of karma fortunes by now.DaltonST ought to be getting tired of karma fortunes by now.DaltonST ought to be getting tired of karma fortunes by now.
 
DaltonST's Avatar
 
Posts: 2,265
Karma: 2090983
Join Date: Aug 2013
Location: Texas
Device: none
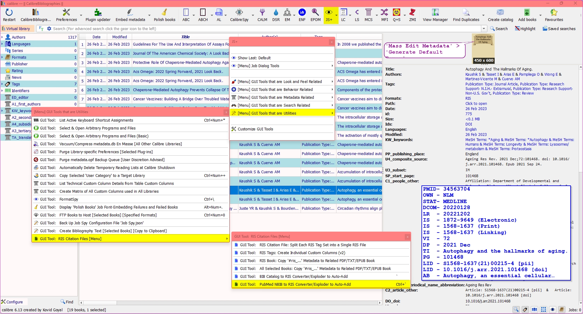
Version 1.0.208 New GUI Tool: # Via PMID: Automatically Download NBIB, Convert to RIS

Version 1.0.208 -2023-03-03 Reorganize Utility menu: add Bibliography/Citations [menu]; New GUI Tool: 'Via PMID: Automatically Download NBIB, Convert to RIS & Auto-Add'. Also, a Beta Test enhancement of the GUI Tool Utility 'Copy User Category to Target Library.'

See the attached image.


DaltonST
Attached Thumbnails
Click image for larger version

Name:	js_download_nbib_from_url_then_convert_and_auto_add.jpg
Views:	104
Size:	1.31 MB
ID:	200077  
DaltonST is offline   Reply With Quote
Old 03-03-2023, 05:56 PM   #786
Nekrodamus
Member
Nekrodamus began at the beginning.
 
Nekrodamus's Avatar
 
Posts: 10
Karma: 10
Join Date: Jan 2020
Device: Kobo Aura H2O
Quote:
Originally Posted by DaltonST View Post
Try out the attached beta test version. Be careful and thorough in your testing, and copy "to" only a disposable Test Library, not a 'real' one.


Let me know how it works.





DaltonST
Hello Dalton!

Thank you thank you very much. It works very well For the use that I give it, it is perfect, I don't need more.

I will tell you a couple of details that may be of interest to you.
- When you press the button to copy all the categories, it starts a process in which it asks if one wants to copy the current category or not, and performs the check one by one. In my case, I know that I want to copy them all, so I wouldn't need to verify one by one, just doing the validation once at the beginning would be enough. In order not to have to stop at each validation, I simply kept the enter key pressed and it went through all the validations until finished.
- When it finishes copying all the categories, it shows a summary, the list of the summary being very long leaves the screen, at the bottom and the ok button to close the summary window is not seen, however, pressing enter closes it .
- Each of my categories has an icon linked, the process also maintains the link of the icons and everything is perfect.

I leave you a couple of captures.

Thanks again for tremendous work.

Greetings!!
Attached Thumbnails
Click image for larger version

Name:	Resumen.jpg
Views:	109
Size:	122.6 KB
ID:	200079   Click image for larger version

Name:	Categorias.jpg
Views:	105
Size:	60.2 KB
ID:	200080  
Nekrodamus is offline   Reply With Quote
Old 03-04-2023, 01:44 PM   #787
DaltonST
Deviser
DaltonST ought to be getting tired of karma fortunes by now.DaltonST ought to be getting tired of karma fortunes by now.DaltonST ought to be getting tired of karma fortunes by now.DaltonST ought to be getting tired of karma fortunes by now.DaltonST ought to be getting tired of karma fortunes by now.DaltonST ought to be getting tired of karma fortunes by now.DaltonST ought to be getting tired of karma fortunes by now.DaltonST ought to be getting tired of karma fortunes by now.DaltonST ought to be getting tired of karma fortunes by now.DaltonST ought to be getting tired of karma fortunes by now.DaltonST ought to be getting tired of karma fortunes by now.
 
DaltonST's Avatar
 
Posts: 2,265
Karma: 2090983
Join Date: Aug 2013
Location: Texas
Device: none
Versions 1.0.200 thru 1.0.209: New & Recap

Today:
Version 1.0.209 -2023-03-04 Enhancements to GUI Tool 'Copy User Category to Target Library'.
Recently:
Version 1.0.208 -2023-03-03 Reorganize Utility menu: add Bibliography/Citations [menu]; New GUI Tool: # Via PMID: Automatically Download NBIB, Convert to RIS & Auto-Add; Enhancement to GUI Tool to Copy User Categories to Target Libraries: New button to copy all qualifying User Categories at once to a Target Libraries [Beta Test Version].
Version 1.0.207 -2023-02-26 New menu item in the 'RIS Citations' submenu: Customize ERC, the Extract RIS Citations file-type plugin. For convenience, it is available directly from this Job Spy submenu to avoid having to go through the full Calibre > Preferences > Plugins ... menu path. It is important that ERC's customization be verified whenever any JS Tools are used to generate RIS-specific custom columns.
Version 1.0.206 -2023-02-26 New GUI Tool: NBIB to RIS Converter/Exploder to Auto-Add. Please also install its required companion plugin, "Extract RIS Citations", configure ERC to add a new required Custom Column automatically, plus its mapping from RIS.
Version 1.0.205 -2023-02-20 New GUI Tool: BIB Catalog to RIS Converter/Exploder to Auto-Add. Please also install its required companion plugin, "Extract RIS Citations", configure ERC to add a new required Custom Column automatically, plus its mapping from RIS.
Version 1.0.204 -2023-02-06 Technical improvements to RIS Copy '#ris_...' Metadata Tools.
Version 1.0.203 -2023-02-03 New GUI Tool: All Selected Books: Copy '#ris_...' Metadata to Related PDF/TXT/EPUB Book. It also copies the source RIS file as a new format for the target real book.
Version 1.0.202 -2023-01-31 New JS+:GUI Tool: RIS Citation Format: Copy '#ris_...' Custom Columns to Related ZMI Format's '#ris_...' Custom Columns"
Version 1.0.201 -2023-01-30 New GUI Tool: "RIS Tags: Create Individual Custom Columns".
Version 1.0.200 -2023-01-22 New GUI Tool: "RIS Citation File: Split Each RIS Tag Set into a Single RIS File". Use in conjunction with the plugin 'Extract RIS Citations'.


DaltonST
DaltonST is offline   Reply With Quote
Old 03-04-2023, 04:41 PM   #788
Nekrodamus
Member
Nekrodamus began at the beginning.
 
Nekrodamus's Avatar
 
Posts: 10
Karma: 10
Join Date: Jan 2020
Device: Kobo Aura H2O
Quote:
Originally Posted by DaltonST View Post
Today:
Version 1.0.209 -2023-03-04 Enhancements to GUI Tool 'Copy User Category to Target Library'.

DaltonST
Oh yeah!! Now is perfect!!!
Nekrodamus is offline   Reply With Quote
Old 03-05-2023, 04:47 AM   #789
Nekrodamus
Member
Nekrodamus began at the beginning.
 
Nekrodamus's Avatar
 
Posts: 10
Karma: 10
Join Date: Jan 2020
Device: Kobo Aura H2O
Quote:
Originally Posted by DaltonST View Post
Today:
Version 1.0.209 -2023-03-04 Enhancements to GUI Tool 'Copy User Category to Target Library'.
DaltonST
Hello Dalton!

I was using the Enhancements to GUI Tool 'Copy User Category to Target Library' and it got some errors.

- If I try to copy only one category, doing it in the usual way, I get the error that corresponds to the image "Error 1"

- If I try to use the tool from any library other than my main library, I get the error that corresponds to the image "Error 2" This same error occurs even from a clean installation of Calibre.

Job Spy's settings are by default.

For some reason it only works from my main library, and only new options, checkbox checked or not.
Some of my libraries have different structures, but it also doesn't work on libraries that have the same structure as the main one.

Sorry, as a beta tester I suck
Attached Thumbnails
Click image for larger version

Name:	Error 1.png
Views:	93
Size:	39.4 KB
ID:	200103   Click image for larger version

Name:	Error 2.png
Views:	87
Size:	38.5 KB
ID:	200104  
Nekrodamus is offline   Reply With Quote
Old 03-05-2023, 09:17 AM   #790
DaltonST
Deviser
DaltonST ought to be getting tired of karma fortunes by now.DaltonST ought to be getting tired of karma fortunes by now.DaltonST ought to be getting tired of karma fortunes by now.DaltonST ought to be getting tired of karma fortunes by now.DaltonST ought to be getting tired of karma fortunes by now.DaltonST ought to be getting tired of karma fortunes by now.DaltonST ought to be getting tired of karma fortunes by now.DaltonST ought to be getting tired of karma fortunes by now.DaltonST ought to be getting tired of karma fortunes by now.DaltonST ought to be getting tired of karma fortunes by now.DaltonST ought to be getting tired of karma fortunes by now.
 
DaltonST's Avatar
 
Posts: 2,265
Karma: 2090983
Join Date: Aug 2013
Location: Texas
Device: none
Version 1.0.210 GUI Tool 'Copy User Category to Target Library'

Version 1.0.210 -2023-03-05 Enhancements to GUI Tool 'Copy User Category to Target Library'. The 'Copy All' option remains in Beta Test.

As always, if you chose to beta test the new 'Copy All' feature, do so "to" only disposable Test Target Libraries.

As always, you should be making routine back ups of all of your "real" Libraries, especially their metadata.db files.

Added:
  • Always use Calibre > Copy to Another Library at least one (1) book (any format, any content) to each of your Target Libraries to ensure 100% that the Target Libraries for this Tool have all of the Custom Columns that your Source Library has. When you copy a book to another Library, Calibre checks the Target Library for missing Custom Columns, and offers to add them for you automatically. Always say "yes" if you want to use this Tool.
    .
  • If you like to take your Calibre Portable Version 6.8+ USB stick around to other Windows PCs just to copy your User Categories, be warned: The Target PC Calibre Version must be 6.8+, just like your Calibre Portable USB stick. Further, the Windows Version must be identical to your "main" Windows PC where you created and maintain the Libraries that you put on your USB stick. Do not copy a Windows 11 Calibre 6.8+ Library User Category to a (for example) "friend's" Windows 7 PC with Calibre less than 6.8+. This Tool was neither developed nor tested for such a scenario. Don't do it.


  • Don't Suppress Questions & Messages for "Copy All" unless the Target Library is identical to your Source Library viz a viz Custom Columns and Calibre Version and OS.




DaltonST

Last edited by DaltonST; 03-05-2023 at 12:48 PM. Reason: more info
DaltonST is offline   Reply With Quote
Old 03-05-2023, 09:10 PM   #791
Nekrodamus
Member
Nekrodamus began at the beginning.
 
Nekrodamus's Avatar
 
Posts: 10
Karma: 10
Join Date: Jan 2020
Device: Kobo Aura H2O
Quote:
Originally Posted by DaltonST View Post
Version 1.0.210 -2023-03-05 Enhancements to GUI Tool 'Copy User Category to Target Library'. The 'Copy All' option remains in Beta Test.

As always, if you chose to beta test the new 'Copy All' feature, do so "to" only disposable Test Target Libraries.

As always, you should be making routine back ups of all of your "real" Libraries, especially their metadata.db files.

Added:
  • Always use Calibre > Copy to Another Library at least one (1) book (any format, any content) to each of your Target Libraries to ensure 100% that the Target Libraries for this Tool have all of the Custom Columns that your Source Library has. When you copy a book to another Library, Calibre checks the Target Library for missing Custom Columns, and offers to add them for you automatically. Always say "yes" if you want to use this Tool.
    .
  • If you like to take your Calibre Portable Version 6.8+ USB stick around to other Windows PCs just to copy your User Categories, be warned: The Target PC Calibre Version must be 6.8+, just like your Calibre Portable USB stick. Further, the Windows Version must be identical to your "main" Windows PC where you created and maintain the Libraries that you put on your USB stick. Do not copy a Windows 11 Calibre 6.8+ Library User Category to a (for example) "friend's" Windows 7 PC with Calibre less than 6.8+. This Tool was neither developed nor tested for such a scenario. Don't do it.


  • Don't Suppress Questions & Messages for "Copy All" unless the Target Library is identical to your Source Library viz a viz Custom Columns and Calibre Version and OS.




DaltonST
Hi Dalton!

I installed the latest update and everything that didn't work before now worked perfectly.

- I tested on Windows 10 and 11, always with Calibre portable 6.13

- I used 11 test libraries and it all worked correctly, even those with different structures, in some cases as you mentioned, the plugin warned me that the destination library is not ready, in those cases it was enough to copy a book from the library source so that the custom columns are copied as well and then it worked as expected.

- I even did tests on my main library, which I always have back-up of, and it worked great.

Thanks for so much effort!
Nekrodamus is offline   Reply With Quote
Old 03-07-2023, 06:10 PM   #792
DaltonST
Deviser
DaltonST ought to be getting tired of karma fortunes by now.DaltonST ought to be getting tired of karma fortunes by now.DaltonST ought to be getting tired of karma fortunes by now.DaltonST ought to be getting tired of karma fortunes by now.DaltonST ought to be getting tired of karma fortunes by now.DaltonST ought to be getting tired of karma fortunes by now.DaltonST ought to be getting tired of karma fortunes by now.DaltonST ought to be getting tired of karma fortunes by now.DaltonST ought to be getting tired of karma fortunes by now.DaltonST ought to be getting tired of karma fortunes by now.DaltonST ought to be getting tired of karma fortunes by now.
 
DaltonST's Avatar
 
Posts: 2,265
Karma: 2090983
Join Date: Aug 2013
Location: Texas
Device: none
Version 1.0.211

Version 1.0.211 -2023-03-07 Three (3) New GUI Tools: 'Hide/Show Unused/Used Custom Columns [Experimental]'; Hide All Custom Columns[Experimental]; Show All Custom Columns[Experimental].

See the attached image for important information.


DaltonST
Attached Thumbnails
Click image for larger version

Name:	js_hide_show_unused_used_hide_all_show_all_gui_tools.jpg
Views:	110
Size:	998.4 KB
ID:	200189  
DaltonST is offline   Reply With Quote
Old 03-11-2023, 03:27 PM   #793
DaltonST
Deviser
DaltonST ought to be getting tired of karma fortunes by now.DaltonST ought to be getting tired of karma fortunes by now.DaltonST ought to be getting tired of karma fortunes by now.DaltonST ought to be getting tired of karma fortunes by now.DaltonST ought to be getting tired of karma fortunes by now.DaltonST ought to be getting tired of karma fortunes by now.DaltonST ought to be getting tired of karma fortunes by now.DaltonST ought to be getting tired of karma fortunes by now.DaltonST ought to be getting tired of karma fortunes by now.DaltonST ought to be getting tired of karma fortunes by now.DaltonST ought to be getting tired of karma fortunes by now.
 
DaltonST's Avatar
 
Posts: 2,265
Karma: 2090983
Join Date: Aug 2013
Location: Texas
Device: none
Version 1.0.212 New GUI Tool: Notes Viewer (Markdown/HTML/Plain Text)

Version 1.0.212 -2023-03-11 New GUI Tool: Notes Viewer (Markdown/HTML/Plain Text). Also, NBIB download from PubMed by PMID and then auto-add as a converted .ris file.


The Tool is under JS > Look and Feel > Notes Viewer.



DaltonST

Last edited by DaltonST; 03-11-2023 at 03:33 PM.
DaltonST is offline   Reply With Quote
Old 03-11-2023, 05:15 PM   #794
BetterRed
null operator (he/him)
BetterRed ought to be getting tired of karma fortunes by now.BetterRed ought to be getting tired of karma fortunes by now.BetterRed ought to be getting tired of karma fortunes by now.BetterRed ought to be getting tired of karma fortunes by now.BetterRed ought to be getting tired of karma fortunes by now.BetterRed ought to be getting tired of karma fortunes by now.BetterRed ought to be getting tired of karma fortunes by now.BetterRed ought to be getting tired of karma fortunes by now.BetterRed ought to be getting tired of karma fortunes by now.BetterRed ought to be getting tired of karma fortunes by now.BetterRed ought to be getting tired of karma fortunes by now.
 
Posts: 22,033
Karma: 30277294
Join Date: Mar 2012
Location: Sydney Australia
Device: none
Quote:
Originally Posted by DaltonST View Post
Version 1.0.212 -2023-03-11 New GUI Tool: Notes Viewer (Markdown/HTML/Plain Text).
Appreciating this was developed for a specific scenario related to RIS/Zotero etc, I note it requires that a long text cell be selected in the book list before initiating JS->L&F->Notes Viewer.

That's fine as far as it goes, but… displaying long text columns in the book list can be problematic especially if they are HTML with embedded images etc. I get around this by applying an icon with no text to the column, or by excluding the column from the book list.

And there is no way to show the built-in Comments column in the book list.

Suggestion: provide a button in the VN dialogue that presents a list of candidate long text columns… which would include Comments.

Added: on reflection I should have put that button at the top of the dialogue box.

BR
Attached Thumbnails
Click image for larger version

Name:	Screenshot 2023-03-12 075222.jpg
Views:	100
Size:	22.9 KB
ID:	200252  

Last edited by BetterRed; 03-11-2023 at 05:19 PM.
BetterRed is online now   Reply With Quote
Old 03-11-2023, 06:41 PM   #795
DaltonST
Deviser
DaltonST ought to be getting tired of karma fortunes by now.DaltonST ought to be getting tired of karma fortunes by now.DaltonST ought to be getting tired of karma fortunes by now.DaltonST ought to be getting tired of karma fortunes by now.DaltonST ought to be getting tired of karma fortunes by now.DaltonST ought to be getting tired of karma fortunes by now.DaltonST ought to be getting tired of karma fortunes by now.DaltonST ought to be getting tired of karma fortunes by now.DaltonST ought to be getting tired of karma fortunes by now.DaltonST ought to be getting tired of karma fortunes by now.DaltonST ought to be getting tired of karma fortunes by now.
 
DaltonST's Avatar
 
Posts: 2,265
Karma: 2090983
Join Date: Aug 2013
Location: Texas
Device: none
Re: 'I note it requires that a long text cell be selected in the book list before initiating JS->L&F->Notes'

Nope; that was just what you did.

It was meant to be first run, and then you move around by mouse or tab cursor, and it updates itself automatically based on the current bookid and current column index as they arrive or pass by. Custom Columns only, since 'Notes' are CC's.

Picking Author with the mouse is an error, and it tells you. It cannot control where you click your mouse, or where you tab over to and loiter.

DaltonST
DaltonST is offline   Reply With Quote
Reply

Tags
author aka, author pen name, colors, toolbag, toolbox, tools


Forum Jump

Similar Threads
Thread Thread Starter Forum Replies Last Post
[GUI Plugin] KindleUnpack - The Plugin DiapDealer Plugins 527 08-15-2025 02:36 PM
[GUI Plugin] Ex Libris AlPe Plugins 87 10-10-2020 04:10 PM
[GUI Plugin] Marvin XD Philantrop Plugins 126 01-29-2017 01:48 PM
Ubuntu/Linux : Command to schedule a job with Calibre.( No GUI ) DurgaPrasad Calibre 0 10-16-2013 07:50 AM
[GUI Plugin] Plugin Updater **Deprecated** kiwidude Plugins 159 06-19-2011 01:27 PM


All times are GMT -4. The time now is 12:36 AM.


MobileRead.com is a privately owned, operated and funded community.