Register Guidelines E-Books Today's Posts Search

Go Back   MobileRead Forums > E-Book Software > Calibre > Plugins

Notices

Reply
 
Thread Tools Search this Thread
Old 02-07-2019, 11:30 AM   #361
Tanjamuse
Wizard
Tanjamuse , Klaatu Barada Niktu!Tanjamuse , Klaatu Barada Niktu!Tanjamuse , Klaatu Barada Niktu!Tanjamuse , Klaatu Barada Niktu!Tanjamuse , Klaatu Barada Niktu!Tanjamuse , Klaatu Barada Niktu!Tanjamuse , Klaatu Barada Niktu!Tanjamuse , Klaatu Barada Niktu!Tanjamuse , Klaatu Barada Niktu!Tanjamuse , Klaatu Barada Niktu!Tanjamuse , Klaatu Barada Niktu!
 
Posts: 1,327
Karma: 5306
Join Date: Jan 2014
Device: none
That's a shame, but thanks anyway.
Tanjamuse is offline   Reply With Quote
Old 02-09-2019, 03:08 AM   #362
Katja_hbg
Groupie
Katja_hbg can program the VCR without an owner's manual.Katja_hbg can program the VCR without an owner's manual.Katja_hbg can program the VCR without an owner's manual.Katja_hbg can program the VCR without an owner's manual.Katja_hbg can program the VCR without an owner's manual.Katja_hbg can program the VCR without an owner's manual.Katja_hbg can program the VCR without an owner's manual.Katja_hbg can program the VCR without an owner's manual.Katja_hbg can program the VCR without an owner's manual.Katja_hbg can program the VCR without an owner's manual.Katja_hbg can program the VCR without an owner's manual.
 
Posts: 189
Karma: 197760
Join Date: Oct 2015
Device: Kobo Glo HD (landscape), Kobo Aura One
«That's fixed my issues, and I think Katja_hbg's too»
Yes it does,

PERFECT shortcutlist now

Thanks
Katja_hbg is offline   Reply With Quote
Old 02-09-2019, 06:13 PM   #363
Rellwood
Library Breeder (She/Her)
Rellwood ought to be getting tired of karma fortunes by now.Rellwood ought to be getting tired of karma fortunes by now.Rellwood ought to be getting tired of karma fortunes by now.Rellwood ought to be getting tired of karma fortunes by now.Rellwood ought to be getting tired of karma fortunes by now.Rellwood ought to be getting tired of karma fortunes by now.Rellwood ought to be getting tired of karma fortunes by now.Rellwood ought to be getting tired of karma fortunes by now.Rellwood ought to be getting tired of karma fortunes by now.Rellwood ought to be getting tired of karma fortunes by now.Rellwood ought to be getting tired of karma fortunes by now.
 
Rellwood's Avatar
 
Posts: 1,306
Karma: 1937893
Join Date: Apr 2015
Location: Fullerton, California
Device: Paperwhite 2015 (2), PW 2024 (12 GEN), PW 2023 (11 GEN), Scribe (1st)
Might cause gui.json to delete

Not sure if this is due to the update, but my computer unexpectedly powered off, but when I restarted Calibre the gui.json had been reset to default.

I am guessing it got deleted with the power off but when I restarted Calibre it was created.

I had to use "previous versions" to restore it.

Again, not sure if this is due to Job Spy, but I just updated it today.
Rellwood is offline   Reply With Quote
Old 02-09-2019, 07:41 PM   #364
DaltonST
Deviser
DaltonST ought to be getting tired of karma fortunes by now.DaltonST ought to be getting tired of karma fortunes by now.DaltonST ought to be getting tired of karma fortunes by now.DaltonST ought to be getting tired of karma fortunes by now.DaltonST ought to be getting tired of karma fortunes by now.DaltonST ought to be getting tired of karma fortunes by now.DaltonST ought to be getting tired of karma fortunes by now.DaltonST ought to be getting tired of karma fortunes by now.DaltonST ought to be getting tired of karma fortunes by now.DaltonST ought to be getting tired of karma fortunes by now.DaltonST ought to be getting tired of karma fortunes by now.
 
DaltonST's Avatar
 
Posts: 2,265
Karma: 2090983
Join Date: Aug 2013
Location: Texas
Device: none
You cannot blame JS's revised Shortcut Listing for corruption caused by pulling the electrical plug instead of gracefully shutting down. Calibre finalizes certain .json files only at shutdown for "performance" reasons.
DaltonST is offline   Reply With Quote
Old 02-10-2019, 11:25 PM   #365
DaltonST
Deviser
DaltonST ought to be getting tired of karma fortunes by now.DaltonST ought to be getting tired of karma fortunes by now.DaltonST ought to be getting tired of karma fortunes by now.DaltonST ought to be getting tired of karma fortunes by now.DaltonST ought to be getting tired of karma fortunes by now.DaltonST ought to be getting tired of karma fortunes by now.DaltonST ought to be getting tired of karma fortunes by now.DaltonST ought to be getting tired of karma fortunes by now.DaltonST ought to be getting tired of karma fortunes by now.DaltonST ought to be getting tired of karma fortunes by now.DaltonST ought to be getting tired of karma fortunes by now.
 
DaltonST's Avatar
 
Posts: 2,265
Karma: 2090983
Join Date: Aug 2013
Location: Texas
Device: none
Version 1.0.139 New GUI Tool: 'Apply Default Values'

Version 1.0.139 - 2019-02-10 New GUI Tool: 'Apply Default Values to Yes/No Custom Columns'; JS Quality Fixes for Automatic Additions: Enhanced to add option "Apply Default Values"; Metadata Tools Menu action added: 'Apply Default Values [Selected Books].

See the attached image.


DaltonST
Attached Thumbnails
Click image for larger version

Name:	js_apply_default_values.jpg
Views:	162
Size:	719.3 KB
ID:	169631  
DaltonST is offline   Reply With Quote
Old 02-12-2019, 07:40 PM   #366
Rellwood
Library Breeder (She/Her)
Rellwood ought to be getting tired of karma fortunes by now.Rellwood ought to be getting tired of karma fortunes by now.Rellwood ought to be getting tired of karma fortunes by now.Rellwood ought to be getting tired of karma fortunes by now.Rellwood ought to be getting tired of karma fortunes by now.Rellwood ought to be getting tired of karma fortunes by now.Rellwood ought to be getting tired of karma fortunes by now.Rellwood ought to be getting tired of karma fortunes by now.Rellwood ought to be getting tired of karma fortunes by now.Rellwood ought to be getting tired of karma fortunes by now.Rellwood ought to be getting tired of karma fortunes by now.
 
Rellwood's Avatar
 
Posts: 1,306
Karma: 1937893
Join Date: Apr 2015
Location: Fullerton, California
Device: Paperwhite 2015 (2), PW 2024 (12 GEN), PW 2023 (11 GEN), Scribe (1st)
Quote:
Originally Posted by DaltonST View Post
You cannot blame JS's revised Shortcut Listing for corruption caused by pulling the electrical plug instead of gracefully shutting down. Calibre finalizes certain .json files only at shutdown for "performance" reasons.
Sorry, I should have known that. I always read the comments about shutting down gracefully in the bug reports. I wasn't sure if this was something you knew, if it was a bug. No worries. Still love the plugin. I was just lucky that I had a recent revision save

Last edited by Rellwood; 02-12-2019 at 07:44 PM.
Rellwood is offline   Reply With Quote
Old 02-14-2019, 01:57 PM   #367
Tanjamuse
Wizard
Tanjamuse , Klaatu Barada Niktu!Tanjamuse , Klaatu Barada Niktu!Tanjamuse , Klaatu Barada Niktu!Tanjamuse , Klaatu Barada Niktu!Tanjamuse , Klaatu Barada Niktu!Tanjamuse , Klaatu Barada Niktu!Tanjamuse , Klaatu Barada Niktu!Tanjamuse , Klaatu Barada Niktu!Tanjamuse , Klaatu Barada Niktu!Tanjamuse , Klaatu Barada Niktu!Tanjamuse , Klaatu Barada Niktu!
 
Posts: 1,327
Karma: 5306
Join Date: Jan 2014
Device: none
Your scrub feature doesn't work on "Comma separated text, lige tags, shown in the Tag Browser" when I've checkmarked contains name.
Tanjamuse is offline   Reply With Quote
Old 02-14-2019, 04:13 PM   #368
DaltonST
Deviser
DaltonST ought to be getting tired of karma fortunes by now.DaltonST ought to be getting tired of karma fortunes by now.DaltonST ought to be getting tired of karma fortunes by now.DaltonST ought to be getting tired of karma fortunes by now.DaltonST ought to be getting tired of karma fortunes by now.DaltonST ought to be getting tired of karma fortunes by now.DaltonST ought to be getting tired of karma fortunes by now.DaltonST ought to be getting tired of karma fortunes by now.DaltonST ought to be getting tired of karma fortunes by now.DaltonST ought to be getting tired of karma fortunes by now.DaltonST ought to be getting tired of karma fortunes by now.
 
DaltonST's Avatar
 
Posts: 2,265
Karma: 2090983
Join Date: Aug 2013
Location: Texas
Device: none
Quote:
Originally Posted by Tanjamuse View Post
Your scrub feature doesn't work on "Comma separated text, lige tags, shown in the Tag Browser" when I've checkmarked contains name.

I assume that you are talking about the functionality shown in the attached image. Correct. "Ampersand '&' separated Authors-Like Tags" are intentionally excluded since they are not "Comma ',' separated Tags." That tool only scrubs comma-separated Tags.



DaltonST
Attached Thumbnails
Click image for larger version

Name:	2019-02-14 14_01_57-Window.jpg
Views:	157
Size:	122.0 KB
ID:	169724  
DaltonST is offline   Reply With Quote
Old 02-14-2019, 04:15 PM   #369
Tanjamuse
Wizard
Tanjamuse , Klaatu Barada Niktu!Tanjamuse , Klaatu Barada Niktu!Tanjamuse , Klaatu Barada Niktu!Tanjamuse , Klaatu Barada Niktu!Tanjamuse , Klaatu Barada Niktu!Tanjamuse , Klaatu Barada Niktu!Tanjamuse , Klaatu Barada Niktu!Tanjamuse , Klaatu Barada Niktu!Tanjamuse , Klaatu Barada Niktu!Tanjamuse , Klaatu Barada Niktu!Tanjamuse , Klaatu Barada Niktu!
 
Posts: 1,327
Karma: 5306
Join Date: Jan 2014
Device: none
I looked through this post:

https://www.mobileread.com/forums/sh...5&postcount=21

But I'm not sure how to translate that into the rules used in the PI.

Would you create a couple of rules for me to get me started and help me figure out how to add everything else?
Tanjamuse is offline   Reply With Quote
Old 02-14-2019, 04:38 PM   #370
DaltonST
Deviser
DaltonST ought to be getting tired of karma fortunes by now.DaltonST ought to be getting tired of karma fortunes by now.DaltonST ought to be getting tired of karma fortunes by now.DaltonST ought to be getting tired of karma fortunes by now.DaltonST ought to be getting tired of karma fortunes by now.DaltonST ought to be getting tired of karma fortunes by now.DaltonST ought to be getting tired of karma fortunes by now.DaltonST ought to be getting tired of karma fortunes by now.DaltonST ought to be getting tired of karma fortunes by now.DaltonST ought to be getting tired of karma fortunes by now.DaltonST ought to be getting tired of karma fortunes by now.
 
DaltonST's Avatar
 
Posts: 2,265
Karma: 2090983
Join Date: Aug 2013
Location: Texas
Device: none
That post's attached .csv files are the "starter set" or "example set" of rules, with 1 .csv file per scrubbing rules table. There is also an "instructions" .xlsx file (and .ods version) that the ToolTips in the JS Menu item for Tag Scrubbing refers to. See the attached. Everything you need was provided when that Tool was first created.




DaltonST
Attached Thumbnails
Click image for larger version

Name:	2019-02-14 14_34_19-Window.jpg
Views:	160
Size:	299.5 KB
ID:	169725  
DaltonST is offline   Reply With Quote
Old 02-14-2019, 08:26 PM   #371
BetterRed
null operator (he/him)
BetterRed ought to be getting tired of karma fortunes by now.BetterRed ought to be getting tired of karma fortunes by now.BetterRed ought to be getting tired of karma fortunes by now.BetterRed ought to be getting tired of karma fortunes by now.BetterRed ought to be getting tired of karma fortunes by now.BetterRed ought to be getting tired of karma fortunes by now.BetterRed ought to be getting tired of karma fortunes by now.BetterRed ought to be getting tired of karma fortunes by now.BetterRed ought to be getting tired of karma fortunes by now.BetterRed ought to be getting tired of karma fortunes by now.BetterRed ought to be getting tired of karma fortunes by now.
 
Posts: 22,055
Karma: 30277960
Join Date: Mar 2012
Location: Sydney Australia
Device: none
Could we have a Per Library tweak for title_series_sorting

Thanks BR
BetterRed is offline   Reply With Quote
Old 02-15-2019, 02:12 PM   #372
DaltonST
Deviser
DaltonST ought to be getting tired of karma fortunes by now.DaltonST ought to be getting tired of karma fortunes by now.DaltonST ought to be getting tired of karma fortunes by now.DaltonST ought to be getting tired of karma fortunes by now.DaltonST ought to be getting tired of karma fortunes by now.DaltonST ought to be getting tired of karma fortunes by now.DaltonST ought to be getting tired of karma fortunes by now.DaltonST ought to be getting tired of karma fortunes by now.DaltonST ought to be getting tired of karma fortunes by now.DaltonST ought to be getting tired of karma fortunes by now.DaltonST ought to be getting tired of karma fortunes by now.
 
DaltonST's Avatar
 
Posts: 2,265
Karma: 2090983
Join Date: Aug 2013
Location: Texas
Device: none
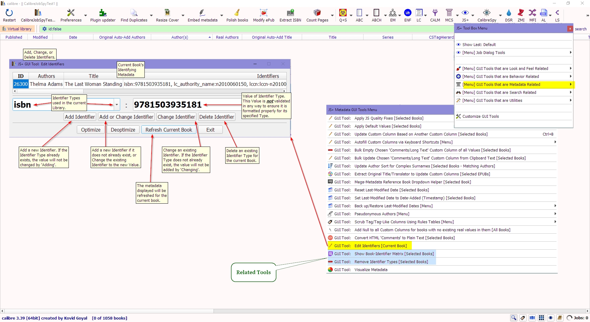
Version 1.0.140 New GUI Tool: 'Edit Identifiers [Current Book]'

Version 1.0.140 - 2019-02-15 New GUI Tool: 'Edit Identifiers [Current Book]'

See the attached image.



DaltonST
Attached Thumbnails
Click image for larger version

Name:	js_edit_identifiers_dialog_example.jpg
Views:	168
Size:	875.9 KB
ID:	169739  
DaltonST is offline   Reply With Quote
Old 02-16-2019, 06:59 AM   #373
Tanjamuse
Wizard
Tanjamuse , Klaatu Barada Niktu!Tanjamuse , Klaatu Barada Niktu!Tanjamuse , Klaatu Barada Niktu!Tanjamuse , Klaatu Barada Niktu!Tanjamuse , Klaatu Barada Niktu!Tanjamuse , Klaatu Barada Niktu!Tanjamuse , Klaatu Barada Niktu!Tanjamuse , Klaatu Barada Niktu!Tanjamuse , Klaatu Barada Niktu!Tanjamuse , Klaatu Barada Niktu!Tanjamuse , Klaatu Barada Niktu!
 
Posts: 1,327
Karma: 5306
Join Date: Jan 2014
Device: none
I've created the tag string replacement rules but I've hit a snag. When the start fandom is partially correct it doesn't replace with the one that is 100 % correct.

For example, if the start fandom is:

Assassin's Creed 3 - Fandom

The result should be:

Assassin's Creed

But it stays Assassin's Creed 3 - Fandom even though I've moved it around in the csv file compared to other versions of the same string.

It is a comma separated column with no checkmark in names.

I've attached the csv-file in the zip below.
Attached Files
File Type: zip Tag String Replacement Rules.zip (428 Bytes, 122 views)
Tanjamuse is offline   Reply With Quote
Old 02-16-2019, 10:58 AM   #374
ilovejedd
hopeless n00b
ilovejedd ought to be getting tired of karma fortunes by now.ilovejedd ought to be getting tired of karma fortunes by now.ilovejedd ought to be getting tired of karma fortunes by now.ilovejedd ought to be getting tired of karma fortunes by now.ilovejedd ought to be getting tired of karma fortunes by now.ilovejedd ought to be getting tired of karma fortunes by now.ilovejedd ought to be getting tired of karma fortunes by now.ilovejedd ought to be getting tired of karma fortunes by now.ilovejedd ought to be getting tired of karma fortunes by now.ilovejedd ought to be getting tired of karma fortunes by now.ilovejedd ought to be getting tired of karma fortunes by now.
 
ilovejedd's Avatar
 
Posts: 5,127
Karma: 19597086
Join Date: Jan 2009
Location: in the middle of nowhere
Device: PW4, PW3, Libra H2O, iPad 10.5, iPad 11, iPad 12.9
Quote:
Originally Posted by Tanjamuse View Post
I've created the tag string replacement rules but I've hit a snag. When the start fandom is partially correct it doesn't replace with the one that is 100 % correct.

For example, if the start fandom is:

Assassin's Creed 3 - Fandom

The result should be:

Assassin's Creed

But it stays Assassin's Creed 3 - Fandom even though I've moved it around in the csv file compared to other versions of the same string.

It is a comma separated column with no checkmark in names.

I've attached the csv-file in the zip below.
Made the same mistake starting out (thankfully, only on a test library). Instead of using Tag String Replacement, copy your rules to the Tag Rules table (oldtag, newtag, purgetag) and enter False in the purgetag column.

Tag String Replacement only replaces parts of the tag. Tag Rules replaces the entire tag.
ilovejedd is offline   Reply With Quote
Old 02-16-2019, 11:01 AM   #375
Tanjamuse
Wizard
Tanjamuse , Klaatu Barada Niktu!Tanjamuse , Klaatu Barada Niktu!Tanjamuse , Klaatu Barada Niktu!Tanjamuse , Klaatu Barada Niktu!Tanjamuse , Klaatu Barada Niktu!Tanjamuse , Klaatu Barada Niktu!Tanjamuse , Klaatu Barada Niktu!Tanjamuse , Klaatu Barada Niktu!Tanjamuse , Klaatu Barada Niktu!Tanjamuse , Klaatu Barada Niktu!Tanjamuse , Klaatu Barada Niktu!
 
Posts: 1,327
Karma: 5306
Join Date: Jan 2014
Device: none
If I use the Tag Rules, what happens if the fandom only has that tag?
Tanjamuse is offline   Reply With Quote
Reply

Tags
author aka, author pen name, colors, toolbag, toolbox, tools


Forum Jump

Similar Threads
Thread Thread Starter Forum Replies Last Post
[GUI Plugin] KindleUnpack - The Plugin DiapDealer Plugins 527 08-15-2025 02:36 PM
[GUI Plugin] Ex Libris AlPe Plugins 87 10-10-2020 04:10 PM
[GUI Plugin] Marvin XD Philantrop Plugins 126 01-29-2017 01:48 PM
Ubuntu/Linux : Command to schedule a job with Calibre.( No GUI ) DurgaPrasad Calibre 0 10-16-2013 07:50 AM
[GUI Plugin] Plugin Updater **Deprecated** kiwidude Plugins 159 06-19-2011 01:27 PM


All times are GMT -4. The time now is 06:09 AM.


MobileRead.com is a privately owned, operated and funded community.