Register Guidelines E-Books Today's Posts Search

Go Back   MobileRead Forums > E-Book Software > Calibre > Plugins

Notices

Reply
 
Thread Tools Search this Thread
Old 08-16-2016, 07:09 PM   #16
DaltonST
Deviser
DaltonST ought to be getting tired of karma fortunes by now.DaltonST ought to be getting tired of karma fortunes by now.DaltonST ought to be getting tired of karma fortunes by now.DaltonST ought to be getting tired of karma fortunes by now.DaltonST ought to be getting tired of karma fortunes by now.DaltonST ought to be getting tired of karma fortunes by now.DaltonST ought to be getting tired of karma fortunes by now.DaltonST ought to be getting tired of karma fortunes by now.DaltonST ought to be getting tired of karma fortunes by now.DaltonST ought to be getting tired of karma fortunes by now.DaltonST ought to be getting tired of karma fortunes by now.
 
DaltonST's Avatar
 
Posts: 2,265
Karma: 2090983
Join Date: Aug 2013
Location: Texas
Device: none
New Dynamic Variables: {mp3_info} and {embroidery_file_info}

Version 1.0.9 - 2016-08-16 New Dynamic Variable: {embroidery_file_info}. Currently functional only for file types: .pcs; .hus; .vip.

{embroidery_file_info} is currently functional only for file types .pcs, .hus, and .vip. It means 'get the stitch count, number of colors, and colors (.pcs only) from the supported embroidery files' as the metadata value. The .pcs colors are returned as HTML with the appropriate textual coloring, so this Dynamic Variable should be used in the Comments or in a Custom Column of datatype 'comments' that is HTML, not plain text.

{embroidery_file_info} may only be used if the MFI "mode" is "Other Binary".

MFI is constantly being enhanced in general, and especially for {embroidery_file_info}. It is a work in progress.


Version 1.0.8 - 2016-08-15 New Dynamic Variable: {mp3_info}. .mp3 files only, and returns their tags and technical attributes (if they exist).

{mp3_info} may only be used if the MFI "mode" is "Audio".




DaltonST
Attached Thumbnails
Click image for larger version

Name:	mfi_pcs_metadata.jpg
Views:	695
Size:	102.7 KB
ID:	151031  
DaltonST is offline   Reply With Quote
Old 08-21-2016, 06:56 AM   #17
excaliber
Connoisseur
excaliber began at the beginning.
 
excaliber's Avatar
 
Posts: 59
Karma: 10
Join Date: Nov 2013
Device: Samsung Galaxy Tab 2 10.1 P5110
Question

DaltonST thanks for the plugin!
It is not clear to me how to use it.
How do I get from "...Drag and Drop Prohibited..." to "...Drag and Drop Allowed..." ?
If I only click on "Validating and Save Options" without entering something I get errors: "Invalid Custom Column 1", "Invalid Custom Column 2", etc.
Am I doing something wrong or is it because I use Linux?

Last edited by excaliber; 08-21-2016 at 02:32 PM.
excaliber is offline   Reply With Quote
Old 08-21-2016, 07:15 AM   #18
DaltonST
Deviser
DaltonST ought to be getting tired of karma fortunes by now.DaltonST ought to be getting tired of karma fortunes by now.DaltonST ought to be getting tired of karma fortunes by now.DaltonST ought to be getting tired of karma fortunes by now.DaltonST ought to be getting tired of karma fortunes by now.DaltonST ought to be getting tired of karma fortunes by now.DaltonST ought to be getting tired of karma fortunes by now.DaltonST ought to be getting tired of karma fortunes by now.DaltonST ought to be getting tired of karma fortunes by now.DaltonST ought to be getting tired of karma fortunes by now.DaltonST ought to be getting tired of karma fortunes by now.
 
DaltonST's Avatar
 
Posts: 2,265
Karma: 2090983
Join Date: Aug 2013
Location: Texas
Device: none
You have to customize the options for your specific situation. 'Invalid' means not valid for the current library. Read the ToolTips and original post, including its attachments. The 'collage' is complex but well worth analyzing.

If you are new to Calibre, you will need to learn about Calibre before using MFI.

MFI is cross-platform (OS) like 99% of Calibre plug-ins.


DaltonST
DaltonST is offline   Reply With Quote
Old 08-21-2016, 02:23 PM   #19
dennocoil
Member
dennocoil began at the beginning.
 
Posts: 10
Karma: 10
Join Date: Aug 2016
Device: Samsung S6 Phone
Quote:
Originally Posted by excaliber View Post
DaltonST thanks for the plugin!
It is not clear to me how to use your it.
How do I get from "...Drag and Drop Prohibited..." to "...Drag and Drop Allowed..." ?
If I only click on "Validating and Save Options" without entering something I get errors: "Invalid Custom Column 1", "Invalid Custom Column 2", etc.
Am I doing something wrong or is it because I use Linux?
Screw the cryptic Errors crap. (I'm a Windows user and had the same problem as you.) The Invalid Custom Columns and other errors, I didn't know how to solve so I just deleted the rows that were giving me problems. Now it works when I press "Validate and Save". I'd rather stuff the videos from my video collection in and mess around with them later in the browser using the Bulk Metadata route anyway.

As for the dev, I'm liking this already, but it has to be made a little more clear on the first page what needs to be done. You kind of have to assume that people are going to want to dive in and use the basics at first and don't read the manual. I didn't know why the errors kept popping up, so I deleted everything from the Comment section down.
dennocoil is offline   Reply With Quote
Old 08-21-2016, 02:35 PM   #20
DaltonST
Deviser
DaltonST ought to be getting tired of karma fortunes by now.DaltonST ought to be getting tired of karma fortunes by now.DaltonST ought to be getting tired of karma fortunes by now.DaltonST ought to be getting tired of karma fortunes by now.DaltonST ought to be getting tired of karma fortunes by now.DaltonST ought to be getting tired of karma fortunes by now.DaltonST ought to be getting tired of karma fortunes by now.DaltonST ought to be getting tired of karma fortunes by now.DaltonST ought to be getting tired of karma fortunes by now.DaltonST ought to be getting tired of karma fortunes by now.DaltonST ought to be getting tired of karma fortunes by now.
 
DaltonST's Avatar
 
Posts: 2,265
Karma: 2090983
Join Date: Aug 2013
Location: Texas
Device: none
MFI comes with example values that appear the very first time. After that, it saves and displays your personal values.

By deleting, you mean you blanked them out. Your were supposed to blank them out! Why in the world would you think that all Calibre users have the identical custom columns and want to use MFI in the identical way?

Those sample values were just to show you examples.

Did you even read the ToolTips? Did you read the OP?

No, I do not assume that people do not read ToolTips or the OP. If they do not, that is their personal problem.



DaltonST
DaltonST is offline   Reply With Quote
Old 08-21-2016, 03:05 PM   #21
excaliber
Connoisseur
excaliber began at the beginning.
 
excaliber's Avatar
 
Posts: 59
Karma: 10
Join Date: Nov 2013
Device: Samsung Galaxy Tab 2 10.1 P5110
@DaltonST: IMHO there should be a step by step guide for the plugin, a few sentences, some instructions how to use it or at least how to begin. There is too much information in the documentation and it's easy to get lost. I had the same issue with ZMI.
I use Calibre for some time now, I don't know all the functionalities of it but I know the basics. I also know how to create custom columns but If a plugin requires to create some and this isn't mentioned or is somewhere hidden then I will not able to create them.
excaliber is offline   Reply With Quote
Old 08-21-2016, 07:33 PM   #22
DaltonST
Deviser
DaltonST ought to be getting tired of karma fortunes by now.DaltonST ought to be getting tired of karma fortunes by now.DaltonST ought to be getting tired of karma fortunes by now.DaltonST ought to be getting tired of karma fortunes by now.DaltonST ought to be getting tired of karma fortunes by now.DaltonST ought to be getting tired of karma fortunes by now.DaltonST ought to be getting tired of karma fortunes by now.DaltonST ought to be getting tired of karma fortunes by now.DaltonST ought to be getting tired of karma fortunes by now.DaltonST ought to be getting tired of karma fortunes by now.DaltonST ought to be getting tired of karma fortunes by now.
 
DaltonST's Avatar
 
Posts: 2,265
Karma: 2090983
Join Date: Aug 2013
Location: Texas
Device: none
@excaliber:

Who says you have to create Custom Columns? Who told you that? Where did you read that? Why do you say that?

The ToolTips and the OP text plus the OP images are the 'user guide'.

There will never, ever be a step-by-step guide. I don't need it, and have zero interest in writing one. Feel free to write one yourself.

I built MFI for three (3) people: me; myself; and I. Those people like MFI just the way it is. If I enhance it, it is because it pleases me to do so.

I just uploaded MFI for others to use it for free if they so wish. If they find it too difficult to use, then I urge them to quickly uninstall it.



DaltonST
DaltonST is offline   Reply With Quote
Old 08-21-2016, 08:54 PM   #23
excaliber
Connoisseur
excaliber began at the beginning.
 
excaliber's Avatar
 
Posts: 59
Karma: 10
Join Date: Nov 2013
Device: Samsung Galaxy Tab 2 10.1 P5110
@DaltonST: Who says you have to create Custom Columns? Who told you that? Where did you read that? Why do you say that?

Exactly, no one told me. I was trying to find out how the plugin works and how to eliminate the error. After I have created a custom column "event" the first error vanished.

The ToolTips and the OP text plus the OP images are the 'user guide'.

There will never, ever be a step-by-step guide. I don't need it, and have zero interest in writing one. Feel free to write one yourself.

I built MFI for three (3) people: me; myself; and I. Those people like MFI just the way it is. If I enhance it, it is because it pleases me to do so.

I just uploaded MFI for others to use it for free if they so wish. If they find it too difficult to use, then I urge them to quickly uninstall it.


I don't understand why you get upset. You don't have to remind me I should not have any expectations since it's all free. I'm grateful to Kovid and all other developers who provide this software. If you don't want to listen what the users say and get feedback from them for what you are doing it's up to you. I feel obliged to say what it bothers me and I' m not doing it in order to complain but to help you improve your software from a user's perspective if you want to. Again, I'm not expecting you to make any modifications or additions because of me or other users.
excaliber is offline   Reply With Quote
Old 08-21-2016, 09:35 PM   #24
dennocoil
Member
dennocoil began at the beginning.
 
Posts: 10
Karma: 10
Join Date: Aug 2016
Device: Samsung S6 Phone
Quote:
Originally Posted by DaltonST View Post
MFI comes with example values that appear the very first time. After that, it saves and displays your personal values.

By deleting, you mean you blanked them out. Your were supposed to blank them out! Why in the world would you think that all Calibre users have the identical custom columns and want to use MFI in the identical way?

Those sample values were just to show you examples.

Did you even read the ToolTips? Did you read the OP?

No, I do not assume that people do not read ToolTips or the OP. If they do not, that is their personal problem.
Quote:
@excaliber:

Who says you have to create Custom Columns? Who told you that? Where did you read that? Why do you say that?

The ToolTips and the OP text plus the OP images are the 'user guide'.

There will never, ever be a step-by-step guide. I don't need it, and have zero interest in writing one. Feel free to write one yourself.

I built MFI for three (3) people: me; myself; and I. Those people like MFI just the way it is. If I enhance it, it is because it pleases me to do so.

I just uploaded MFI for others to use it for free if they so wish. If they find it too difficult to use, then I urge them to quickly uninstall it.
Dude, what the hell just raped your ego? You make a custom plugin and decide to share it and other people seem to enjoy, but the first time someone comes back with feedback, you got so defensive all of a sudden. So it's our fault we couldn't make it work when you just made 2 image dumps with very little context on how to get started operating it and nowhere in your post said the "example" junk in the beginning was supposed to be blanked out to make it work right. That isn't a guide at all and more like something to be reminded of when using it properly.

You know why a lot of open source projects fail? It's because the main developer never develops their project to be used by anyone and shrugs off other people. It could be a better plugin that you would love using more often, make the presence of Calibre more well known among people outside the tech and book communities, and even make some money through donations or get recognition by other parties.
dennocoil is offline   Reply With Quote
Old 08-22-2016, 01:57 PM   #25
DaltonST
Deviser
DaltonST ought to be getting tired of karma fortunes by now.DaltonST ought to be getting tired of karma fortunes by now.DaltonST ought to be getting tired of karma fortunes by now.DaltonST ought to be getting tired of karma fortunes by now.DaltonST ought to be getting tired of karma fortunes by now.DaltonST ought to be getting tired of karma fortunes by now.DaltonST ought to be getting tired of karma fortunes by now.DaltonST ought to be getting tired of karma fortunes by now.DaltonST ought to be getting tired of karma fortunes by now.DaltonST ought to be getting tired of karma fortunes by now.DaltonST ought to be getting tired of karma fortunes by now.
 
DaltonST's Avatar
 
Posts: 2,265
Karma: 2090983
Join Date: Aug 2013
Location: Texas
Device: none
Quote:
You know why a lot of open source projects fail? It's because the main developer never develops their project to be used by anyone and shrugs off other people. It could be a better plugin that you would love using more often, make the presence of Calibre more well known among people outside the tech and book communities, and even make some money through donations or get recognition by other parties.
I have nothing to do with Calibre development whatsoever.

I could not care less who does or does not use MFI.

Donations? Recognition? I could not care less about those either. Not only that, there is no way to donate to me if you tried. I devise these plug-ins for me, not for you.

Both of your posts were coarse. Do not post such vulgarity here.


DaltonST

Last edited by DaltonST; 08-23-2016 at 08:09 AM. Reason: fix typos
DaltonST is offline   Reply With Quote
Old 08-22-2016, 09:19 PM   #26
dennocoil
Member
dennocoil began at the beginning.
 
Posts: 10
Karma: 10
Join Date: Aug 2016
Device: Samsung S6 Phone
Quote:
Originally Posted by DaltonST View Post
I have nothing to do with Calibre development whatsoever.

I could not care less who does or does not use MFI.

Donations? Recognition? I could not care less about those either. Not only that, there is no way to donate to me if you tried. I devise these plug-ins for me, not for you.

Both of your posts were course. Do not post such vulgarity here.
Why did you even post here if you don't actually want to do anything? Damn you're such a egotist.
dennocoil is offline   Reply With Quote
Old 08-23-2016, 05:50 PM   #27
DaltonST
Deviser
DaltonST ought to be getting tired of karma fortunes by now.DaltonST ought to be getting tired of karma fortunes by now.DaltonST ought to be getting tired of karma fortunes by now.DaltonST ought to be getting tired of karma fortunes by now.DaltonST ought to be getting tired of karma fortunes by now.DaltonST ought to be getting tired of karma fortunes by now.DaltonST ought to be getting tired of karma fortunes by now.DaltonST ought to be getting tired of karma fortunes by now.DaltonST ought to be getting tired of karma fortunes by now.DaltonST ought to be getting tired of karma fortunes by now.DaltonST ought to be getting tired of karma fortunes by now.
 
DaltonST's Avatar
 
Posts: 2,265
Karma: 2090983
Join Date: Aug 2013
Location: Texas
Device: none
MFI Version 1.0.12 Two New Options

Version 1.0.12-2016-08-23 Two New Options:

[1] Checkbox to indicate that you want all media files that have the identical paths except for the final file extension to be treated as a single 'collection' and copied to the same Calibre subdirectory.

Example: you have the identical photos in several formats (.jpg, .png, .bmp, .tiff), so you want them to be in the same 'book' in Calibre, and not each having their own 'book'. The pictures are identical; only the formats are different.


[2] Related to [1], a prioritization sequence of file extensions to control which file extensions for the identical basic filename are processed first, since the first processed file in a collection determines the values derived for the Dynamic Variables.

Example: embroidery file extension .pcs has color metadata that .hus does not, so the .pcs file extensions should be processed first to ensure that color metadata will be updated in the Comments column for the 'books'.

The 'cases' (upper, lower, title-case) of the file extensions do not matter; .jpg and .JPG and .Jpg will be handled identically.



DaltonST
DaltonST is offline   Reply With Quote
Old 08-27-2016, 07:48 AM   #28
DaltonST
Deviser
DaltonST ought to be getting tired of karma fortunes by now.DaltonST ought to be getting tired of karma fortunes by now.DaltonST ought to be getting tired of karma fortunes by now.DaltonST ought to be getting tired of karma fortunes by now.DaltonST ought to be getting tired of karma fortunes by now.DaltonST ought to be getting tired of karma fortunes by now.DaltonST ought to be getting tired of karma fortunes by now.DaltonST ought to be getting tired of karma fortunes by now.DaltonST ought to be getting tired of karma fortunes by now.DaltonST ought to be getting tired of karma fortunes by now.DaltonST ought to be getting tired of karma fortunes by now.
 
DaltonST's Avatar
 
Posts: 2,265
Karma: 2090983
Join Date: Aug 2013
Location: Texas
Device: none
Version 1.0.13 - Mixed Media Types Simultaneously

Version 1.0.13-2016-08-27 Changed file selection filtering for Other Binary to allow any files simultaneously, including the other media types (image, audio and video), archive files (e.g. 7z and zip), ebook formats, executables...anything.


See the attached example.


You can indicate to MFI that you want all media files that have the identical paths except for the final file extension to be treated as a single 'collection' and copied to the same Calibre subdirectory.

An advanced "file renamer" utility (e.g. https://www.advancedrenamer.com/) is highly recommended to do mass renaming of the original files prior to executing MFI to add them to Calibre.

Example: you have the identical photos in several formats (.jpg, .png, .bmp, .tiff), so you want them to be in the same 'book' in Calibre, and not each having their own 'book'. The pictures are identical; only the formats are different. Make their filenames the same except for their file extension prior to executing MFI to add them to Calibre.

Example: you could compress using 7Zip (avoid a .zip file extension, which is for ebooks only) various media files that should be kept with a closely related file (e.g. .pdf or .epub, etc.), and MFI will put that .7z file in the same "book" as the .pdf or .epub, and register it with Calibre. Make the .7z file name the same as the .pdf or .epub except for its .7z file extension prior to executing MFI to add them to Calibre.

For such "mixed media formats", the MFI processing mode of "Other Binary" must be selected so that MFI will not filter by image, audio or video. "Other Binary" will process anything with anything else. Example: .pdf with a .jpg with a .mp3 with a .mkv with a .7z (that has anything stored inside of it).



DaltonST
Attached Thumbnails
Click image for larger version

Name:	mfi_other_binary_mode_for_mixed_media_types.jpg
Views:	754
Size:	582.4 KB
ID:	151201  

Last edited by DaltonST; 08-27-2016 at 01:55 PM. Reason: Additional information.
DaltonST is offline   Reply With Quote
Old 09-06-2016, 12:02 PM   #29
DaltonST
Deviser
DaltonST ought to be getting tired of karma fortunes by now.DaltonST ought to be getting tired of karma fortunes by now.DaltonST ought to be getting tired of karma fortunes by now.DaltonST ought to be getting tired of karma fortunes by now.DaltonST ought to be getting tired of karma fortunes by now.DaltonST ought to be getting tired of karma fortunes by now.DaltonST ought to be getting tired of karma fortunes by now.DaltonST ought to be getting tired of karma fortunes by now.DaltonST ought to be getting tired of karma fortunes by now.DaltonST ought to be getting tired of karma fortunes by now.DaltonST ought to be getting tired of karma fortunes by now.
 
DaltonST's Avatar
 
Posts: 2,265
Karma: 2090983
Join Date: Aug 2013
Location: Texas
Device: none
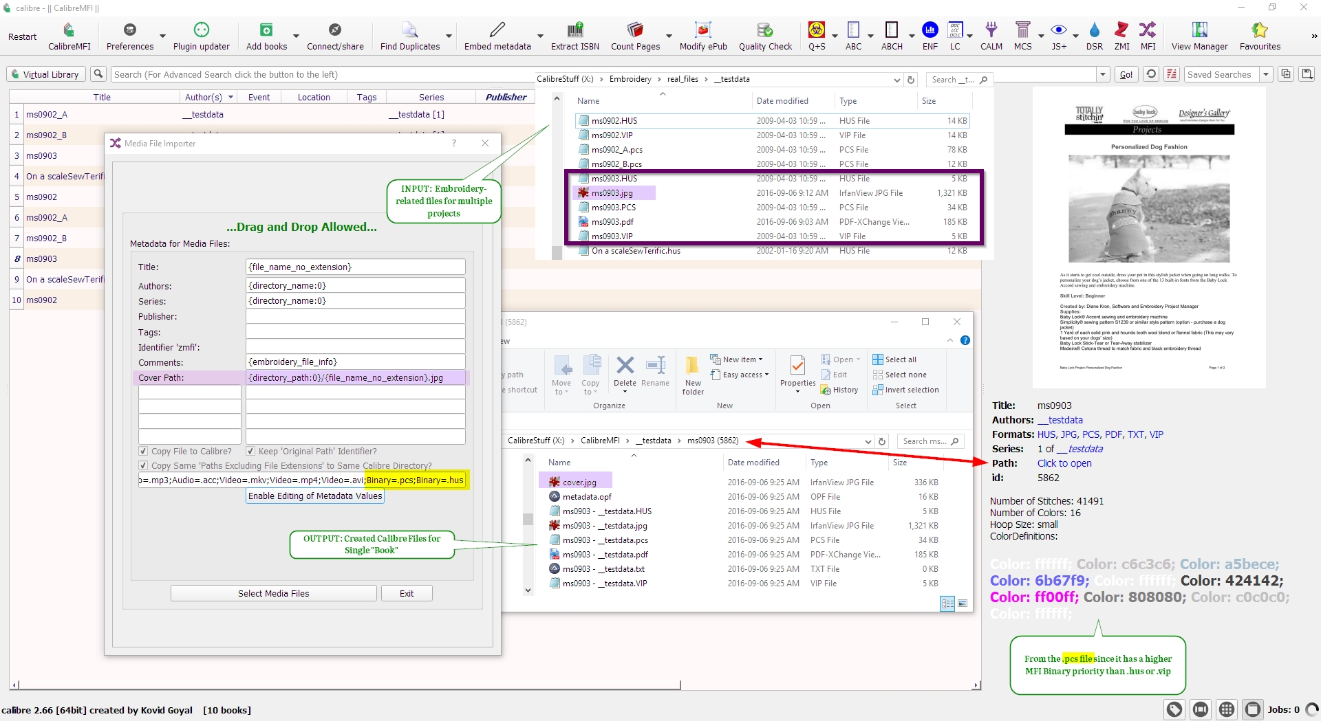
MFI: Binary Files - Transformation to Calibre "Books" Example

Attached is an image showing the transformation of source files to final Calibre "books" with related "formats" pertaining to embroidery.

The generic functionality and concepts shown here apply to most other types of files.


DaltonST


Edit Added:

{embroidery_file_info} is currently functional only for file types .pcs, .hus, and .vip. It means 'get the stitch count (.hus, and .vip only), number of colors, hoop size and colors (.pcs only) from the supported embroidery files' as the metadata value. The .pcs colors are returned as HTML with the appropriate textual coloring, so this Dynamic Variable should be used in the Comments or in a Custom Column of datatype 'comments' that is HTML, not plain text. If you do not use any version of the .pcs format, then it is advised to use a free software utility (e.g. Embroidermodder) to convert from the formats that you do use to .pcs just for the above purpose. Embroidermodder will also create a .csv file that MFI will add to your "book". If you do not care about this particular metadata, then simply skip the use of this specific Dynamic Variable. Note that constantly changing file formats will result in the need to add metadata to your MFI "books" using the information provided by embroidering-specific software such as Embroidermodder rather than relying on a generic tool such as MFI.
Attached Thumbnails
Click image for larger version

Name:	mfi_embroidery_example.jpg
Views:	758
Size:	830.5 KB
ID:	151411  

Last edited by DaltonST; 09-07-2016 at 12:23 PM. Reason: Additional information.
DaltonST is offline   Reply With Quote
Old 09-07-2016, 04:32 AM   #30
Divingduck
Wizard
Divingduck ought to be getting tired of karma fortunes by now.Divingduck ought to be getting tired of karma fortunes by now.Divingduck ought to be getting tired of karma fortunes by now.Divingduck ought to be getting tired of karma fortunes by now.Divingduck ought to be getting tired of karma fortunes by now.Divingduck ought to be getting tired of karma fortunes by now.Divingduck ought to be getting tired of karma fortunes by now.Divingduck ought to be getting tired of karma fortunes by now.Divingduck ought to be getting tired of karma fortunes by now.Divingduck ought to be getting tired of karma fortunes by now.Divingduck ought to be getting tired of karma fortunes by now.
 
Posts: 1,166
Karma: 1410083
Join Date: Nov 2010
Location: Germany
Device: Sony PRS-650
@DaltonST,
thanks for the last screen shot. That makes it much easier to understand how your tool works for embroidery files.
Divingduck is offline   Reply With Quote
Reply

Tags
audio, binary, external, image, video


Forum Jump

Similar Threads
Thread Thread Starter Forum Replies Last Post
[GUI Plugin] KindleUnpack - The Plugin DiapDealer Plugins 529 01-28-2026 11:32 AM
[GUI Plugin] Zotero Metadata Importer DaltonST Plugins 295 03-22-2025 10:47 AM
[GUI Plugin] OPML Importer (RSS feeds from feedly/google reader) fem Plugins 14 07-19-2014 11:41 AM
OverDrive Media Console with new Gui and Bookmark Sync Alexander Turcic News 6 08-07-2013 09:22 PM
[GUI Plugin] Plugin Updater **Deprecated** kiwidude Plugins 159 06-19-2011 01:27 PM


All times are GMT -4. The time now is 06:28 AM.


MobileRead.com is a privately owned, operated and funded community.