Register Guidelines E-Books Today's Posts Search

Go Back   MobileRead Forums > E-Book Readers > Sony Reader

Notices

Reply
 
Thread Tools Search this Thread
Old 01-25-2009, 10:13 AM   #1
MickeyC
Grand Sorcerer
MickeyC ought to be getting tired of karma fortunes by now.MickeyC ought to be getting tired of karma fortunes by now.MickeyC ought to be getting tired of karma fortunes by now.MickeyC ought to be getting tired of karma fortunes by now.MickeyC ought to be getting tired of karma fortunes by now.MickeyC ought to be getting tired of karma fortunes by now.MickeyC ought to be getting tired of karma fortunes by now.MickeyC ought to be getting tired of karma fortunes by now.MickeyC ought to be getting tired of karma fortunes by now.MickeyC ought to be getting tired of karma fortunes by now.MickeyC ought to be getting tired of karma fortunes by now.
 
MickeyC's Avatar
 
Posts: 16,731
Karma: 12185114
Join Date: Nov 2007
Location: Florida
Device: iPhone 6 plus, Sony T1, iPad 3
Where'd the Sync Button Go?

I open up my eBook Library software ( version 2.5.00.09170) and the sync button no longer shows up in the view area on the left hand side when my 505 is connected. Anybody ever have this problem?

Last edited by MickeyC; 01-25-2009 at 10:46 AM.
MickeyC is offline   Reply With Quote
Old 01-25-2009, 10:43 AM   #2
Seabound
Steerage Class
Seabound ought to be getting tired of karma fortunes by now.Seabound ought to be getting tired of karma fortunes by now.Seabound ought to be getting tired of karma fortunes by now.Seabound ought to be getting tired of karma fortunes by now.Seabound ought to be getting tired of karma fortunes by now.Seabound ought to be getting tired of karma fortunes by now.Seabound ought to be getting tired of karma fortunes by now.Seabound ought to be getting tired of karma fortunes by now.Seabound ought to be getting tired of karma fortunes by now.Seabound ought to be getting tired of karma fortunes by now.Seabound ought to be getting tired of karma fortunes by now.
 
Seabound's Avatar
 
Posts: 711
Karma: 505995
Join Date: Mar 2008
Location: Pacific Northwest, USA
Device: Won't fit here anymore, see sig for a list of liseuses.
cassidym, I just opened up my library software (same version as yours). In the sync source view, the sync button is on the lower right side.
Seabound is offline   Reply With Quote
Old 01-25-2009, 11:15 AM   #3
MickeyC
Grand Sorcerer
MickeyC ought to be getting tired of karma fortunes by now.MickeyC ought to be getting tired of karma fortunes by now.MickeyC ought to be getting tired of karma fortunes by now.MickeyC ought to be getting tired of karma fortunes by now.MickeyC ought to be getting tired of karma fortunes by now.MickeyC ought to be getting tired of karma fortunes by now.MickeyC ought to be getting tired of karma fortunes by now.MickeyC ought to be getting tired of karma fortunes by now.MickeyC ought to be getting tired of karma fortunes by now.MickeyC ought to be getting tired of karma fortunes by now.MickeyC ought to be getting tired of karma fortunes by now.
 
MickeyC's Avatar
 
Posts: 16,731
Karma: 12185114
Join Date: Nov 2007
Location: Florida
Device: iPhone 6 plus, Sony T1, iPad 3
Thanks for the quick response Seabound. Unfortunately, it's not there on mine. I even tried connecting my 505 to another laptop which also has the eBook library on it but got the same results; no sync button.

I can see, in the Help Guide, where the Sync button is supposed to be but, for some reason it isn't showing in mine. I can manually move books over to the reader but don't have the Sync option. Go figure
MickeyC is offline   Reply With Quote
Old 01-25-2009, 11:16 AM   #4
lilac_jive
Grand Sorcerer
lilac_jive has much to be proud oflilac_jive has much to be proud oflilac_jive has much to be proud oflilac_jive has much to be proud oflilac_jive has much to be proud oflilac_jive has much to be proud oflilac_jive has much to be proud oflilac_jive has much to be proud oflilac_jive has much to be proud oflilac_jive has much to be proud oflilac_jive has much to be proud of
 
lilac_jive's Avatar
 
Posts: 5,870
Karma: 27376
Join Date: Dec 2008
Location: Pennsylvania
Device: PRS-505
Quote:
Originally Posted by cassidym View Post
Thanks for the quick response Seabound. Unfortunately, it's not there on mine. I even tried connecting my 505 to another laptop which also has the eBook library on it but got the same results; no sync button.

I can see, in the Help Guide, where the Sync button is supposed to be but, for some reason it isn't showing in mine. I can manually move books over to the reader but don't have the Sync option. Go figure
How about a screen shot?
lilac_jive is offline   Reply With Quote
Old 01-25-2009, 11:50 AM   #5
MickeyC
Grand Sorcerer
MickeyC ought to be getting tired of karma fortunes by now.MickeyC ought to be getting tired of karma fortunes by now.MickeyC ought to be getting tired of karma fortunes by now.MickeyC ought to be getting tired of karma fortunes by now.MickeyC ought to be getting tired of karma fortunes by now.MickeyC ought to be getting tired of karma fortunes by now.MickeyC ought to be getting tired of karma fortunes by now.MickeyC ought to be getting tired of karma fortunes by now.MickeyC ought to be getting tired of karma fortunes by now.MickeyC ought to be getting tired of karma fortunes by now.MickeyC ought to be getting tired of karma fortunes by now.
 
MickeyC's Avatar
 
Posts: 16,731
Karma: 12185114
Join Date: Nov 2007
Location: Florida
Device: iPhone 6 plus, Sony T1, iPad 3
lilac_jive, I'm ashamed to admit, I don't know how to attach a screen shot to a thread. Would appreciate some advice
MickeyC is offline   Reply With Quote
Old 01-25-2009, 11:53 AM   #6
lilac_jive
Grand Sorcerer
lilac_jive has much to be proud oflilac_jive has much to be proud oflilac_jive has much to be proud oflilac_jive has much to be proud oflilac_jive has much to be proud oflilac_jive has much to be proud oflilac_jive has much to be proud oflilac_jive has much to be proud oflilac_jive has much to be proud oflilac_jive has much to be proud oflilac_jive has much to be proud of
 
lilac_jive's Avatar
 
Posts: 5,870
Karma: 27376
Join Date: Dec 2008
Location: Pennsylvania
Device: PRS-505
Quote:
Originally Posted by cassidym View Post
lilac_jive, I'm ashamed to admit, I don't know how to attach a screen shot to a thread. Would appreciate some advice
I'm sure there is a better way, but I just click CTRL-Print Scrn (button on upper right of keyboard, above F10 on my keyboard), then open MS Paint, then click Edit, paste. Then just save it as a JPEG or something and attach to thread.
lilac_jive is offline   Reply With Quote
Old 01-25-2009, 12:00 PM   #7
MickeyC
Grand Sorcerer
MickeyC ought to be getting tired of karma fortunes by now.MickeyC ought to be getting tired of karma fortunes by now.MickeyC ought to be getting tired of karma fortunes by now.MickeyC ought to be getting tired of karma fortunes by now.MickeyC ought to be getting tired of karma fortunes by now.MickeyC ought to be getting tired of karma fortunes by now.MickeyC ought to be getting tired of karma fortunes by now.MickeyC ought to be getting tired of karma fortunes by now.MickeyC ought to be getting tired of karma fortunes by now.MickeyC ought to be getting tired of karma fortunes by now.MickeyC ought to be getting tired of karma fortunes by now.
 
MickeyC's Avatar
 
Posts: 16,731
Karma: 12185114
Join Date: Nov 2007
Location: Florida
Device: iPhone 6 plus, Sony T1, iPad 3
How do I attached something to a thread?
MickeyC is offline   Reply With Quote
Old 01-25-2009, 12:08 PM   #8
Seabound
Steerage Class
Seabound ought to be getting tired of karma fortunes by now.Seabound ought to be getting tired of karma fortunes by now.Seabound ought to be getting tired of karma fortunes by now.Seabound ought to be getting tired of karma fortunes by now.Seabound ought to be getting tired of karma fortunes by now.Seabound ought to be getting tired of karma fortunes by now.Seabound ought to be getting tired of karma fortunes by now.Seabound ought to be getting tired of karma fortunes by now.Seabound ought to be getting tired of karma fortunes by now.Seabound ought to be getting tired of karma fortunes by now.Seabound ought to be getting tired of karma fortunes by now.
 
Seabound's Avatar
 
Posts: 711
Karma: 505995
Join Date: Mar 2008
Location: Pacific Northwest, USA
Device: Won't fit here anymore, see sig for a list of liseuses.
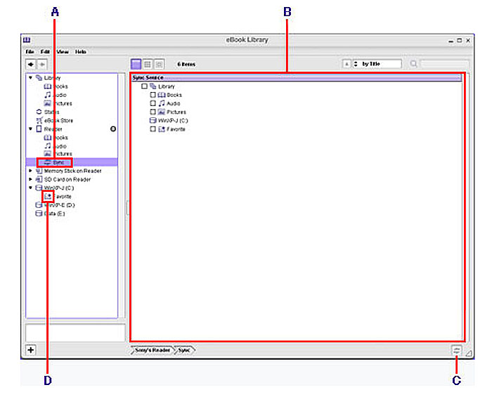
Cassidym, here's what the library software should look like in sync source view (see attachment). Basically, you have to click on A (sync) on the left panel to get to the sync source view, and then the sync button shows up (C) on the lower right.

To attach a file, click on the paperclip which appears on the top menu while you're in the advanced editing mode.
Attached Thumbnails
Click image for larger version

Name:	sony_sync.jpg
Views:	374
Size:	68.0 KB
ID:	22051  
Seabound is offline   Reply With Quote
Old 01-25-2009, 12:20 PM   #9
MickeyC
Grand Sorcerer
MickeyC ought to be getting tired of karma fortunes by now.MickeyC ought to be getting tired of karma fortunes by now.MickeyC ought to be getting tired of karma fortunes by now.MickeyC ought to be getting tired of karma fortunes by now.MickeyC ought to be getting tired of karma fortunes by now.MickeyC ought to be getting tired of karma fortunes by now.MickeyC ought to be getting tired of karma fortunes by now.MickeyC ought to be getting tired of karma fortunes by now.MickeyC ought to be getting tired of karma fortunes by now.MickeyC ought to be getting tired of karma fortunes by now.MickeyC ought to be getting tired of karma fortunes by now.
 
MickeyC's Avatar
 
Posts: 16,731
Karma: 12185114
Join Date: Nov 2007
Location: Florida
Device: iPhone 6 plus, Sony T1, iPad 3
Here's the screen shot of my eBook Library main screen. As you can see, there is no Sync button.
Attached Files
File Type: doc eBookLibraryScreenshot.doc (93.0 KB, 340 views)
MickeyC is offline   Reply With Quote
Old 01-25-2009, 12:23 PM   #10
lilac_jive
Grand Sorcerer
lilac_jive has much to be proud oflilac_jive has much to be proud oflilac_jive has much to be proud oflilac_jive has much to be proud oflilac_jive has much to be proud oflilac_jive has much to be proud oflilac_jive has much to be proud oflilac_jive has much to be proud oflilac_jive has much to be proud oflilac_jive has much to be proud oflilac_jive has much to be proud of
 
lilac_jive's Avatar
 
Posts: 5,870
Karma: 27376
Join Date: Dec 2008
Location: Pennsylvania
Device: PRS-505
Quote:
Originally Posted by cassidym View Post
Here's the screen shot of my eBook Library main screen. As you can see, there is no Sync button.
Mine looks exactly like that, which is probably why I was thinking "Sync button? What sync button?" Can you try Seabound's instructions?
lilac_jive is offline   Reply With Quote
Old 01-25-2009, 12:25 PM   #11
Seabound
Steerage Class
Seabound ought to be getting tired of karma fortunes by now.Seabound ought to be getting tired of karma fortunes by now.Seabound ought to be getting tired of karma fortunes by now.Seabound ought to be getting tired of karma fortunes by now.Seabound ought to be getting tired of karma fortunes by now.Seabound ought to be getting tired of karma fortunes by now.Seabound ought to be getting tired of karma fortunes by now.Seabound ought to be getting tired of karma fortunes by now.Seabound ought to be getting tired of karma fortunes by now.Seabound ought to be getting tired of karma fortunes by now.Seabound ought to be getting tired of karma fortunes by now.
 
Seabound's Avatar
 
Posts: 711
Karma: 505995
Join Date: Mar 2008
Location: Pacific Northwest, USA
Device: Won't fit here anymore, see sig for a list of liseuses.
Quote:
Originally Posted by cassidym View Post
Here's the screen shot of my eBook Library main screen. As you can see, there is no Sync button.
Cassidym, judging from your image, you have not clicked on the "sync" tab on the left panel yet (which is "A" on the image I uploaded). Expand the Sony reader tab by clicking on the arrow beside the Sony reader icon on the left panel, and then click on "sync".
Seabound is offline   Reply With Quote
Old 01-25-2009, 12:25 PM   #12
MickeyC
Grand Sorcerer
MickeyC ought to be getting tired of karma fortunes by now.MickeyC ought to be getting tired of karma fortunes by now.MickeyC ought to be getting tired of karma fortunes by now.MickeyC ought to be getting tired of karma fortunes by now.MickeyC ought to be getting tired of karma fortunes by now.MickeyC ought to be getting tired of karma fortunes by now.MickeyC ought to be getting tired of karma fortunes by now.MickeyC ought to be getting tired of karma fortunes by now.MickeyC ought to be getting tired of karma fortunes by now.MickeyC ought to be getting tired of karma fortunes by now.MickeyC ought to be getting tired of karma fortunes by now.
 
MickeyC's Avatar
 
Posts: 16,731
Karma: 12185114
Join Date: Nov 2007
Location: Florida
Device: iPhone 6 plus, Sony T1, iPad 3
Problem is, I don't have that Button A that shows on Andy's screen. Guess I ought to call Sony Customer Support.
MickeyC is offline   Reply With Quote
Old 01-25-2009, 12:31 PM   #13
Seabound
Steerage Class
Seabound ought to be getting tired of karma fortunes by now.Seabound ought to be getting tired of karma fortunes by now.Seabound ought to be getting tired of karma fortunes by now.Seabound ought to be getting tired of karma fortunes by now.Seabound ought to be getting tired of karma fortunes by now.Seabound ought to be getting tired of karma fortunes by now.Seabound ought to be getting tired of karma fortunes by now.Seabound ought to be getting tired of karma fortunes by now.Seabound ought to be getting tired of karma fortunes by now.Seabound ought to be getting tired of karma fortunes by now.Seabound ought to be getting tired of karma fortunes by now.
 
Seabound's Avatar
 
Posts: 711
Karma: 505995
Join Date: Mar 2008
Location: Pacific Northwest, USA
Device: Won't fit here anymore, see sig for a list of liseuses.
Quote:
Originally Posted by cassidym View Post
Problem is, I don't have that Button A that shows on Andy's screen. Guess I ought to call Sony Customer Support.
It's under the Sony reader icon--the submenu shows up after you click on the arrow next to the Sony reader icon.
Seabound is offline   Reply With Quote
Old 01-25-2009, 12:35 PM   #14
MickeyC
Grand Sorcerer
MickeyC ought to be getting tired of karma fortunes by now.MickeyC ought to be getting tired of karma fortunes by now.MickeyC ought to be getting tired of karma fortunes by now.MickeyC ought to be getting tired of karma fortunes by now.MickeyC ought to be getting tired of karma fortunes by now.MickeyC ought to be getting tired of karma fortunes by now.MickeyC ought to be getting tired of karma fortunes by now.MickeyC ought to be getting tired of karma fortunes by now.MickeyC ought to be getting tired of karma fortunes by now.MickeyC ought to be getting tired of karma fortunes by now.MickeyC ought to be getting tired of karma fortunes by now.
 
MickeyC's Avatar
 
Posts: 16,731
Karma: 12185114
Join Date: Nov 2007
Location: Florida
Device: iPhone 6 plus, Sony T1, iPad 3
That was it! I didn't know to click on the arrow. Doh

Also, I discovered the reason I couldn't attach anything was that I'm using Mozila Firefox as a browser. Soon as I switched over to IE, I was able to attach the .doc file.

Thanks for all the help and patience. If I ever see either of you in the MobileRead Bar and Grill, I owe you a drink!
MickeyC is offline   Reply With Quote
Old 01-25-2009, 12:45 PM   #15
Seabound
Steerage Class
Seabound ought to be getting tired of karma fortunes by now.Seabound ought to be getting tired of karma fortunes by now.Seabound ought to be getting tired of karma fortunes by now.Seabound ought to be getting tired of karma fortunes by now.Seabound ought to be getting tired of karma fortunes by now.Seabound ought to be getting tired of karma fortunes by now.Seabound ought to be getting tired of karma fortunes by now.Seabound ought to be getting tired of karma fortunes by now.Seabound ought to be getting tired of karma fortunes by now.Seabound ought to be getting tired of karma fortunes by now.Seabound ought to be getting tired of karma fortunes by now.
 
Seabound's Avatar
 
Posts: 711
Karma: 505995
Join Date: Mar 2008
Location: Pacific Northwest, USA
Device: Won't fit here anymore, see sig for a list of liseuses.
Quote:
Originally Posted by cassidym View Post
That was it! I didn't know to click on the arrow. Doh

Also, I discovered the reason I couldn't attach anything was that I'm using Mozila Firefox as a browser. Soon as I switched over to IE, I was able to attach the .doc file.

Thanks for all the help and patience. If I ever see either of you in the MobileRead Bar and Grill, I owe you a drink!
You're welcome, cassidym!
Seabound is offline   Reply With Quote
Reply


Forum Jump

Similar Threads
Thread Thread Starter Forum Replies Last Post
Multicomputer Sync users - Do you sync the Config directory? Starson17 Calibre 4 07-29-2010 02:07 AM
Classic Application sync (in process com.bravo.sync) is not responding sdspieg Barnes & Noble NOOK 5 03-29-2010 09:41 AM
Automatic Sony Read Sync Script for Mac and Mekentosj Papers Sync smash0190 Sony Reader 1 03-12-2009 07:41 PM
Idea: sync notes with Evernote (using iDS button?) nekokami iRex 6 03-03-2009 11:39 AM
What button??? lmarie Fictionwise eBookwise 1 12-11-2007 06:21 PM


All times are GMT -4. The time now is 12:09 PM.


MobileRead.com is a privately owned, operated and funded community.