|  07-01-2018, 04:00 PM | #271 | 
| Deviser            Posts: 2,265 Karma: 2090983 Join Date: Aug 2013 Location: Texas Device: none | 
				
				Version 1.0.126 New GUI Tool: Identifier Type Removal
			 
			
			Version 1.0.126  -2018-07-01 New GUI Tool: Identifier Type Removal for Selected Types and Selected Books. See the attached. DaltonST | 
|   |   | 
|  07-03-2018, 09:49 AM | #272 | 
| Deviser            Posts: 2,265 Karma: 2090983 Join Date: Aug 2013 Location: Texas Device: none | 
				
				Version 1.0.127 - Technical improvements and other changes
			 
			
			Version 1.0.127 -2018-07-03 Technical improvements and other changes. DaltonST | 
|   |   | 
| Advert | |
|  | 
|  07-05-2018, 10:38 AM | #273 | 
| Deviser            Posts: 2,265 Karma: 2090983 Join Date: Aug 2013 Location: Texas Device: none | 
				
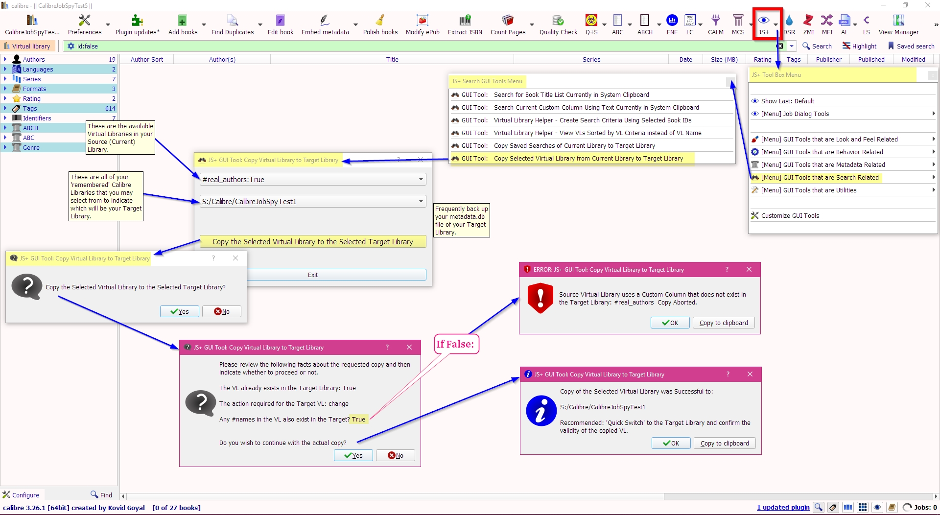
				Version 1.0.128 Copy Virtual Library from Source Library to Target Library
			 
			
			Version 1.0.128  -2018-07-05 New GUI Tool: Copy Virtual Library from Source Library to Target Library. See the attached. DaltonST | 
|   |   | 
|  07-07-2018, 12:38 PM | #274 | 
| Member  Posts: 11 Karma: 10 Join Date: May 2010 Device: ipod touch | 
				
				Error that wasn't really an error....
			 
			
			Nevermind.   I fiddled with things and the message is now gone.  Still not sure how to make it sort two ways but the colors are fabulous! Just installed most recent version of Calibre and updated plugin but I am getting this erron on Launch of Calibr every time: calibre, version 3.27.1 JS+ GUI Tool: Tweak job_spy_default_output_format: Error in the Tweak 'job_spy_default_output_format' in Your Preferences > Tweaks > Plugin Tweaks.<br><br><b>Activated in JS but Tweak is missing.</b><br><br>You should recustomize Job Spy Tweaks and Preferences > Behavior for this GUI Tool before proceeding. Or I could ready the message fully ... i haven't ever customized it well not knowingly as I couldn't figure out how to get it to do what I wanted and I haven't had time been able to find a dumbed down enough explanation so I just keep putting if off. Maybe now I'll have to or remove it. I got it so I could figure out how to sort multiple columns at the same time. like the most recent date and by author but for the life of me i don't know how to make it work that way. Last edited by Shasta_d; 07-07-2018 at 01:08 PM. Reason: I failed rtfm 101? | 
|   |   | 
|  07-07-2018, 01:17 PM | #275 | 
| Deviser            Posts: 2,265 Karma: 2090983 Join Date: Aug 2013 Location: Texas Device: none | 
			
			See post #16, above:  Version 1.0.124 - Miscellaneous enhancements. Look at the attached picture of how it works, and what to do. Your version of JS did not have those messages that explain exactly what to do. Sorry about that. Be sure to upgrade JS to the very latest version as soon as it becomes available. DaltonST Last edited by DaltonST; 07-07-2018 at 01:20 PM. Reason: Added | 
|   |   | 
| Advert | |
|  | 
|  07-10-2018, 01:31 PM | #276 | 
| Deviser            Posts: 2,265 Karma: 2090983 Join Date: Aug 2013 Location: Texas Device: none | 
				
				Version 1.0.130 Technical changes to Custom User Category Tag Browser Icons
			 
			
			Version 1.0.130  -2018-07-10 Technical changes to Custom User Category Tag Browser Icons.
		 | 
|   |   | 
|  07-14-2018, 03:54 PM | #277 | 
| Library Breeder (She/Her)            Posts: 1,301 Karma: 1937893 Join Date: Apr 2015 Location: Fullerton, California Device: Paperwhite 2015 (2), PW 2024 (12 GEN), PW 2023 (11 GEN), Scribe (1st) | 
			
			Hey there @DaltonST, Any chance you can add side scroll bars on the drop down list for compressing libraries? I have a lot of them that and need to be removed from the list, but I can't get to the bottom of it. Cuts off and I am unable to select yes or no. Or at least let the arrows (at the top when you hover) work to move or compress the dropdown. | 
|   |   | 
|  07-14-2018, 04:29 PM | #278 | 
| Deviser            Posts: 2,265 Karma: 2090983 Join Date: Aug 2013 Location: Texas Device: none | 
			
			Good idea.
		 | 
|   |   | 
|  07-15-2018, 09:51 AM | #279 | 
| Deviser            Posts: 2,265 Karma: 2090983 Join Date: Aug 2013 Location: Texas Device: none | 
				
				Version 1.0.131 Technical changes to Vacuum/Compress All Known metadata.db files
			 
			
			Version 1.0.131  -2018-07-15 Technical changes to Vacuum/Compress All Known metadata.db files. See the attached. DaltonST | 
|   |   | 
|  07-17-2018, 10:00 AM | #280 | 
| Deviser            Posts: 2,265 Karma: 2090983 Join Date: Aug 2013 Location: Texas Device: none | 
				
				Version 1.0.132 Technical changes to Custom User Category Tag Browser Icons
			 
			
			Version 1.0.132  -2018-07-17 Technical changes to Custom User Category Tag Browser Icons. DaltonST | 
|   |   | 
|  07-25-2018, 10:16 PM | #281 | ||
| Connoisseur            Posts: 54 Karma: 60222 Join Date: Aug 2016 Device: PW3, Kobo Aura H2O | 
				
				Tooltip change, or am I doing it wrong?
			 
			
			Hi, First off - thank you for adding some truly incredible functionality to Calibre. Code: Calibre: 3.28.0 win64 Job Spy (JS+): 1.0.132 1. Custom Column to update with the Original Title prior to scrubbing: Quote: 
 Same with Original AuthorsThere isn't a comments, short text like a title custom column option. Rather than using one of the pregenerated options, I went with: Code: Lookup name: orig_title Column Heading: RawTitle Column type: Long text, like comments, not shown in the Tag Browser Description: JS+ Unscrubbed Title Heading: No Heading Interpret as: Plain Text 2. real authors: Quote: 
 Code: Comma separated text, like tags, shown in the tag browser ✓ Contains Names Suggestions: If I'm not doing it wrong, changing the tooltips to reflect the language of calibre's custom column options might help others. So: raw author, raw title: Lookup name, heading, and description of user's choice;real author: Column type: Long text, like comments, not shown in the Tag Browser Do not select names Interpret as: Plain Text Lookup name, heading, and description of user's choice; Comma separated text, like tags, shown in the tag browser ✓ Contains Names If I've screwed up my config, please let me know :-) Thanks! | ||
|   |   | 
|  08-01-2018, 08:47 AM | #282 | 
| Wizard            Posts: 1,327 Karma: 5306 Join Date: Jan 2014 Device: none | 
			
			I use a new laptop with windows 10. I copied the settings folder from the old laptop and even though I've placed checkmark in the box like your image in post #239 but it still adds cover to the folder. I've also double checked that the library name is the same in the setting as on my laptop. These are my tweaks for the plugin: Code: generate_cover_foot_font = None
job_spy_save_cover_separately = {'[WIP Crossovers]': 'False', '@ AO3 Arkiv': 'False', '[Crossovers]': 'False', '_ Incoming': 'False'}
generate_cover_title_font = None | 
|   |   | 
|  08-01-2018, 09:14 AM | #283 | 
| Deviser            Posts: 2,265 Karma: 2090983 Join Date: Aug 2013 Location: Texas Device: none | 
			
			The Tweak format as stated in the ToolTips should be: job_spy_save_cover_separately = {'CalibreJobSpyTest5': 'False', 'CalibreJobSpyTest4': 'False', 'CalibreJobSpyTest1': 'True', 'CalibreJobSpyTest3': 'False', 'CalibreJobSpyTest2': 'False'} I have no idea why you put [] around your Library Names. | 
|   |   | 
|  08-01-2018, 09:15 AM | #284 | 
| Wizard            Posts: 1,327 Karma: 5306 Join Date: Jan 2014 Device: none | 
			
			They are included in the library's name.
		 | 
|   |   | 
|  08-01-2018, 09:26 AM | #285 | 
| Deviser            Posts: 2,265 Karma: 2090983 Join Date: Aug 2013 Location: Texas Device: none | 
			
			Try eliminating the "[]" in your Library Name for one of your Libraries, changing the Tweak for that Library, and seeing if it then works properly.
		 | 
|   |   | 
|  | 
| Tags | 
| author aka, author pen name, colors, toolbag, toolbox, tools | 
| 
 | 
|  Similar Threads | ||||
| Thread | Thread Starter | Forum | Replies | Last Post | 
| [GUI Plugin] KindleUnpack - The Plugin | DiapDealer | Plugins | 527 | 08-15-2025 01:36 PM | 
| [GUI Plugin] Ex Libris | AlPe | Plugins | 87 | 10-10-2020 03:10 PM | 
| [GUI Plugin] Marvin XD | Philantrop | Plugins | 126 | 01-29-2017 12:48 PM | 
| Ubuntu/Linux : Command to schedule a job with Calibre.( No GUI ) | DurgaPrasad | Calibre | 0 | 10-16-2013 06:50 AM | 
| [GUI Plugin] Plugin Updater **Deprecated** | kiwidude | Plugins | 159 | 06-19-2011 12:27 PM |