Register Guidelines E-Books Search Today's Posts Mark Forums Read

Go Back   MobileRead Forums > E-Book Software > Calibre > Plugins

Notices

Reply
 
Thread Tools Search this Thread
Old 01-17-2016, 08:07 PM   #1
DaltonST
Deviser
DaltonST ought to be getting tired of karma fortunes by now.DaltonST ought to be getting tired of karma fortunes by now.DaltonST ought to be getting tired of karma fortunes by now.DaltonST ought to be getting tired of karma fortunes by now.DaltonST ought to be getting tired of karma fortunes by now.DaltonST ought to be getting tired of karma fortunes by now.DaltonST ought to be getting tired of karma fortunes by now.DaltonST ought to be getting tired of karma fortunes by now.DaltonST ought to be getting tired of karma fortunes by now.DaltonST ought to be getting tired of karma fortunes by now.DaltonST ought to be getting tired of karma fortunes by now.
 
DaltonST's Avatar
 
Posts: 2,265
Karma: 2090983
Join Date: Aug 2013
Location: Texas
Device: none
[GUI Plugin] Job Spy

[GUI Plugin] Job Spy plus GUI Tools (JS+):

Summary:
  • 80 tools to make Calibre better.

Look and Feel GUI Tools:
  • Change Colors of Main GUI Text, Background, Alternating Row, VL Button
  • Customize User Category Tag Browser Icons
  • Resize Column Widths to Fit
  • Compress Column Widths Uniformly
  • Search Bar Dropdowns - Increase Visible Items and Saved Search History to 100
  • Edit Metadata Dropdowns - Increase Visible Items to 100
  • Protect/Unprotect (Hide/Show) a Custom Column from the 'Edit Metadata' dialogs (excluding the 'S&R' tab within Bulk Edit).
  • RowSpy (to aid those users with many Custom Columns)
  • Hide/Show Unused/Used Custom Columns
  • Hide All Custom Columns
  • Show All Custom Columns
  • Notes Viewer & Editor (Markdown/HTML/Plain Text)

Behavior GUI Tools:
  • Invert Selection [Selected Books]
  • Apply View Manager Views based on Virtual Library
  • Ignore Copy-to-Library Custom Columns Messages [Selected Library Combinations]
  • Copy-to-Library Full Dialog Shortcut [Selected Books] that uses an enhanced Library Selection Dialog
  • Tickle Auto-Adder to Wake It Up

Metadata GUI Tools:
  • Visualize Metadata (with export to .csv option)
  • Import CSV File to Update Metadata (Advanced)
  • Update Real Authors Custom Column for Pseudonymous Authors
  • Auto-Add Books: Automatic JS Quality Fixes and Auto-Run Several Quality-Related Jobs
  • Apply JS Quality Fixes and Auto-Run Several Quality-Related Jobs for User-Selected Books
  • Apply Default Values for Yes/No Custom Columns when Auto-Added or Manually Selected
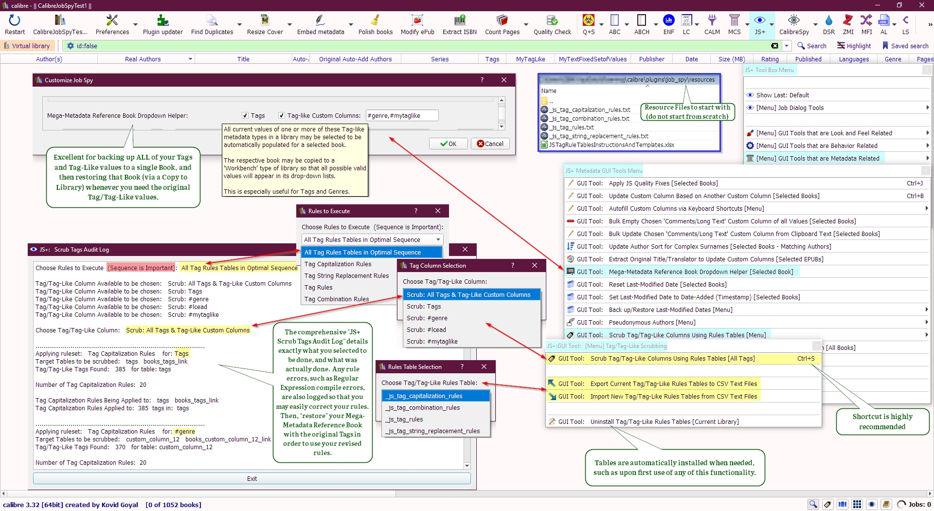
  • Scrub Tags and Tag-Like Columns based on six (6) Rules Tables.
  • Update Custom Column Based on Another Custom Column
  • Mega-Metadata Reference Book Creation Dropdown Helper [Selected Book]
  • Update Author Sort for Complex Surnames
  • Edit Identifiers [Current Book]
  • Show Book-Identifiers Matrix [Selected Books]
  • Identifier Type Removal [Selected Types] [Selected Books]
  • Autofill Custom Columns via Keyboard Shortcuts
  • Reset 'Last-Modified Date' [Selected Books]
  • Set Last-Modified Date to Date-Added (Timestamp) [Selected Books]
  • Back up/Restore 'Last-Modified Date' for all books in current library
  • Extract Original Title/Translator to Update Custom Columns [Selected EPUBs]
  • Convert HTML 'Comments' to Plain Text [Selected Books]
  • Add "Null" to Custom Columns for books with no existing "real" values in those same Custom Columns
  • Per-Library Tweak for Calibre Global Tweak for Author Sort Method
  • Per-Library Tweak for Adding Books for 'read file metadata' from either file contents or file name
  • Per-Library Tweak for Book Automatic Adding Directory
  • Per-Library Tweak for Book Save-To Directory
  • Per-Library Tweak for Book Save-To Template
  • Per-Library Tweak to Specify 'Save Cover Separately' Option
  • Per-Library Tweak to Specify 'Save Metadata to OPF File' Option
  • Per-Library Tweak to Specify 'Default Output Format' Option
  • Per-Library Tweak to Specify 'Title Series Sorting'
  • Per-Library Tweak to Specify 'Metadata Edit Custom Column Order'
  • Per-Library Tweak to Specify 'Tag Browser Category Order'
  • Per Library Tweak to Specify 'Default Author Link'
  • Bulk Empty any 'Comments/Long Text' Custom Column of all Values [Selected Books]
  • Bulk Update any 'Comments/Long Text' Custom Column from Clipboard Text [Selected Books]
  • Refresh Format File Sizes [Selected Books]
  • Comments Viewer [Selected Books]
  • Automatically Update 'Last-Viewed' Custom Column
  • Create Bibliography Text & Copy to Clipboard [Selected Books]

Search GUI Tools:
  • Search for Book Titles Currently in System Clipboard
  • Search Current Custom Column Using Text Currently in System Clipboard
  • Virtual Library Helper - Create Search Criteria Using Selected Book IDs
  • Virtual Library Helper - View VLs Sorted by VL Criteria instead of VL Name
  • Copy 'Saved Searches' of the Current Library to a Target Library
  • Copy 'Virtual Libraries' of the Current Library to a Target Library

Utility GUI Tools:
  • List Active Keyboard Shortcut Assignments
  • FormatSpy
  • Select & Open Arbitrary Programs and Files (With History)
  • Vacuum/Compress metadata.db En Masse [All Other Calibre Libraries]
  • Purge Library-specific Preferences [Selected Plug-ins]
  • Purge metadata.opf Backup Queue [User Discretion Advised]
  • Automatically Delete Temporary 'Reading Lists' at Calibre Shutdown
  • List Technical Custom Column Details from Table Custom Columns
  • Create Matrix of All Custom Columns in All Libraries
  • Copy User Category from Source Library to Target Library
  • Display 'Polish Books' Job Font-Embedding Failures and Failed Books
  • FTP Books to Host [Selected Books] [Specified Formats]
  • RIS Citation File: Split Each RIS Tag Set into a Single RIS File
  • RIS Citation File Tags: Create Individual Custom Columns
  • RIS Citation File: Copy RIS Custom Columns to ZMI Format
  • RIS: All Selected Books: Copy '#ris_...' Metadata to Related PDF/TXT/EPUB Book
  • BIB Catalog to RIS Converter/Exploder to Auto-Add
  • NBIB to RIS Converter/Exploder to Auto-Add
  • Via PMID: Automatically Download NBIB, Convert to RIS & Auto-Add

Job Details Dialog Tool:
  • "Job Spy' has efficient, time-saving and mouse-click-saving functionality that allows you to easily and quickly view the Job Details of the last N jobs to execute via a single click to the Calibre ToolBar 'Job Spy' eye icon. Starting with the last to execute, the 'Job Details' are presented to you consecutively until your personal maximum number (N) has been reached. Close the currently shown 'Job Details', and the next will automatically be presented until N is reached. If you have no jobs, then nothing will be shown at all. If you frequently run a lot of jobs for which you need to view the Job Log as the job is running, or afterwards, this tool is for you.


Documentation: Exhaustive ToolTips; hover your mouse over each widget and grey area to view them. Also, as many overview and example images are attached just below as Mobileread.com will permit (unfortunately only 18 attachments in total). Additional important documentation attachments may be found in posts within this thread announcing new functionality.

Recommended Companion Plug-in:
'Favourites'

Requires Calibre Version: 6.15.0 or later. Desktop, not Portable, is preferred.

For Calibre 3, 4 and 5 compatible: https://www.mobileread.com/forums/sh...22&postcount=1


Permanently Uninstalling Library-Specific Preferences:
Spoiler:

Very rare, but if you have odd problems for a specific library that you suspect may be related to a specific GUI Tool and you wish to eliminate that possibility:
  • Download the attached remove_jobspy_preferences_specific_to_a_library.zi p.txt file that is really a .zip file. Rename it to just .zip. Extract both files into the same directory.
  • Edit the .py file for your personal Calibre Library paths. The top of the .py file has templates for you to change. You can add more paths as needed by copying and changing a template. Be careful to retain existing indentation.
  • Run the downloaded calibredb .bat file (or its equivalent for your OS). Calibredb will automatically use the .py file that you have customized for your personal Library paths.
If for some reason you have used Job Spy and want to permanently remove all traces of it from your library ecosystem:
  • Do the steps above regarding removing preferences, but do it for all of your Libraries.
  • Use the "Uninstall Pseudonyms Table" and "Uninstall Scrub Tags Rules Tables" menu options to remove the respective tables from all of your Library metadata.db files.
  • "Uninstall" Job Spy using the Calibre > Preferences > Plugins functionality before proceeding. Restart Calibre.
  • Delete the Job Spy .json file in your Calibre configuration folder where the JobSpy.zip file was located before you uninstalled it.


Version History:
Spoiler:

Version 1.0.239 -2023-06-26 Notes Viewer for Calibre Portable: Bug Fix.

Version 1.0.238 -2023-04-29 Notes Viewer: when restarted after editing, NV restarts with the same custom column that was just being edited (regardless whether it is the default or not).
Version 1.0.237 -2023-04-26 Per Library Tweak for 'Default Author Link', default_author_link. Notes Viewer: miscellany.
Version 1.0.236 -2023-04-22 Notes Viewer: Search Results are converted from HTML and Markdown to Plain text before being "snipped" to less than 100 characters, including spaces. The removal of the markup tags makes sorting by Snippets useful. Minimum version 6.15.
Version 1.0.235 -2023-04-21 Decode url encoding; multiple instances of Notes Viewer as a new option; Minimum version 6.15.
Version 1.0.234 -2023-04-15 Metadata GUI Tool 'Tag Scrubbing': technical change.
Version 1.0.233 -2023-04-14 Notes Viewer: Location of the current focus of the cursor has been improved. For light mode, the border is darker and the widget background will change to white as long as it has the focus. For dark mode, the border changes to a light blue. The context menu for the main window is now unique to it, as is the context menu for the search results list. New shortcut for the search results dropdown list: Cntrl+I. That action is now on the main window's context menu. When an HTML note is being switched to, the focus will no longer jump automatically to the HTML text. At startup, NV will focus on the search results dropdown with its initialized placeholder text of what will be there once you execute a search. Tabbing has been streamlined.
Version 1.0.232 -2023-04-13 Add the Name of the Source of the Sort Value after "Sort Value" in the Sort Value Column in the Search Results list. Add current bookid in lower left of NV window. HTML Editor. The "To HTML" (previously "HTML") button now converts Plain Text to basic HTML, and Markdown Text to HTML. Shortcuts and Context Menus now broadened in ability to trigger, and responsiveness when triggered.
Version 1.0.231 -2023-04-10 New "Freeze" Notes Viewer checkbox so that anything you might do outside of NV has no impact, and some things within NV are disabled until NV is "unfrozen". Padding with zeroes of BookID used in Sorting Search Results numerically fixed. Context Menu enhancements. Search Results List column widths optimized.

Version 1.0.230 -2023-04-09 Disallow user error setting Lock checkbox when it is illogical. Correct Search Results sorting column assignment error. Search Results TableView enhanced to show the current sorted-by value in the first column, and hence in the Search Results dropdown box when the results close. New Library-Specific Options: Search Results sorting parameters.
Version 1.0.229 -2023-04-08 Notes Viewer: Various enhancements.
Version 1.0.228 -2023-04-07 Notes Viewer: Various enhancements.
Version 1.0.227 -2023-04-07 Notes Viewer: Various enhancements. Ctrl+M to Mark the current NV book; sortable columns in the Search Results matrix; menu added to the Author and Title values to enable using a mouse to Mark the current NV book, and to document the Ctrl+M shortcut for it.
Version 1.0.226 -2023-03-27 Notes Viewer: New Library-Specific Options: Lock & AutoJump. New 'Back' button. Miscellaneous improvements.
Version 1.0.225 -2023-03-24 Improved debugging of saving customizations for NV; made more explicit that NV customizations are saved by Library UUID.
Version 1.0.224 -2023-03-24 Notes Viewer: CalibreSpy URL links are now natively supported by NV. No Tweak is required. The URL link must be a valid command-line argument, such as used in a command file (.bat file in Windows). Refer to the CalibreSpy example .bat files provided with that plugin.
Version 1.0.223 -2023-03-23 Notes Viewer: OneNote links; New Checkbox: Automatic jump to book in results dropdown after selection.
Version 1.0.222 -2023-03-23 Notes Viewer: Search Results dropdown list now displays data in true columns that are scrollable using Tab or an Arrow key.
Version 1.0.221 -2023-03-22 Notes Viewer: Customization enabled; Other Enhancements.
Version 1.0.220 -2023-03-20 Notes Viewer: Enhancements.
Version 1.0.219 -2023-03-20 Notes Viewer: Dark Mode & Overriding apps used with HTTP or HTTPS protocols for links in HTML text.
Version 1.0.218 -2023-03-18 Notes Viewer: QTextBrowser instead of QTextEdit for HTML Only; Dark Mode; Others.
Version 1.0.217 -2023-03-16 Notes Viewer: Many major enhancements, including new controls.
Version 1.0.216 -2023-03-14 Notes Viewer: Many major changes to the user experience, including tabbing and alt+letter shortcuts specific to the tool.
Version 1.0.215 -2023-03-13 Notes Viewer: New: Edit Mode as well as View Mode.
Version 1.0.214 -2023-03-12 Notes Viewer: Many enhancements.
Version 1.0.213 -2023-03-11 Notes Viewer: ToolTips Help
Version 1.0.212 -2023-03-11 New GUI Tool: Notes Viewer (Markdown/HTML/Plain Text); NBIB fix.
Version 1.0.211 -2023-03-07 Three (3) New GUI Tools: 'Hide/Show Unused/Used Custom Columns [Experimental]' + Hide All + Show All
Version 1.0.210 -2023-03-05 Enhancements to GUI Tool 'Copy User Category to Target Library'. The 'Copy All' option remains in Beta Test.
Version 1.0.209 -2023-03-04 Enhancements to GUI Tool 'Copy User Category to Target Library'.
Version 1.0.208 -2023-03-03 Reorganize Utility menu: add Bibliography/Citations [menu]; New GUI Tool: # Via PMID: Automatically Download NBIB, Convert to RIS & Auto-Add; Enhancement to GUI Tool to Copy User Categories to Target Libraries: New button to copy all qualifying User Categories at once to a Target Libraries [Beta Test Version].
Version 1.0.207 -2023-02-26 New menu item in the 'RIS Citations' submenu: Customize ERC, the Extract RIS Citations file-type plugin. For convenience, it is available directly from this Job Spy submenu to avoid having to go through the full Calibre > Preferences > Plugins ... menu path. It is important that ERC's customization be verified whenever any JS Tools are used to generate RIS-specific custom columns.
Version 1.0.206 -2023-02-26 New GUI Tool: NBIB to RIS Converter/Exploder to Auto-Add. Please also install its required companion plugin, "Extract RIS Citations", configure ERC to add a new required Custom Column automatically, plus its mapping from RIS.
Version 1.0.205 -2023-02-20 New GUI Tool: BIB Catalog to RIS Converter/Exploder to Auto-Add. Please also install its required companion plugin, "Extract RIS Citations", configure ERC to add a new required Custom Column automatically, plus its mapping from RIS.
Version 1.0.204 -2023-02-06 Technical improvements to RIS Copy '#ris_...' Metadata Tools.
Version 1.0.203 -2023-02-03 New GUI Tool: All Selected Books: Copy '#ris_...' Metadata to Related PDF/TXT/EPUB Book. It also copies the source RIS file as a new format for the target real book.
Version 1.0.202 -2023-01-31 New JS+:GUI Tool: RIS Citation Format: Copy '#ris_...' Custom Columns to Related ZMI Format's '#ris_...' Custom Columns"
Version 1.0.201 -2023-01-30 New GUI Tool: "RIS Tags: Create Individual Custom Columns".
Version 1.0.200 -2023-01-22 New GUI Tool: "RIS Citation File: Split Each RIS Tag Set into a Single RIS File". Use in conjunction with the plugin 'Extract RIS Citations'.
Version 1.0.199 -2023-01-20 Beta3
Version 1.0.198 -2023-01-07 Qt.core.
Version 1.0.197 -2022-12-08 Customization ToolTips for Tool for updating Translator and Original Title changed to be more specific.
Version 1.0.196 -2022-11-25 "View Pie Chart": Legend font size variable based on total number of legend values to paint in the Chart.
Version 1.0.195 -2022-11-21 Miscellany.
Version 1.0.194 -2022-11-16 Miscellany.
Version 1.0.193 -2022-08-04 Main GUI Library View Colors Tool changed to support widget name changes. Minimum Version now Calibre 6.8
Version 1.0.192 -2022-07-13 Qt6 compatibility.
Version 1.0.191 -2022-03-12 Qt6 compatibility. Minimum Calibre version: 5.99.8. For JS Tool Import CSV to Update Metadata,
auto-repaired defective CSV row format that uses single quotes instead of double quotes.
Version 1.0.190 -2021-01-02 TB Icon Tool: miscellany.
Version 1.0.189 -2020-12-14 Miscellaneous Technical.
Version 1.0.188 -2020-11-02 Calibre TagBrowser changes incorporated into the TB Icon Tool.
Version 1.0.187 -2020-10-19 Enhancement to GUI Tool 'Update Last-Viewed': Supports the new Annotations Browser. Calibre 5.0 is now the JS minimum version.
Version 1.0.186 -2020-10-17 Final Calibre 4.6 Minimum Version changes prior to increasing the Calibre Minimum Version to 5.3 to allow JS to support the new Annotations Browser. Refer to the "Old Plugins" post in this forum for copies of Calibre 4 compatible plugins.
Version 1.0.185 -2020-10-09 Tag Browser Icons Tool: Python 3 error in certain circumstances.
Version 1.0.184 -2020-07-26 Qt tweaks in Customizing.
Version 1.0.183 -2020-06-16 Technical changes to GUI Tool 'Update Last-Viewed'
Version 1.0.182 -2020-06-14 Enhancements to GUI Tool 'Update Last-Viewed': added two more GUI actions to invoke this tool. Now the tool is invoked 3 ways: View/'V'; View Specific Format/'alt+V'; and clicking a format shown under Formats in the Book Details pane.
Version 1.0.181 -2020-05-19 New GUI Tool: Per-Library Tweak to Specify 'Tag Browser Category Order' Option by Library.
Version 1.0.180 -2020-04-28 Add #customcolumn Keywords to Template for GUI Tool: Create Bibliography Text & Copy to Clipboard
Version 1.0.179 -2020-04-27 New GUI Tool: Create Bibliography Text & Copy to Clipboard.
Version 1.0.178 -2020-04-09 New GUI Tool: Update 'Last-Viewed' Custom Column Automatically.
Version 1.0.177 -2020-04-01 New GUI Tool: Library-specific Tweak: job_spy_metadata_edit_custom_column_order for Standard Tweak: metadata_edit_custom_column_order.
Version 1.0.176 -2020-03-20 Ported Comments Viewer from MCS to JS as a new JS GUI Tool within the Metadata Tools Menu.
Version 1.0.175 -2020-03-14 Added 4 menu selections to execute a few particular single JS Quality Fix tools in addition to the previously existing "fix everything at once" menu selection.
Version 1.0.174 -2020-02-24 New GUI Tool: Refresh Format File Sizes for Selected Books; menu option added under Metadata Tools.
Version 1.0.173 -2020-02-20 The GUI Tool "Apply View Manager Views Based on Virtual Library" has been reworked to be used with shortcuts instead of the previous deprecated method. Minor tweaks to the "Import CSV to Update Metadata" tool.
Version 1.0.172 -2020-01-23 Miscellany
Version 1.0.171 -2020-01-12 Technical changes after Python 3.8 testing with Calibre 4.99.3
Version 1.0.170 -2020-01-07 Technical changes after Python 3.8 testing with Calibre 4.99.3
Version 1.0.169 -2019-11-25 Enhancement to GUI Tool "Import CSV to Update Metadata" to add new matching expression of "Regular Expressions", including a new CSV Matching Regular Expression and a new Book Matching Regular Expression.
Version 1.0.168 -2019-11-17 Bug fix.
Version 1.0.167 -2019-11-02 Enhancement to GUI Tool "Import CSV to Update Metadata" to save the last 12 CSV files' options for future automatic
loading when the respective CSV is again used; Original Series custom column option added to Customizing for JS Quality Fixes; English title-casing
option used for both Titles and Series added to Customizing for JS Quality Fixes.
Version 1.0.166 -2019-10-28 Enhancements to GUI Tool "Import CSV to Update Metadata".
Version 1.0.165 -2019-10-23 Enhancements to GUI Tool "Import CSV to Update Metadata".
Version 1.0.164 -2019-10-18 New GUI Tool: Per-Library Tweak to Specify 'Saving Books to Disk: Save Metadata in OPF File' Option by Library
Version 1.0.163 - 2019-08-19 Miscellany
Version 1.0.162 - 2019-07-18 Miscellany
Version 1.0.161 - 2019-07-02 Python 3 compatibility; Miscellaneous technical changes. Minimum version of Calibre now 3.44.0.
Version 1.0.160 - 2019-06-21 Tag Scrubbing: Tag values (only) in CSV upload files with double-quotes now supported; Customize Tag Browser Icons: @User-Category sub-categories will be ignored; Python 3 performance improvements.
Version 1.0.159 - 2019-06-13 Import CSV to Update Metadata technical changes.
Version 1.0.158 - 2019-06-11 Python 3 compatibility.
Version 1.0.157 - 2019-06-08 Python 3 compatibility; Miscellaneous technical changes.
Version 1.0.156 - 2019-05-13 Python 3 compatibility; Calibre Version 3.41.3+ compatibility; Miscellaneous technical changes; Enhancements to "Import CSV File to Update Metadata" tool; Customize TagBrowser Icons tool fixed for @UserCategory-subcategories.
Version 1.0.155 - 2019-04-20 Technical changes to "Import CSV File to Update Metadata"
Version 1.0.154 - 2019-04-02 New GUI Tool: Matrix of Custom Columns by Library Name.
Version 1.0.153 - 2019-03-25 Enhancements to "Import CSV File to Update Metadata" - font made smaller and blank lines removed to compress window size.
Version 1.0.152 - 2019-03-25 Enhancements to "Import CSV File to Update Metadata" to add option to specify whether matching should be case-sensitive or case-insensitive.
Version 1.0.151 - 2019-03-23 Enhancements to "Import CSV File to Update Metadata" to add: Standard Columns date-added, pubdate,series,series index,title; and to add Custom Column datatypes datetime, yes/no, series-like.
Version 1.0.150 - 2019-03-18 Enhancements to "Import CSV File to Update Metadata" to add ability to update the Standard Columns of Comments, Identifiers, Publisher and Tags.
Version 1.0.149 - 2019-03-15 Technical changes.
Version 1.0.148 - 2019-03-14 Changes to "Import CSV File to Update Metadata": Add new option to additionally specify that only books matching a user-defined SQL snippet should be updated.
Version 1.0.147 - 2019-03-09 Changes to "Import CSV File to Update Metadata": Add new option to additionally specify that only currently selected matching books should be updated.
Version 1.0.146 - 2019-03-08 Changes to "Import CSV File to Update Metadata" for tag-like Custom Columns.
Version 1.0.145 - 2019-03-08 "Import CSV File to Update Metadata" selection logic changes for tag-like Custom Columns.
Version 1.0.144 - 2019-03-07 New GUI Tool: Import CSV File to Update Metadata
Version 1.0.143 - 2019-03-03 Tag Scrubbing Double-Quotes
Version 1.0.142 - 2019-02-27 Tag Scrubbing Table "Tag Rules": ignore any rule that attempts to change a Tag to itself, regardless of differing capitalization of the Old Tag and New Tag. Remember that Calibre does not allow leading and trailing blank spaces in Tags, so Tag Rules that are uploaded by .csv will be stripped of any leading and trailing blank spaces automatically.
Version 1.0.141 - 2019-02-16 Per Library tweak for title_series_sorting
Version 1.0.140 - 2019-02-15 New GUI Tool: 'Edit Identifiers [Current Book]'
Version 1.0.139 - 2019-02-10 New GUI Tool: 'Apply Default Values to Yes/No Custom Columns'; JS Quality Fixes for Automatic Additions: Enhanced to add option "Apply Default Values";
Metadata Tools Menu action added: 'Apply Default Values [Selected Books].
Version 1.0.138 - 2019-02-03 Shortcut Listing Enhancements
Version 1.0.137 - 2018-10-19 Scrub Tags/Tag-Like Columns: New Rules Table: Tag Splitting Rules
Version 1.0.136 - 2018-10-15 Scrub Tags/Tag-Like Columns: New Rules Table: Tag Prefix/Suffix Rules.
Version 1.0.135 - 2018-10-12 Tag Browser Custom Icons Tool: handle user category with no sources whatsoever (e.g., custom column with no values at all).
Version 1.0.134 - 2018-10-10 Miscellany.
Version 1.0.133 - 2018-10-09 Scrub Tags/Tag-Like Columns. Minimum Calibre Version now 3.32.

Version 1.0.132 -2018-07-17 Technical changes to Custom User Category Tag Browser Icons.
Version 1.0.131 -2018-07-15 Technical changes to Vacuum/Compress All Known metadata.db files.
Version 1.0.130 -2018-07-10 Technical changes to Custom User Category Tag Browser Icons.
Version 1.0.129 -2018-07-06 Technical changes
Version 1.0.128 -2018-07-05 New GUI Tool: Copy Virtual Library from Source Library to Target Library.
Version 1.0.127 -2018-07-03 Technical improvements and other changes.
Version 1.0.126 -2018-07-01 New GUI Tool: Identifier Type Removal for Selected Types and Selected Books.
Version 1.0.125 -2018-06-30 Custom User Category Tag Browser Icons: Filter Regular Expression Error Handling improved.
Version 1.0.124 -2018-06-28 Miscellaneous enhancements.
Version 1.0.123 -2018-06-27 New GUI Tool: Per-Library Tweak to Specify 'Default Output Format' Option by Library; Technical changes to Custom User Category Tag Browser Icons.
Version 1.0.122 -2018-06-24 Dragging and dropping books onto the Tag Browser now causes a TB refresh in order to use any Custom User Category Tag Browser Icons previously assigned.
Version 1.0.121 -2018-06-20 New GUI Tool: Customize User Category Tag Browser Icons. Calibre 3.25+ is now required.
Version 1.0.120 -2018-06-05 New: Utility to create date-time-stamped backup copies of 'Job Spy.json' which contains all of your Job Spy customization and preferences.
Version 1.0.119 -2018-06-03 New GUI Tool: Per-Library Tweak to Specify 'Save Cover Separately' Option by Library
Version 1.0.118 -2018-06-02 Two New GUI Tools: (1) Per-Library Tweak to Specify Save-To Directory by Library; (2) Per-Library Tweak to Specify Save-To Template by Library.
Version 1.0.117 -2018-05-29 New: Enhanced Select & Open Arbitrary Programs and Files. The "Original" tool has been renamed "Basic", and is still available for use.
Version 1.0.116 -2018-05-23 New: JS Quality Fixes: Option to automatically execute 'Resize Covers' plug-in.
Version 1.0.115 -2018-05-22 New GUI Tool: Update Real Authors for Pseudonymous Authors in a Custom Column; New: JS Quality Fixes: Option to automatically find Pseudonymous Authors.
Version 1.0.114 -2018-05-15 New: JS Quality Fixes: Scrub ISBN Option.
Version 1.0.113 -2018-04-24 New: Update Custom Column Based on Another Custom Column
Version 1.0.112 -2018-04-13 New: Apply JS Quality Fixes for Any Selected Books, Not Just During Auto-Add
Version 1.0.111 -2018-04-02 ToolTips for Customization improved to specify that the 'Original Title' and 'Original Authors' custom columns for the Auto-Add JS Quality Fixes tool must be of the type 'Comments-Short Text-Plain Text-Not HTML'.
Version 1.0.110 -2018-03-31 Technical Tweaks
Version 1.0.109 -2018-03-30 Technical Changes
Version 1.0.108 -2018-03-28 Enhancement to Copy-to-Library Shortcut to use a new Library Selection Dialog instead of the standard Calibre simple OS-specific dialog.
Version 1.0.107 -2018-03-27 Added to the 'Auto-Add Books: Automatic JS Quality Fixes' GUI Tool: Scrub Authors. Also, Tickle Auto-Adder now tickles for only 2 seconds, not 10 as before.
Version 1.0.106 -2018-03-24 Added to the 'Auto-Add Books: Automatic JS Quality Fixes' GUI Tool: Regular Expression fixes to Scrub Titles; New GUI Tool: Tickle Auto-Adder to Wake Up
Version 1.0.105 -2018-03-16 Added to the 'Auto-Add Books: Automatic JS Quality Fixes' GUI Tool: Automatically run 'Extract ISBN' plug-in and/or 'Polish Books' for newly Auto-Added Books.
Version 1.0.104 -2018-03-13 New GUI Tool: Automatically Perform Various Quality-Check Plug-in Type Fixes after each 'Auto-Add Books' event. Also, default values improved for GUI Tool 'Update Author Sort for Complex Surnames', and that Tool now only updates Selected Books (not All Books). No restart is required as well.
Version 1.0.103 -2018-03-13 Beta#2: Changes to the new GUI Tool: Automatically Perform Various Quality-Check Plug-in Type Fixes after each 'Auto-Add Books' event. Also, default values improved for GUI Tool 'Update Author Sort for Complex Surnames', and that Tool now only updates Selected Books (not All Books).
Version 1.0.102 -2018-03-12 Beta#1: New GUI Tool: Automatically Perform Various Quality-Check Plug-in Type Fixes after each 'Auto-Add Books' event. Also, default values improved for GUI Tool 'Update Author Sort for Complex Surnames', and that Tool now only updates Selected Books (not All Books).
Version 1.0.101 -2018-02-11 Calibre Minimum Version now 3.17 due to Technical changes in backend.py by Calibre. Upgrade Calibre before upgrading Job Spy. New Customization Option related to the GUI Tool 'Update Author Sort for Complex Surnames'.
Version 1.0.99 -2018-02-09 GUI Colors for Library View's Pin View. The Split View is new in Calibre 3.17.
Version 1.0.98 -2018-02-07 New GUI Tool: Update Author Sort for Complex Surnames. This Tool uses a Regular Expression defined in Customization to extract surnames (last names). Example: Author 'Walter de la Mare' could be changed to have an Author Sort of 'de la Mare, Walter'.
Version 1.0.97 -2018-01-24 New GUI Tool: FormatSpy
Version 1.0.96 -2018-01-19 New GUI Tool: EXPERIMENTAL Per-Library Tweak to Specify Auto-Add Directory by Library.
Version 1.0.95 -2018-01-15 New GUI Tool: Display 'Polish Books' Job Font-Embedding Failures and Failed Books
Version 1.0.94 -2018-01-12 New GUI Tool: EXPERIMENTAL Per-Library Tweak for Adding Books for 'read file metadata' from either file contents or file name.
Version 1.0.93 -2018-01-09 New GUI Tool: EXPERIMENTAL Release Candidate #1: Per-Library Tweak for Calibre Global Tweak for Author Sort Method; New GUI Tool: EXPERIMENTAL Release Candidate #1: Copy User Category from Source Library to Target Library
Version 1.0.92 -2018-01-04 New GUI Tool: Beta #2 EXPERIMENTAL: Copy User Category from Source Library to Target Library
Version 1.0.91 -2018-01-02 New GUI Tool: Beta #1 EXPERIMENTAL: Copy User Category from Source Library to Target Library
Version 1.0.90 -2017-12-14 Several menu clarifications; Several error message clarifications; Use of shortcuts for several GUI Tools enabled; Other cosmetic and technical changes.
Version 1.0.89 -2017-12-09 Changes to Customization for smaller screens; 'Book-Identifier Matrix' moved to Metadata sub-menu.
Version 1.0.88 -2017-12-07 Technical changes to Add "Null" to Custom Columns.
Version 1.0.87 -2017-12-07 Technical changes to Add "Null" to Custom Columns.
Version 1.0.86 -2017-12-05 New GUI Tool: Add "Null" to Custom Columns for books with no existing "real" values in those same Custom Columns
Version 1.0.85 -2017-12-01 New GUI Tool: Book-Identifiers Matrix
Version 1.0.84 -2017-11-20 GUI Tool Shortcuts Listing: Technical Changes
Version 1.0.83 -2017-11-17 New GUI Tool: Set Last-Modified Date to Date-Added (Timestamp)
Version 1.0.82 -2017-11-03 New GUI Tool: "RowSpy".
Version 1.0.81 -2017-10-16 Two New GUI Tools: "Bulk Empty any 'Comments/Long Text' Custom Column of all Values [Selected Books]" and "Bulk Update any 'Comments/Long Text' Custom Column from Clipboard Text [Selected Books]".
Version 1.0.80 -2017-10-15 Menus restructured for Search GUI Tools
Version 1.0.79 -2017-10-06 New GUI Tool: "Search Current Custom Column Using Text Currently in System Clipboard".
Version 1.0.78 -2017-09-23 New GUI Tool: "Search for Book Titles Currently in System Clipboard".
Version 1.0.77 -2017-09-17 New GUI Tool: "List Technical Custom Column Details from Table Custom Columns".
Version 1.0.76 -2017-08-17 New GUI Tool: "FTP Books to LAN Host" (Not TLS Encrypted).
Version 1.0.75 -2017-08-08 New GUI Tool: "Copy-to-Library Shortcut" that invokes the "Choose library..." full dialog directly. Requires Calibre Version: 3.6 or later. Update Calibre prior to updating Job Spy.
Version 1.0.74 -2017-07-20 Restructured Main Menu into submenus based on function. All submenus are TearOff menus.
Version 1.0.73 -2017-07-18 New GUI Tool: "Invert Selection" (use with Keyboard Shortcut or Favourite)
Version 1.0.72 -2017-07-04 Miscellany
Version 1.0.71 -2017-07-01 New GUI Tool: Mega-Metadata Reference Book Creation Helper
Version 1.0.70 -2017-06-28 Miscellany
Version 1.0.69 -2017-06-27 GUI Tool for Colors: Column/Row Headings for Library View colorization
Version 1.0.68 -2017-06-27 GUI Tool for Colors: ToolTips changed to be the default Calibre style
Version 1.0.67 -2017-06-26 New GUI Tool: List Active Keyboard Shortcuts
Version 1.0.66 -2017-06-25 Miscellaneous Tweaks for colorization. Customization ToolTips changed. Redundant functionality in a GUI Tool has been removed.
Version 1.0.64 -2017-06-23 GUI Tool for Colors: Added Tool Bar colorization
Version 1.0.63 -2017-06-23 GUI Tool for Colors: Added VL Buttons/SearchBar/Search Buttons/Status Bar colorization
Version 1.0.62 -2017-06-21 GUI Tool for Colors: Added (optional) Status Bar colorization
Version 1.0.61 -2017-06-20 GUI Tool for Colors: Added 'Book Details' colorization
Version 1.0.60 -2017-06-20 GUI Tool for Colors: Added 'Tags View' colorization
Version 1.0.59 -2017-06-19 New GUI Tool: Keyboard Shortcut Placeholder for Main GUI Layout Button [Lower Right Corner].
Version 1.0.58 -2017-06-15 New GUI Tool: Keyboard Shortcuts to automatically fill predefined values in up to four (4) predefined textual Custom Columns.
Version 1.0.57 -2017-06-12 Technical changes.
Version 1.0.56 -2017-05-27 Changes to daemon for edit metadata dropdown list increase.
Version 1.0.55 -2017-04-27 Technical changes.
Version 1.0.54 -2017-04-13 Allow themes using user-defined icons.
Version 1.0.53 -2016-07-09 Technical changes.
Version 1.0.52 -2016-07-07 Technical changes.
Version 1.0.51 -2016-07-06 Technical changes.
Version 1.0.50 -2016-06-16 Add option to apply GUI colors at Calibre startup.
Version 1.0.49 -2016-06-16 Miscellaneous enhancements.
Version 1.0.48 -2016-06-14 New GUI Tool: Compress/Vacuum/Defragment metadata.db En Masse [All Other Calibre Libraries]
Version 1.0.47 -2016-06-13 New GUI Tool: Change GUI Text and Alternating Row Colors
Version 1.0.46 -2016-06-01 New GUI Tool: Ignore Copy-to-Library Missing Custom Columns Messages for Selected From/To Library Combinations
Version 1.0.45 -2016-05-31 Various functional and technical enhancements.
Version 1.0.44 -2016-05-28 Dynamic menu-related changes to avoid issues that were causing Calibre to silently crash when the library was changed.
Version 1.0.43 -2016-05-28 Technical changes to saving JS+ preferences when Calibre libraries are cloned.
Version 1.0.42 -2016-05-28 When the Calibre library is "switched", the daemon will automatically quit if it were running. The user must restart it in the new library.
Version 1.0.41 -2016-05-28 Removed the "autorun daemon upon Calibre startup" option.
Version 1.0.40 -2016-05-28 Enhancements to Protect/Unprotect Menu and Favourites: Auto-apply and then Restart Calibre immediately; tweaks to the daemon.
Version 1.0.39 -2016-05-26 New: Added an 'export raw data to .csv file' option to the Visualize Metadata GUI Tool.
Version 1.0.38 -2016-05-25 Technical changes.
Version 1.0.37 -2016-05-23 New GUI Tool: Apply View Manager Views based on Virtual Library
Version 1.0.36 -2016-05-22 Miscellaneous GUI Tool tweaks.
Version 1.0.35 -2016-05-21 Tweaks to the daemon for increasing dropdown visible items.
Version 1.0.34 -2016-05-20 Tweaks to the daemon for increasing dropdown visible items.
Version 1.0.33 -2016-05-20 New GUI Tool: Bulk Convert HTML Comments to Plain Text [Selected Books]
Version 1.0.32 -2016-05-19 Redesigned Protect/Unprotect Dialog; tweaks to the daemon.
Version 1.0.31 -2016-05-15 Technical changes to the daemon that increases dropdown visible items.
Version 1.0.30 -2016-05-15 Automatically delete Reading Lists plug-in Temporary Reading Lists (i.e., those that start with '!') whenever Calibre shuts down.
Version 1.0.29 -2016-05-13 Improvements to 'Extract Translator' for French and German.
Version 1.0.28 -2016-05-12 New GUI Tool: Extract Original Title/Translator to Update Custom Columns (EPUBs).
Version 1.0.27 -2016-05-10 Miscellany.
Version 1.0.26 -2016-05-09 New GUI Tool: Back up and Restore last-modified datetime for all books in current library.
Version 1.0.25 -2016-05-08 New GUI Tool: Purge metadata.opf Backup Queue.
Version 1.0.24 -2016-05-07 Enhancement: created unique menu action names for use by other plug-ins, such as Favourites. Also added support fortcuts for each unique menu item.
Version 1.0.23 -2016-05-05 Miscellany.
Version 1.0.22 -2016-04-29 Miscellany.
Version 1.0.21 -2016-04-26 New GUI Tool: Visualize Metadata.
Version 1.0.20 -2016-04-21 Technical changes.
Version 1.0.19 -2016-04-19 New GUI Tool: Copy 'Saved Searches' of the Current Library to a Target Library
Version 1.0.18 -2016-04-18 New GUI Tool: Protect/Unprotect a Custom Column from the 'Edit Metadata' dialogs (excluding the 'Search and Replace' tab within Bulk Edit)
Version 1.0.17 -2016-04-17 New: Calibre's default 25 search history items has been increased to 100. The additional 75+ history items are appended to the bottom of the 25 items saved by Calibre, totaling to 100. The additional items are first sorted alphabetically prior to appending.
Version 1.0.16 -2016-04-16 New option to specify the 'interval' used by the 'Edit Metadata' Dropdown daemon.
Version 1.0.15 -2016-04-15 New options to automatically start the Search Bar and/or the 'Edit Metadata' Dropdown tweaks when Calibre starts.
Version 1.0.14 -2016-04-14 Miscellaneous tweaks.
Version 1.0.13 -2016-04-14 Technical tweaks.
Version 1.0.12 -2016-04-14 New GUI Tool: Edit Metadata - Increase Visible Items
Version 1.0.11 -2016-04-13 New GUI Tool: Search Bar Dropdowns - Increase Visible Items
Version 1.0.10 -2016-04-07 Miscellaneous tweaks.
Version 1.0.9 - 2016-04-06 New GUI Tool: Purge Library-specific Preferences [Selected Plug-ins]
Version 1.0.8 - 2016-04-04 New GUI Tool: Virtual Library Helper - View VLs Sorted by VL Criteria
Version 1.0.7 - 2016-04-03 New GUI Tool: Virtual Library Helper - Create Search Criteria Using Selected Book IDs [Max: 200]
Version 1.0.6 - 2016-03-17 New GUI Tool: Change 'Last-Modified Date' of Selected Books.
Version 1.0.5 - 2016-03-14 New GUI Tool: Select & Open Arbitrary Programs and Files.
Version 1.0.4 - 19 February 2016 New icons.
Version 1.0.3 - 03 February 2016 New Menu Options.
Version 1.0.2 - 28 January 2016 New Menu Option.
Version 1.0.1 - 19 January 2016 New Menu Options.
Version 1.0.0- 17 January 2016 Initial release.
Attached Thumbnails
Click image for larger version

Name:	js_edit_metadata_dropdown_tweak_example.png
Views:	8363
Size:	89.2 KB
ID:	147824   Click image for larger version

Name:	js_protect_unprotect_custom_columns.jpg
Views:	6305
Size:	920.3 KB
ID:	148792   Click image for larger version

Name:	js_apply_view_manager_views_based_on_virtual_library.jpg
Views:	5527
Size:	894.3 KB
ID:	148893   Click image for larger version

Name:	js_export_csv_of_raw_data_from_visualize_metadata.jpg
Views:	6602
Size:	272.4 KB
ID:	148944   Click image for larger version

Name:	js_protect_unprotect_custom_column_autoapply_then_restart_example.jpg
Views:	4838
Size:	436.0 KB
ID:	148967   Click image for larger version

Name:	js_ignore_copy_to_library_custom_column_messages_example.jpg
Views:	4118
Size:	737.0 KB
ID:	149099   Click image for larger version

Name:	js_gui_tool_keyboard_shortcuts_change_custom_columns_example.jpg
Views:	3614
Size:	1.39 MB
ID:	157330   Click image for larger version

Name:	js_mega_metadata_reference_book_helper.jpg
Views:	3551
Size:	1.24 MB
ID:	157718   Click image for larger version

Name:	js_search_for_titles_in_clipboard.jpg
Views:	3112
Size:	907.1 KB
ID:	159138   Click image for larger version

Name:	js_search_current_custom_column_using_text_from_system_clipboard.jpg
Views:	2880
Size:	683.5 KB
ID:	159339   Click image for larger version

Name:	js_add_null_to_custom_columns_for_all_books_version_1.jpg
Views:	3891
Size:	1.18 MB
ID:	160441   Click image for larger version

Name:	js_scrub_tags_tag-like_using_regular_expression_rules_from_tables.jpg
Views:	2429
Size:	1.26 MB
ID:	166811   Click image for larger version

Name:	js_import_csv_to_update_metadata_20191023.jpg
Views:	1985
Size:	1.24 MB
ID:	174475   Click image for larger version

Name:	js_view_manager_integration_example.jpg
Views:	1959
Size:	405.2 KB
ID:	177267   Click image for larger version

Name:	js_original_title_translator_config.jpg
Views:	804
Size:	462.2 KB
ID:	198263   Click image for larger version

Name:	js_notes_viewer_muliple_child_instances.jpg
Views:	760
Size:	1.39 MB
ID:	201158  
Attached Files
File Type: txt remove_jobspy_preferences_specific_to_a_library.zip.txt (1.0 KB, 2395 views)
File Type: zip job_spy.zip (807.2 KB, 42804 views)

Last edited by DaltonST; 06-26-2023 at 02:16 PM. Reason: Version 1.0.239
DaltonST is offline   Reply With Quote
Old 01-21-2016, 02:49 PM   #2
JimmXinu
Plugin Developer
JimmXinu ought to be getting tired of karma fortunes by now.JimmXinu ought to be getting tired of karma fortunes by now.JimmXinu ought to be getting tired of karma fortunes by now.JimmXinu ought to be getting tired of karma fortunes by now.JimmXinu ought to be getting tired of karma fortunes by now.JimmXinu ought to be getting tired of karma fortunes by now.JimmXinu ought to be getting tired of karma fortunes by now.JimmXinu ought to be getting tired of karma fortunes by now.JimmXinu ought to be getting tired of karma fortunes by now.JimmXinu ought to be getting tired of karma fortunes by now.JimmXinu ought to be getting tired of karma fortunes by now.
 
JimmXinu's Avatar
 
Posts: 7,142
Karma: 5005503
Join Date: Dec 2011
Location: Midwest USA
Device: Kobo Clara Colour running KOReader
Does this offer more information than the existing Jobs dialog that pops up when you click 'Jobs'? From the description it sounds like a convenience button to the same info.

UPDATE: Trying it out and examining the code, that's exactly what it does: Pop open the existing Jobs Log(s) as if you'd opened the Jobs dialog and viewed them from there.

Last edited by JimmXinu; 01-21-2016 at 03:02 PM. Reason: Found answer myself.
JimmXinu is offline   Reply With Quote
Advert
Old 01-21-2016, 04:20 PM   #3
BetterRed
null operator (he/him)
BetterRed ought to be getting tired of karma fortunes by now.BetterRed ought to be getting tired of karma fortunes by now.BetterRed ought to be getting tired of karma fortunes by now.BetterRed ought to be getting tired of karma fortunes by now.BetterRed ought to be getting tired of karma fortunes by now.BetterRed ought to be getting tired of karma fortunes by now.BetterRed ought to be getting tired of karma fortunes by now.BetterRed ought to be getting tired of karma fortunes by now.BetterRed ought to be getting tired of karma fortunes by now.BetterRed ought to be getting tired of karma fortunes by now.BetterRed ought to be getting tired of karma fortunes by now.
 
Posts: 22,033
Karma: 30277294
Join Date: Mar 2012
Location: Sydney Australia
Device: none
@JimmXinu - you can put JobSpy in the context menu and assign kb shortcuts,

I put it in the context menu. For the mouse averse, Shift+Alt+J, then Alt+D (which doesn't always work for me) is an awkward key sequence, whereas menu key, then down/up arrows, can be done with one finger.

BR
BetterRed is offline   Reply With Quote
Old 02-01-2016, 02:46 PM   #4
DaltonST
Deviser
DaltonST ought to be getting tired of karma fortunes by now.DaltonST ought to be getting tired of karma fortunes by now.DaltonST ought to be getting tired of karma fortunes by now.DaltonST ought to be getting tired of karma fortunes by now.DaltonST ought to be getting tired of karma fortunes by now.DaltonST ought to be getting tired of karma fortunes by now.DaltonST ought to be getting tired of karma fortunes by now.DaltonST ought to be getting tired of karma fortunes by now.DaltonST ought to be getting tired of karma fortunes by now.DaltonST ought to be getting tired of karma fortunes by now.DaltonST ought to be getting tired of karma fortunes by now.
 
DaltonST's Avatar
 
Posts: 2,265
Karma: 2090983
Join Date: Aug 2013
Location: Texas
Device: none
Job Spy with "Enable Viacam"

For those with hand movement and other physical challenges, Job Spy used with the utility "Enable Viacam" http://www.fosshub.com/Enable-Viacam.html works very effectively. Just look at the Job Spy icon, and it will click automatically. The job details dialog will pop open, and by looking at the close button repeatedly the desired number of job details will be presented automatically. Obviously a webcam is required, since the Enable Viacam tracks your eyes and face via a camera.



DaltonST
DaltonST is offline   Reply With Quote
Old 02-03-2016, 03:35 PM   #5
DaltonST
Deviser
DaltonST ought to be getting tired of karma fortunes by now.DaltonST ought to be getting tired of karma fortunes by now.DaltonST ought to be getting tired of karma fortunes by now.DaltonST ought to be getting tired of karma fortunes by now.DaltonST ought to be getting tired of karma fortunes by now.DaltonST ought to be getting tired of karma fortunes by now.DaltonST ought to be getting tired of karma fortunes by now.DaltonST ought to be getting tired of karma fortunes by now.DaltonST ought to be getting tired of karma fortunes by now.DaltonST ought to be getting tired of karma fortunes by now.DaltonST ought to be getting tired of karma fortunes by now.
 
DaltonST's Avatar
 
Posts: 2,265
Karma: 2090983
Join Date: Aug 2013
Location: Texas
Device: none
Version 1.0.3 New Tearoff Menu Items - "Bonus GUI Tools"

See the attached image.

For users of my CALM add-on, Job Spy's new "Bonus GUI Tools" functionality is highly recommended. As you well know, the GUI can have a huge number of Custom Columns in the consolidated CALM Target Library. The new functionality allows you to quickly expand and compress the columns.

The Job Spy ToolTips remind you that the superb 'View Manager' plug-in should be used to easily get back to your "normal" settings.

The above also applies to the users of my QuarantineAndScrub add-on.



DaltonST
Attached Thumbnails
Click image for larger version

Name:	job_spy_tearoff_menu.JPG
Views:	2383
Size:	47.0 KB
ID:	146028  
DaltonST is offline   Reply With Quote
Advert
Old 03-14-2016, 04:15 PM   #6
DaltonST
Deviser
DaltonST ought to be getting tired of karma fortunes by now.DaltonST ought to be getting tired of karma fortunes by now.DaltonST ought to be getting tired of karma fortunes by now.DaltonST ought to be getting tired of karma fortunes by now.DaltonST ought to be getting tired of karma fortunes by now.DaltonST ought to be getting tired of karma fortunes by now.DaltonST ought to be getting tired of karma fortunes by now.DaltonST ought to be getting tired of karma fortunes by now.DaltonST ought to be getting tired of karma fortunes by now.DaltonST ought to be getting tired of karma fortunes by now.DaltonST ought to be getting tired of karma fortunes by now.
 
DaltonST's Avatar
 
Posts: 2,265
Karma: 2090983
Join Date: Aug 2013
Location: Texas
Device: none
Version 1.0.5 - New Bonus GUI Tool: Select & Open Arbitrary Programs and Files

Version 1.0.5 - 2016-03-14 New Bonus GUI Tool: Select & Open Arbitrary Programs and Files.

Don't have to leave the Calibre GUI to do this now.



DaltonST
Attached Thumbnails
Click image for larger version

Name:	job_spy_menu.jpg
Views:	2200
Size:	121.4 KB
ID:	147120  
DaltonST is offline   Reply With Quote
Old 03-17-2016, 11:37 AM   #7
DaltonST
Deviser
DaltonST ought to be getting tired of karma fortunes by now.DaltonST ought to be getting tired of karma fortunes by now.DaltonST ought to be getting tired of karma fortunes by now.DaltonST ought to be getting tired of karma fortunes by now.DaltonST ought to be getting tired of karma fortunes by now.DaltonST ought to be getting tired of karma fortunes by now.DaltonST ought to be getting tired of karma fortunes by now.DaltonST ought to be getting tired of karma fortunes by now.DaltonST ought to be getting tired of karma fortunes by now.DaltonST ought to be getting tired of karma fortunes by now.DaltonST ought to be getting tired of karma fortunes by now.
 
DaltonST's Avatar
 
Posts: 2,265
Karma: 2090983
Join Date: Aug 2013
Location: Texas
Device: none
Version 1.0.6 New Bonus GUI Tool: Change 'Last-Modified Date' of Selected Books

Version 1.0.6 - 2016-03-17 New Bonus GUI Tool: Change 'Last-Modified Date' of Selected Books.


See the attached image.



DaltonST
Attached Thumbnails
Click image for larger version

Name:	job_spy.png
Views:	2245
Size:	60.2 KB
ID:	147156  
DaltonST is offline   Reply With Quote
Old 04-03-2016, 05:07 PM   #8
DaltonST
Deviser
DaltonST ought to be getting tired of karma fortunes by now.DaltonST ought to be getting tired of karma fortunes by now.DaltonST ought to be getting tired of karma fortunes by now.DaltonST ought to be getting tired of karma fortunes by now.DaltonST ought to be getting tired of karma fortunes by now.DaltonST ought to be getting tired of karma fortunes by now.DaltonST ought to be getting tired of karma fortunes by now.DaltonST ought to be getting tired of karma fortunes by now.DaltonST ought to be getting tired of karma fortunes by now.DaltonST ought to be getting tired of karma fortunes by now.DaltonST ought to be getting tired of karma fortunes by now.
 
DaltonST's Avatar
 
Posts: 2,265
Karma: 2090983
Join Date: Aug 2013
Location: Texas
Device: none
Version 1.0.7 - New Bonus GUI Tool: Virtual Library Helper

Version 1.0.7 - 2016-04-03 New Bonus GUI Tool: Virtual Library Helper - Create Search Criteria Using Selected Book IDs [Max: 200]


The Bonus GUI Tool 'Virtual Library Helper' allows totally random and arbitrary book selections to be easily made into a Virtual Library.


Maximum: 200 selected books (to avoid Calibre GUI 'recursion' errors in processing extremely long search strings).




DaltonST
Attached Thumbnails
Click image for larger version

Name:	job_spy_menu.jpg
Views:	1938
Size:	168.9 KB
ID:	147580  
DaltonST is offline   Reply With Quote
Old 04-04-2016, 01:17 PM   #9
DaltonST
Deviser
DaltonST ought to be getting tired of karma fortunes by now.DaltonST ought to be getting tired of karma fortunes by now.DaltonST ought to be getting tired of karma fortunes by now.DaltonST ought to be getting tired of karma fortunes by now.DaltonST ought to be getting tired of karma fortunes by now.DaltonST ought to be getting tired of karma fortunes by now.DaltonST ought to be getting tired of karma fortunes by now.DaltonST ought to be getting tired of karma fortunes by now.DaltonST ought to be getting tired of karma fortunes by now.DaltonST ought to be getting tired of karma fortunes by now.DaltonST ought to be getting tired of karma fortunes by now.
 
DaltonST's Avatar
 
Posts: 2,265
Karma: 2090983
Join Date: Aug 2013
Location: Texas
Device: none
New Bonus GUI Tool: Virtual Library Helper - View VLs Sorted by VL Criteria

Version 1.0.8 - 2016-04-04 New Bonus GUI Tool: Virtual Library Helper - View VLs Sorted by VL Criteria

Also, you can copy and paste the VL Criteria into the Search Bar and change as needed.

The dialog survives a Library Change, so you can easily create complex VLs in a new Library using existing ones in another Library via copy and paste.


See the attached image.



DaltonST
Attached Thumbnails
Click image for larger version

Name:	job_spy_vl_helper.jpg
Views:	1958
Size:	478.9 KB
ID:	147597  
DaltonST is offline   Reply With Quote
Old 04-06-2016, 01:53 PM   #10
DaltonST
Deviser
DaltonST ought to be getting tired of karma fortunes by now.DaltonST ought to be getting tired of karma fortunes by now.DaltonST ought to be getting tired of karma fortunes by now.DaltonST ought to be getting tired of karma fortunes by now.DaltonST ought to be getting tired of karma fortunes by now.DaltonST ought to be getting tired of karma fortunes by now.DaltonST ought to be getting tired of karma fortunes by now.DaltonST ought to be getting tired of karma fortunes by now.DaltonST ought to be getting tired of karma fortunes by now.DaltonST ought to be getting tired of karma fortunes by now.DaltonST ought to be getting tired of karma fortunes by now.
 
DaltonST's Avatar
 
Posts: 2,265
Karma: 2090983
Join Date: Aug 2013
Location: Texas
Device: none
New Bonus GUI Tool: Purge Library-specific Preferences [Selected Plug-ins]

Version 1.0.9 - 2016-04-06 New Bonus GUI Tool: Purge Library-specific Preferences [Selected Plug-ins]

Intended to be used for 'orphan' settings for no-longer-existing Plug-ins. See the attached example.



DaltonST
Attached Thumbnails
Click image for larger version

Name:	js_purge_library_specific_prefs_for_plugin_example.jpg
Views:	2006
Size:	165.6 KB
ID:	147632  
DaltonST is offline   Reply With Quote
Old 04-06-2016, 07:31 PM   #11
BetterRed
null operator (he/him)
BetterRed ought to be getting tired of karma fortunes by now.BetterRed ought to be getting tired of karma fortunes by now.BetterRed ought to be getting tired of karma fortunes by now.BetterRed ought to be getting tired of karma fortunes by now.BetterRed ought to be getting tired of karma fortunes by now.BetterRed ought to be getting tired of karma fortunes by now.BetterRed ought to be getting tired of karma fortunes by now.BetterRed ought to be getting tired of karma fortunes by now.BetterRed ought to be getting tired of karma fortunes by now.BetterRed ought to be getting tired of karma fortunes by now.BetterRed ought to be getting tired of karma fortunes by now.
 
Posts: 22,033
Karma: 30277294
Join Date: Mar 2012
Location: Sydney Australia
Device: none
Quote:
Originally Posted by DaltonST View Post
Version 1.0.9 - 2016-04-06 New Bonus GUI Tool: Purge Library-specific Preferences [Selected Plug-ins]

Intended to be used for 'orphan' settings for no-longer-existing Plug-ins. See the attached example.
Nice one

Suggestion : purely for marketing reasons, how about splitting the bonus tools off into a separate plugin - 'DaltonSt's Miscellaneous Tools (DMT)'

BR
BetterRed is offline   Reply With Quote
Old 04-13-2016, 12:09 PM   #12
DaltonST
Deviser
DaltonST ought to be getting tired of karma fortunes by now.DaltonST ought to be getting tired of karma fortunes by now.DaltonST ought to be getting tired of karma fortunes by now.DaltonST ought to be getting tired of karma fortunes by now.DaltonST ought to be getting tired of karma fortunes by now.DaltonST ought to be getting tired of karma fortunes by now.DaltonST ought to be getting tired of karma fortunes by now.DaltonST ought to be getting tired of karma fortunes by now.DaltonST ought to be getting tired of karma fortunes by now.DaltonST ought to be getting tired of karma fortunes by now.DaltonST ought to be getting tired of karma fortunes by now.
 
DaltonST's Avatar
 
Posts: 2,265
Karma: 2090983
Join Date: Aug 2013
Location: Texas
Device: none
New Bonus GUI Tool: Search Bar Dropdowns - Increase Visible Items

Version 1.0.11 -2016-04-13 New Bonus GUI Tool: Search Bar Dropdowns - Increase Visible Items


See the attached example.


DaltonST
Attached Thumbnails
Click image for larger version

Name:	js_search_bar_example.jpg
Views:	1783
Size:	311.6 KB
ID:	147803  
DaltonST is offline   Reply With Quote
Old 04-14-2016, 10:29 AM   #13
DaltonST
Deviser
DaltonST ought to be getting tired of karma fortunes by now.DaltonST ought to be getting tired of karma fortunes by now.DaltonST ought to be getting tired of karma fortunes by now.DaltonST ought to be getting tired of karma fortunes by now.DaltonST ought to be getting tired of karma fortunes by now.DaltonST ought to be getting tired of karma fortunes by now.DaltonST ought to be getting tired of karma fortunes by now.DaltonST ought to be getting tired of karma fortunes by now.DaltonST ought to be getting tired of karma fortunes by now.DaltonST ought to be getting tired of karma fortunes by now.DaltonST ought to be getting tired of karma fortunes by now.
 
DaltonST's Avatar
 
Posts: 2,265
Karma: 2090983
Join Date: Aug 2013
Location: Texas
Device: none
New GUI Tool: Edit Metadata Dropdowns - Increase Visible Items

Version 1.0.12 -2016-04-14 New GUI Tool: Edit Metadata Dropdowns - Increase Visible Items

If you use this tool, be sure to read the menu ToolTips.

See the attached image.


DaltonST
Attached Thumbnails
Click image for larger version

Name:	js_edit_metadata_dropdown_tweak_example.png
Views:	1748
Size:	89.2 KB
ID:	147825  
DaltonST is offline   Reply With Quote
Old 04-15-2016, 12:07 PM   #14
DaltonST
Deviser
DaltonST ought to be getting tired of karma fortunes by now.DaltonST ought to be getting tired of karma fortunes by now.DaltonST ought to be getting tired of karma fortunes by now.DaltonST ought to be getting tired of karma fortunes by now.DaltonST ought to be getting tired of karma fortunes by now.DaltonST ought to be getting tired of karma fortunes by now.DaltonST ought to be getting tired of karma fortunes by now.DaltonST ought to be getting tired of karma fortunes by now.DaltonST ought to be getting tired of karma fortunes by now.DaltonST ought to be getting tired of karma fortunes by now.DaltonST ought to be getting tired of karma fortunes by now.
 
DaltonST's Avatar
 
Posts: 2,265
Karma: 2090983
Join Date: Aug 2013
Location: Texas
Device: none
Version 1.0.15 - New options & New Dropdowns Increased

Version 1.0.15 -2016-04-15 New options to automatically start the Search Bar and/or the 'Edit Metadata' Dropdown tweaks when Calibre starts.

Also, some new Dropdowns have had their visible items increased.



DaltonST
DaltonST is offline   Reply With Quote
Old 04-16-2016, 12:00 PM   #15
DaltonST
Deviser
DaltonST ought to be getting tired of karma fortunes by now.DaltonST ought to be getting tired of karma fortunes by now.DaltonST ought to be getting tired of karma fortunes by now.DaltonST ought to be getting tired of karma fortunes by now.DaltonST ought to be getting tired of karma fortunes by now.DaltonST ought to be getting tired of karma fortunes by now.DaltonST ought to be getting tired of karma fortunes by now.DaltonST ought to be getting tired of karma fortunes by now.DaltonST ought to be getting tired of karma fortunes by now.DaltonST ought to be getting tired of karma fortunes by now.DaltonST ought to be getting tired of karma fortunes by now.
 
DaltonST's Avatar
 
Posts: 2,265
Karma: 2090983
Join Date: Aug 2013
Location: Texas
Device: none
New option to specify the 'interval' used by the 'Edit Metadata' Dropdown daemon

Version 1.0.16 -2016-04-16 New option to specify the 'interval' used by the 'Edit Metadata' Dropdown daemon.

This is the number of seconds that the daemon 'sleeps' before checking for a newly-created Edit Metadata dialog for which to increase the number of visible items to 100.

The minimum is 5 seconds, and the maximum is 10 seconds. The default is 8 seconds.

Whatever value was set when the daemon was 'started' is what it will use until it is 'stopped' and then 'started' again. The JS GUI Tools menu has the option to Start/Stop the daemon. If you have configured it to automatically start after Calibre starts, then you must manually stop it and restart it after you have changed the number of seconds to sleep. Or, wait until Calibre restarts as normal.

Personally, I use 10 seconds because I don't immediately start clicking as soon as the Edit Metadata dialogs appear. The 'average' lag time is 10/2 = 5 seconds, although it can be almost 0 or a full 10 seconds. If you are a 'fast clicker', then 10 is not for you.

The interval impacts how frequently the daemon consumes extra CPU to do what it does because it is 'awake' more often or less often.



DaltonST
Attached Thumbnails
Click image for larger version

Name:	js_customization.jpg
Views:	1684
Size:	79.5 KB
ID:	147875  
DaltonST is offline   Reply With Quote
Reply

Tags
author aka, author pen name, colors, toolbag, toolbox, tools

Thread Tools Search this Thread
Search this Thread:

Advanced Search

Forum Jump

Similar Threads
Thread Thread Starter Forum Replies Last Post
[GUI Plugin] KindleUnpack - The Plugin DiapDealer Plugins 527 08-15-2025 02:36 PM
[GUI Plugin] Ex Libris AlPe Plugins 87 10-10-2020 04:10 PM
[GUI Plugin] Marvin XD Philantrop Plugins 126 01-29-2017 01:48 PM
Ubuntu/Linux : Command to schedule a job with Calibre.( No GUI ) DurgaPrasad Calibre 0 10-16-2013 07:50 AM
[GUI Plugin] Plugin Updater **Deprecated** kiwidude Plugins 159 06-19-2011 01:27 PM


All times are GMT -4. The time now is 04:40 PM.


MobileRead.com is a privately owned, operated and funded community.