Register Guidelines E-Books Search Today's Posts Mark Forums Read

Go Back   MobileRead Forums > E-Book Software > Calibre > Library Management

Notices

Reply
 
Thread Tools Search this Thread
Old 03-26-2021, 10:52 PM   #31
ownedbycats
Custom User Title
ownedbycats ought to be getting tired of karma fortunes by now.ownedbycats ought to be getting tired of karma fortunes by now.ownedbycats ought to be getting tired of karma fortunes by now.ownedbycats ought to be getting tired of karma fortunes by now.ownedbycats ought to be getting tired of karma fortunes by now.ownedbycats ought to be getting tired of karma fortunes by now.ownedbycats ought to be getting tired of karma fortunes by now.ownedbycats ought to be getting tired of karma fortunes by now.ownedbycats ought to be getting tired of karma fortunes by now.ownedbycats ought to be getting tired of karma fortunes by now.ownedbycats ought to be getting tired of karma fortunes by now.
 
ownedbycats's Avatar
 
Posts: 11,357
Karma: 79528341
Join Date: Oct 2018
Location: Canada
Device: Kobo Libra H2O, formerly Aura HD
Also this: https://en.wikipedia.org/wiki/Time_f...26,596_problem

Quote:
Certain problematic years occur so far in the future, well beyond the likely lifespan of the Earth, the Sun, humanity, and even past some predictions of the lifetime of the universe, that they are mainly referenced as matters of theoretical interest, jokes, or indications that a related problem is not truly solved for any reasonable definition of “solved”. The year 292,277,026,596 problem (about 2.9×1011 years in the future) will occur when the 64-bit Unix time overflows at UTC 15:30:08 on Sunday, 4 December, 292,277,026,596 AD.[53][54] A similar problem will occur with 128-bit Unix time stored as nanoseconds, which will overflow in the year 5,391,559,471,918,239,498,981 AD (2^127/1000000000 seconds after the Unix epoch in 1970).
ownedbycats is offline   Reply With Quote
Old 03-26-2021, 10:58 PM   #32
BetterRed
null operator (he/him)
BetterRed ought to be getting tired of karma fortunes by now.BetterRed ought to be getting tired of karma fortunes by now.BetterRed ought to be getting tired of karma fortunes by now.BetterRed ought to be getting tired of karma fortunes by now.BetterRed ought to be getting tired of karma fortunes by now.BetterRed ought to be getting tired of karma fortunes by now.BetterRed ought to be getting tired of karma fortunes by now.BetterRed ought to be getting tired of karma fortunes by now.BetterRed ought to be getting tired of karma fortunes by now.BetterRed ought to be getting tired of karma fortunes by now.BetterRed ought to be getting tired of karma fortunes by now.
 
Posts: 22,012
Karma: 30277294
Join Date: Mar 2012
Location: Sydney Australia
Device: none
https://www.slac.stanford.edu/~rkj/crazytime.txt
BetterRed is offline   Reply With Quote
Old 03-29-2021, 12:35 AM   #33
ownedbycats
Custom User Title
ownedbycats ought to be getting tired of karma fortunes by now.ownedbycats ought to be getting tired of karma fortunes by now.ownedbycats ought to be getting tired of karma fortunes by now.ownedbycats ought to be getting tired of karma fortunes by now.ownedbycats ought to be getting tired of karma fortunes by now.ownedbycats ought to be getting tired of karma fortunes by now.ownedbycats ought to be getting tired of karma fortunes by now.ownedbycats ought to be getting tired of karma fortunes by now.ownedbycats ought to be getting tired of karma fortunes by now.ownedbycats ought to be getting tired of karma fortunes by now.ownedbycats ought to be getting tired of karma fortunes by now.
 
ownedbycats's Avatar
 
Posts: 11,357
Karma: 79528341
Join Date: Oct 2018
Location: Canada
Device: Kobo Libra H2O, formerly Aura HD
Quote:
Originally Posted by chaley View Post
24 Mar 2021 (in calibre source)
  • Addition of field references

    You can now use $lookup_key instead of field('lookup_key') and $$lookup_key instead of raw_field('lookup_key'). Examples:
    Code:
      * $authors ==> field('authors')
      * $#genre ==> field('#genre')
      * $$pubdate ==> raw_field('pubdate')
      * $$#my_int ==> raw_field('#my_int')
I noticed that $lookupkey doesn't syntax highlight the same mustard colour as field('lookupkey'). I filed on the bug tracker (#1921674) though I probably should have asked here first.
ownedbycats is offline   Reply With Quote
Old 03-29-2021, 06:22 AM   #34
chaley
Grand Sorcerer
chaley ought to be getting tired of karma fortunes by now.chaley ought to be getting tired of karma fortunes by now.chaley ought to be getting tired of karma fortunes by now.chaley ought to be getting tired of karma fortunes by now.chaley ought to be getting tired of karma fortunes by now.chaley ought to be getting tired of karma fortunes by now.chaley ought to be getting tired of karma fortunes by now.chaley ought to be getting tired of karma fortunes by now.chaley ought to be getting tired of karma fortunes by now.chaley ought to be getting tired of karma fortunes by now.chaley ought to be getting tired of karma fortunes by now.
 
Posts: 12,525
Karma: 8065948
Join Date: Jan 2010
Location: Notts, England
Device: Kobo Libra 2
Quote:
Originally Posted by ownedbycats View Post
I noticed that $lookupkey doesn't syntax highlight the same mustard colour as field('lookupkey'). I filed on the bug tracker (#1921674) though I probably should have asked here first.
No, because in the field() case it is a string constant, while a field reference is a (special) identifier.

As I said on the report, I will highlight identifiers. Currently (in development) it looks like this.
Attached Thumbnails
Click image for larger version

Name:	Clipboard01.jpg
Views:	3354
Size:	44.8 KB
ID:	186200  
chaley is offline   Reply With Quote
Old 03-29-2021, 08:12 AM   #35
chaley
Grand Sorcerer
chaley ought to be getting tired of karma fortunes by now.chaley ought to be getting tired of karma fortunes by now.chaley ought to be getting tired of karma fortunes by now.chaley ought to be getting tired of karma fortunes by now.chaley ought to be getting tired of karma fortunes by now.chaley ought to be getting tired of karma fortunes by now.chaley ought to be getting tired of karma fortunes by now.chaley ought to be getting tired of karma fortunes by now.chaley ought to be getting tired of karma fortunes by now.chaley ought to be getting tired of karma fortunes by now.chaley ought to be getting tired of karma fortunes by now.
 
Posts: 12,525
Karma: 8065948
Join Date: Jan 2010
Location: Notts, England
Device: Kobo Libra 2
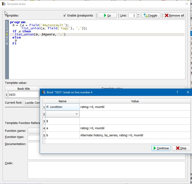
29 Mar 2021 (in calibre source)
  • Add line-based breakpoints to the template tester

    The template tester now supports setting 'breakpoints' on lines. If a breakpoint is set then template evaluation pauses and a dialog is opened showing you the result of the expression, all the local variables, and a dropdown box that you can use to lookup metadata.
  • Add syntax highlighting to identifiers and field references
  • Add template file load/save to the context menu

You can see both in this screen capture
Click image for larger version

Name:	Clipboard01.jpg
Views:	3279
Size:	91.6 KB
ID:	186202

Last edited by chaley; 03-29-2021 at 01:12 PM.
chaley is offline   Reply With Quote
Old 03-29-2021, 06:06 PM   #36
ownedbycats
Custom User Title
ownedbycats ought to be getting tired of karma fortunes by now.ownedbycats ought to be getting tired of karma fortunes by now.ownedbycats ought to be getting tired of karma fortunes by now.ownedbycats ought to be getting tired of karma fortunes by now.ownedbycats ought to be getting tired of karma fortunes by now.ownedbycats ought to be getting tired of karma fortunes by now.ownedbycats ought to be getting tired of karma fortunes by now.ownedbycats ought to be getting tired of karma fortunes by now.ownedbycats ought to be getting tired of karma fortunes by now.ownedbycats ought to be getting tired of karma fortunes by now.ownedbycats ought to be getting tired of karma fortunes by now.
 
ownedbycats's Avatar
 
Posts: 11,357
Karma: 79528341
Join Date: Oct 2018
Location: Canada
Device: Kobo Libra H2O, formerly Aura HD
The italics on the $lookupkey in source work.
ownedbycats is offline   Reply With Quote
Old 03-29-2021, 06:19 PM   #37
chaley
Grand Sorcerer
chaley ought to be getting tired of karma fortunes by now.chaley ought to be getting tired of karma fortunes by now.chaley ought to be getting tired of karma fortunes by now.chaley ought to be getting tired of karma fortunes by now.chaley ought to be getting tired of karma fortunes by now.chaley ought to be getting tired of karma fortunes by now.chaley ought to be getting tired of karma fortunes by now.chaley ought to be getting tired of karma fortunes by now.chaley ought to be getting tired of karma fortunes by now.chaley ought to be getting tired of karma fortunes by now.chaley ought to be getting tired of karma fortunes by now.
 
Posts: 12,525
Karma: 8065948
Join Date: Jan 2010
Location: Notts, England
Device: Kobo Libra 2
Quote:
Originally Posted by ownedbycats View Post
The italics on the $lookupkey in source work.
Let me know if you can, or can't, figure out how to use the new breakpoints.

One problem: given how the template processor works internally there is a problem matching a line number to a particular 'thing'. I had to make 'if' statements work differently because it was difficult to put a breakpoint in the "else" clause (for example). Function calls split across multiple lines also are problematic. "Fixing" this is hard because during template execution line numbers are approximate.

It seems that after more than 40 years of developing programming languages I would be able to do this without thinking. But I don't. Sigh ...
chaley is offline   Reply With Quote
Old 03-29-2021, 06:31 PM   #38
ownedbycats
Custom User Title
ownedbycats ought to be getting tired of karma fortunes by now.ownedbycats ought to be getting tired of karma fortunes by now.ownedbycats ought to be getting tired of karma fortunes by now.ownedbycats ought to be getting tired of karma fortunes by now.ownedbycats ought to be getting tired of karma fortunes by now.ownedbycats ought to be getting tired of karma fortunes by now.ownedbycats ought to be getting tired of karma fortunes by now.ownedbycats ought to be getting tired of karma fortunes by now.ownedbycats ought to be getting tired of karma fortunes by now.ownedbycats ought to be getting tired of karma fortunes by now.ownedbycats ought to be getting tired of karma fortunes by now.
 
ownedbycats's Avatar
 
Posts: 11,357
Karma: 79528341
Join Date: Oct 2018
Location: Canada
Device: Kobo Libra H2O, formerly Aura HD
I am taking some of my existing templates and trying to figure it out. One thing I notice is that the breakpoints are not saved after pressing OK to save the template and close the tester. Is that intended?
ownedbycats is offline   Reply With Quote
Old 03-29-2021, 06:36 PM   #39
chaley
Grand Sorcerer
chaley ought to be getting tired of karma fortunes by now.chaley ought to be getting tired of karma fortunes by now.chaley ought to be getting tired of karma fortunes by now.chaley ought to be getting tired of karma fortunes by now.chaley ought to be getting tired of karma fortunes by now.chaley ought to be getting tired of karma fortunes by now.chaley ought to be getting tired of karma fortunes by now.chaley ought to be getting tired of karma fortunes by now.chaley ought to be getting tired of karma fortunes by now.chaley ought to be getting tired of karma fortunes by now.chaley ought to be getting tired of karma fortunes by now.
 
Posts: 12,525
Karma: 8065948
Join Date: Jan 2010
Location: Notts, England
Device: Kobo Libra 2
Quote:
Originally Posted by ownedbycats View Post
One thing I notice is that the breakpoints are not saved after pressing OK to save the template and close the tester. Is that intended?
Yes. Transferring breakpoints between templates is problematic both from the user and the technical points of view.

Yes, it can make sense to try it on another book, but there is a "secret" feature to help with that. Select all the books you want to test, then open the tester. If you click on a book in the results list before clicking "Go" then that book will be used during breakpoint evaluation.
chaley is offline   Reply With Quote
Old 03-29-2021, 06:37 PM   #40
ownedbycats
Custom User Title
ownedbycats ought to be getting tired of karma fortunes by now.ownedbycats ought to be getting tired of karma fortunes by now.ownedbycats ought to be getting tired of karma fortunes by now.ownedbycats ought to be getting tired of karma fortunes by now.ownedbycats ought to be getting tired of karma fortunes by now.ownedbycats ought to be getting tired of karma fortunes by now.ownedbycats ought to be getting tired of karma fortunes by now.ownedbycats ought to be getting tired of karma fortunes by now.ownedbycats ought to be getting tired of karma fortunes by now.ownedbycats ought to be getting tired of karma fortunes by now.ownedbycats ought to be getting tired of karma fortunes by now.
 
ownedbycats's Avatar
 
Posts: 11,357
Karma: 79528341
Join Date: Oct 2018
Location: Canada
Device: Kobo Libra H2O, formerly Aura HD
I was testing it on the template I was having trouble with here (the one with the dates in the wrong order). I thought days_between would show up on the dialog. Did I misunderstand this?
Attached Thumbnails
Click image for larger version

Name:	2021-03-29 19_35_20-Template tester.png
Views:	3326
Size:	36.9 KB
ID:	186216  
ownedbycats is offline   Reply With Quote
Old 03-29-2021, 06:43 PM   #41
ownedbycats
Custom User Title
ownedbycats ought to be getting tired of karma fortunes by now.ownedbycats ought to be getting tired of karma fortunes by now.ownedbycats ought to be getting tired of karma fortunes by now.ownedbycats ought to be getting tired of karma fortunes by now.ownedbycats ought to be getting tired of karma fortunes by now.ownedbycats ought to be getting tired of karma fortunes by now.ownedbycats ought to be getting tired of karma fortunes by now.ownedbycats ought to be getting tired of karma fortunes by now.ownedbycats ought to be getting tired of karma fortunes by now.ownedbycats ought to be getting tired of karma fortunes by now.ownedbycats ought to be getting tired of karma fortunes by now.
 
ownedbycats's Avatar
 
Posts: 11,357
Karma: 79528341
Join Date: Oct 2018
Location: Canada
Device: Kobo Libra H2O, formerly Aura HD
The issue I had with that template is probably what I would find breakpoints useful for, to make sure that when checking a value it actually is what I intended to check for (730 days instead of -730 days).
ownedbycats is offline   Reply With Quote
Old 03-29-2021, 06:50 PM   #42
chaley
Grand Sorcerer
chaley ought to be getting tired of karma fortunes by now.chaley ought to be getting tired of karma fortunes by now.chaley ought to be getting tired of karma fortunes by now.chaley ought to be getting tired of karma fortunes by now.chaley ought to be getting tired of karma fortunes by now.chaley ought to be getting tired of karma fortunes by now.chaley ought to be getting tired of karma fortunes by now.chaley ought to be getting tired of karma fortunes by now.chaley ought to be getting tired of karma fortunes by now.chaley ought to be getting tired of karma fortunes by now.chaley ought to be getting tired of karma fortunes by now.
 
Posts: 12,525
Karma: 8065948
Join Date: Jan 2010
Location: Notts, England
Device: Kobo Libra 2
Quote:
Originally Posted by ownedbycats View Post
I was testing it on the template I was having trouble with here (the one with the dates in the wrong order). I thought days_between would show up on the dialog. Did I misunderstand this?
This is the problem I mentioned in post #37 -- sometimes the line numbers don't align with what the interpreter sees. In this case if you set the breakpoint on the if (line #6) you will probably see what you want. And no, I haven't yet found a way to deal with this. Sigh for the 25th time.
chaley is offline   Reply With Quote
Old 03-29-2021, 06:54 PM   #43
capink
Wizard
capink ought to be getting tired of karma fortunes by now.capink ought to be getting tired of karma fortunes by now.capink ought to be getting tired of karma fortunes by now.capink ought to be getting tired of karma fortunes by now.capink ought to be getting tired of karma fortunes by now.capink ought to be getting tired of karma fortunes by now.capink ought to be getting tired of karma fortunes by now.capink ought to be getting tired of karma fortunes by now.capink ought to be getting tired of karma fortunes by now.capink ought to be getting tired of karma fortunes by now.capink ought to be getting tired of karma fortunes by now.
 
Posts: 1,216
Karma: 1995558
Join Date: Aug 2015
Device: Kindle
Yes, it should make it easier to debug for all of us. I appreciate all the efforts chaley has put into this. Templates have made huge strides lately.
capink is offline   Reply With Quote
Old 03-29-2021, 07:31 PM   #44
ownedbycats
Custom User Title
ownedbycats ought to be getting tired of karma fortunes by now.ownedbycats ought to be getting tired of karma fortunes by now.ownedbycats ought to be getting tired of karma fortunes by now.ownedbycats ought to be getting tired of karma fortunes by now.ownedbycats ought to be getting tired of karma fortunes by now.ownedbycats ought to be getting tired of karma fortunes by now.ownedbycats ought to be getting tired of karma fortunes by now.ownedbycats ought to be getting tired of karma fortunes by now.ownedbycats ought to be getting tired of karma fortunes by now.ownedbycats ought to be getting tired of karma fortunes by now.ownedbycats ought to be getting tired of karma fortunes by now.
 
ownedbycats's Avatar
 
Posts: 11,357
Karma: 79528341
Join Date: Oct 2018
Location: Canada
Device: Kobo Libra H2O, formerly Aura HD
I see the same results if I set the breakpoint to #6. Hmm.

If you want to test the code itself with your own columns to see if you can make it appear, #fanficstatus is enumerated, #fanficupdated is date, and #fanficerror can probably be any column as it only checks if it's defined.

Last edited by ownedbycats; 03-29-2021 at 07:52 PM.
ownedbycats is offline   Reply With Quote
Old 03-30-2021, 08:15 AM   #45
chaley
Grand Sorcerer
chaley ought to be getting tired of karma fortunes by now.chaley ought to be getting tired of karma fortunes by now.chaley ought to be getting tired of karma fortunes by now.chaley ought to be getting tired of karma fortunes by now.chaley ought to be getting tired of karma fortunes by now.chaley ought to be getting tired of karma fortunes by now.chaley ought to be getting tired of karma fortunes by now.chaley ought to be getting tired of karma fortunes by now.chaley ought to be getting tired of karma fortunes by now.chaley ought to be getting tired of karma fortunes by now.chaley ought to be getting tired of karma fortunes by now.
 
Posts: 12,525
Karma: 8065948
Join Date: Jan 2010
Location: Notts, England
Device: Kobo Libra 2
Quote:
Originally Posted by ownedbycats View Post
I see the same results if I set the breakpoint to #6. Hmm.

If you want to test the code itself with your own columns to see if you can make it appear, #fanficstatus is enumerated, #fanficupdated is date, and #fanficerror can probably be any column as it only checks if it's defined.
I improved things. Perhaps too much.

Several changes:
  • Breakpoint line numbers now more accurately line up with the line numbers attached to template expressions.
  • If you breakpoint a line number you will see everything that happens on that line. For example, using your template (see image) and setting a breakpoint on line 17, you will see all of fetching d1, fetching d2, calling days_between(), fetching the constant 730, and doing the numeric comparison.
  • I got rid of the context menu items to load and save templates, replacing them with small buttons. For me this is easier to use. The placement next to the font stuff is a bit strange but so be it.
  • Improved the operation names.
These changes aren't yet in calibre master source. I will post again once they are.
Attached Thumbnails
Click image for larger version

Name:	Clipboard03.jpg
Views:	3324
Size:	122.3 KB
ID:	186233  
chaley is offline   Reply With Quote
Reply

Thread Tools Search this Thread
Search this Thread:

Advanced Search

Forum Jump

Similar Threads
Thread Thread Starter Forum Replies Last Post
A few questions... (template language, mainly) Clem2605 Library Management 2 12-30-2020 03:25 AM
Template Language phossler Calibre 8 01-12-2016 04:37 PM
Help needed with template language Mamaijee Devices 12 02-19-2013 01:52 AM
Help with template language Pepin33 Calibre 8 11-11-2012 08:32 AM
Template language question BookJunkieLI Library Management 7 02-02-2012 06:55 PM


All times are GMT -4. The time now is 06:55 PM.


MobileRead.com is a privately owned, operated and funded community.