Register Guidelines E-Books Search Today's Posts Mark Forums Read

Go Back   MobileRead Forums > E-Book Software > Calibre > Plugins

Notices

Reply
 
Thread Tools Search this Thread
Old 03-29-2018, 10:34 AM   #226
DaltonST
Deviser
DaltonST ought to be getting tired of karma fortunes by now.DaltonST ought to be getting tired of karma fortunes by now.DaltonST ought to be getting tired of karma fortunes by now.DaltonST ought to be getting tired of karma fortunes by now.DaltonST ought to be getting tired of karma fortunes by now.DaltonST ought to be getting tired of karma fortunes by now.DaltonST ought to be getting tired of karma fortunes by now.DaltonST ought to be getting tired of karma fortunes by now.DaltonST ought to be getting tired of karma fortunes by now.DaltonST ought to be getting tired of karma fortunes by now.DaltonST ought to be getting tired of karma fortunes by now.
 
DaltonST's Avatar
 
Posts: 2,265
Karma: 2090983
Join Date: Aug 2013
Location: Texas
Device: none
Do what is shown in the attached image to have your last-used libraries sort to the top.

This is an order of magnitude improvement over the Standard Calibre file dialog.

Since the Copy-to-Library dialogue is actually a Calibre built-in GUI Interface Plug-in, there is only so far that I am willing to go before it needs to be rewritten. I could easily create my own version of that Calibre built-in GUI Interface Plug-in, but I am not willing to. You should ask Kovid to do so. In the meantime, this new functionality is far superior to what exists in Standard Calibre.



DaltonST
Attached Thumbnails
Click image for larger version

Name:	js_last_used_calibre_libraries.jpg
Views:	368
Size:	164.1 KB
ID:	163137  
DaltonST is offline   Reply With Quote
Old 04-02-2018, 12:30 PM   #227
DaltonST
Deviser
DaltonST ought to be getting tired of karma fortunes by now.DaltonST ought to be getting tired of karma fortunes by now.DaltonST ought to be getting tired of karma fortunes by now.DaltonST ought to be getting tired of karma fortunes by now.DaltonST ought to be getting tired of karma fortunes by now.DaltonST ought to be getting tired of karma fortunes by now.DaltonST ought to be getting tired of karma fortunes by now.DaltonST ought to be getting tired of karma fortunes by now.DaltonST ought to be getting tired of karma fortunes by now.DaltonST ought to be getting tired of karma fortunes by now.DaltonST ought to be getting tired of karma fortunes by now.
 
DaltonST's Avatar
 
Posts: 2,265
Karma: 2090983
Join Date: Aug 2013
Location: Texas
Device: none
Version 1.0.111 ToolTips for Customization improved

Version 1.0.111 -2018-04-02 ToolTips for Customization improved to specify that the 'Original Title' and 'Original Authors' custom columns for the Auto-Add JS Quality Fixes tool must be of the type 'Comments-Short Text-Plain Text-Not HTML'.



DaltonST
DaltonST is offline   Reply With Quote
Old 04-13-2018, 02:36 PM   #228
DaltonST
Deviser
DaltonST ought to be getting tired of karma fortunes by now.DaltonST ought to be getting tired of karma fortunes by now.DaltonST ought to be getting tired of karma fortunes by now.DaltonST ought to be getting tired of karma fortunes by now.DaltonST ought to be getting tired of karma fortunes by now.DaltonST ought to be getting tired of karma fortunes by now.DaltonST ought to be getting tired of karma fortunes by now.DaltonST ought to be getting tired of karma fortunes by now.DaltonST ought to be getting tired of karma fortunes by now.DaltonST ought to be getting tired of karma fortunes by now.DaltonST ought to be getting tired of karma fortunes by now.
 
DaltonST's Avatar
 
Posts: 2,265
Karma: 2090983
Join Date: Aug 2013
Location: Texas
Device: none
Version 1.0.112 New: Apply JS Quality Fixes for Any Selected Books

Version 1.0.112 -2018-04-13 New: Apply JS Quality Fixes for Any Selected Books, Not Just During Auto-Add


See the attached.



DaltonST
Attached Thumbnails
Click image for larger version

Name:	js_quality_fixes_apply_manually.jpg
Views:	385
Size:	1.09 MB
ID:	163472  
DaltonST is offline   Reply With Quote
Old 04-24-2018, 01:02 PM   #229
DaltonST
Deviser
DaltonST ought to be getting tired of karma fortunes by now.DaltonST ought to be getting tired of karma fortunes by now.DaltonST ought to be getting tired of karma fortunes by now.DaltonST ought to be getting tired of karma fortunes by now.DaltonST ought to be getting tired of karma fortunes by now.DaltonST ought to be getting tired of karma fortunes by now.DaltonST ought to be getting tired of karma fortunes by now.DaltonST ought to be getting tired of karma fortunes by now.DaltonST ought to be getting tired of karma fortunes by now.DaltonST ought to be getting tired of karma fortunes by now.DaltonST ought to be getting tired of karma fortunes by now.
 
DaltonST's Avatar
 
Posts: 2,265
Karma: 2090983
Join Date: Aug 2013
Location: Texas
Device: none
Version 1.0.113 New: Update Custom Column Based on Another Custom Column

Version 1.0.113 -2018-04-24 New: Update Custom Column Based on Another Custom Column

See the attached.



DaltonST
Attached Thumbnails
Click image for larger version

Name:	js_update_cc_based_on_another_cc.jpg
Views:	442
Size:	831.0 KB
ID:	163630  
DaltonST is offline   Reply With Quote
Old 05-15-2018, 11:24 AM   #230
DaltonST
Deviser
DaltonST ought to be getting tired of karma fortunes by now.DaltonST ought to be getting tired of karma fortunes by now.DaltonST ought to be getting tired of karma fortunes by now.DaltonST ought to be getting tired of karma fortunes by now.DaltonST ought to be getting tired of karma fortunes by now.DaltonST ought to be getting tired of karma fortunes by now.DaltonST ought to be getting tired of karma fortunes by now.DaltonST ought to be getting tired of karma fortunes by now.DaltonST ought to be getting tired of karma fortunes by now.DaltonST ought to be getting tired of karma fortunes by now.DaltonST ought to be getting tired of karma fortunes by now.
 
DaltonST's Avatar
 
Posts: 2,265
Karma: 2090983
Join Date: Aug 2013
Location: Texas
Device: none
Version 1.0.114 - New: JS Quality Fixes: Scrub ISBN Option.

Version 1.0.114 -2018-05-15 New: JS Quality Fixes: Scrub ISBN Option.

See the attached.

This option is an updated and new-and-improved version of the Library Code plug-in's ISBN scrubbing function. This JS version will be backported to Library Code in the near future.




DaltonST
Attached Thumbnails
Click image for larger version

Name:	js_scrub_isbns.jpg
Views:	292
Size:	1.10 MB
ID:	163990  
DaltonST is offline   Reply With Quote
Old 05-22-2018, 02:14 PM   #231
DaltonST
Deviser
DaltonST ought to be getting tired of karma fortunes by now.DaltonST ought to be getting tired of karma fortunes by now.DaltonST ought to be getting tired of karma fortunes by now.DaltonST ought to be getting tired of karma fortunes by now.DaltonST ought to be getting tired of karma fortunes by now.DaltonST ought to be getting tired of karma fortunes by now.DaltonST ought to be getting tired of karma fortunes by now.DaltonST ought to be getting tired of karma fortunes by now.DaltonST ought to be getting tired of karma fortunes by now.DaltonST ought to be getting tired of karma fortunes by now.DaltonST ought to be getting tired of karma fortunes by now.
 
DaltonST's Avatar
 
Posts: 2,265
Karma: 2090983
Join Date: Aug 2013
Location: Texas
Device: none
Version 1.0.115 Pseudonymous Authors

Version 1.0.115 -2018-05-22 New GUI Tool: Update Real Authors for Pseudonymous Authors in a Custom Column; New: JS Quality Fixes: Option to automatically find Pseudonymous Authors.

JS comes with ~600 Pseudonym:Real Author pairs that will be updated in a JS Pseudonym Table when this new GUI Tool is first used.

You may Export and Import that Pseudonym Table that matches a Pseudonym to a Calibre Author, yielding a Real Author for updating into a Custom Column.

See the attached images.


In the future, new pseudonyms may be added and imported into the Pseudonym Table after discovering them at, for example, https://en.wikipedia.org/wiki/List_of_pseudonyms .


DaltonST
Attached Thumbnails
Click image for larger version

Name:	js_pseudonymous_authors_real_names.jpg
Views:	370
Size:	1.40 MB
ID:	164075   Click image for larger version

Name:	js_pseudonyms_export_file_comments.jpg
Views:	339
Size:	762.4 KB
ID:	164076  
DaltonST is offline   Reply With Quote
Old 05-23-2018, 03:21 PM   #232
DaltonST
Deviser
DaltonST ought to be getting tired of karma fortunes by now.DaltonST ought to be getting tired of karma fortunes by now.DaltonST ought to be getting tired of karma fortunes by now.DaltonST ought to be getting tired of karma fortunes by now.DaltonST ought to be getting tired of karma fortunes by now.DaltonST ought to be getting tired of karma fortunes by now.DaltonST ought to be getting tired of karma fortunes by now.DaltonST ought to be getting tired of karma fortunes by now.DaltonST ought to be getting tired of karma fortunes by now.DaltonST ought to be getting tired of karma fortunes by now.DaltonST ought to be getting tired of karma fortunes by now.
 
DaltonST's Avatar
 
Posts: 2,265
Karma: 2090983
Join Date: Aug 2013
Location: Texas
Device: none
Version 1.0.116 JS Quality Fixes: Automatically execute 'Resize Covers' plug-in

Version 1.0.116 -2018-05-23 New: JS Quality Fixes: Option to automatically execute the 'Resize Covers' plug-in (using its customized defaults for a ToolBar icon press) for auto-added (and manually selected) books.

If that plug-in has not been installed in Calibre, this option will be automatically deactivated in JS Customization when settings are 'saved' if it were manually activated (just as for the 'Extract ISBN' plug-in).




DaltonST
DaltonST is offline   Reply With Quote
Old 05-29-2018, 02:41 PM   #233
DaltonST
Deviser
DaltonST ought to be getting tired of karma fortunes by now.DaltonST ought to be getting tired of karma fortunes by now.DaltonST ought to be getting tired of karma fortunes by now.DaltonST ought to be getting tired of karma fortunes by now.DaltonST ought to be getting tired of karma fortunes by now.DaltonST ought to be getting tired of karma fortunes by now.DaltonST ought to be getting tired of karma fortunes by now.DaltonST ought to be getting tired of karma fortunes by now.DaltonST ought to be getting tired of karma fortunes by now.DaltonST ought to be getting tired of karma fortunes by now.DaltonST ought to be getting tired of karma fortunes by now.
 
DaltonST's Avatar
 
Posts: 2,265
Karma: 2090983
Join Date: Aug 2013
Location: Texas
Device: none
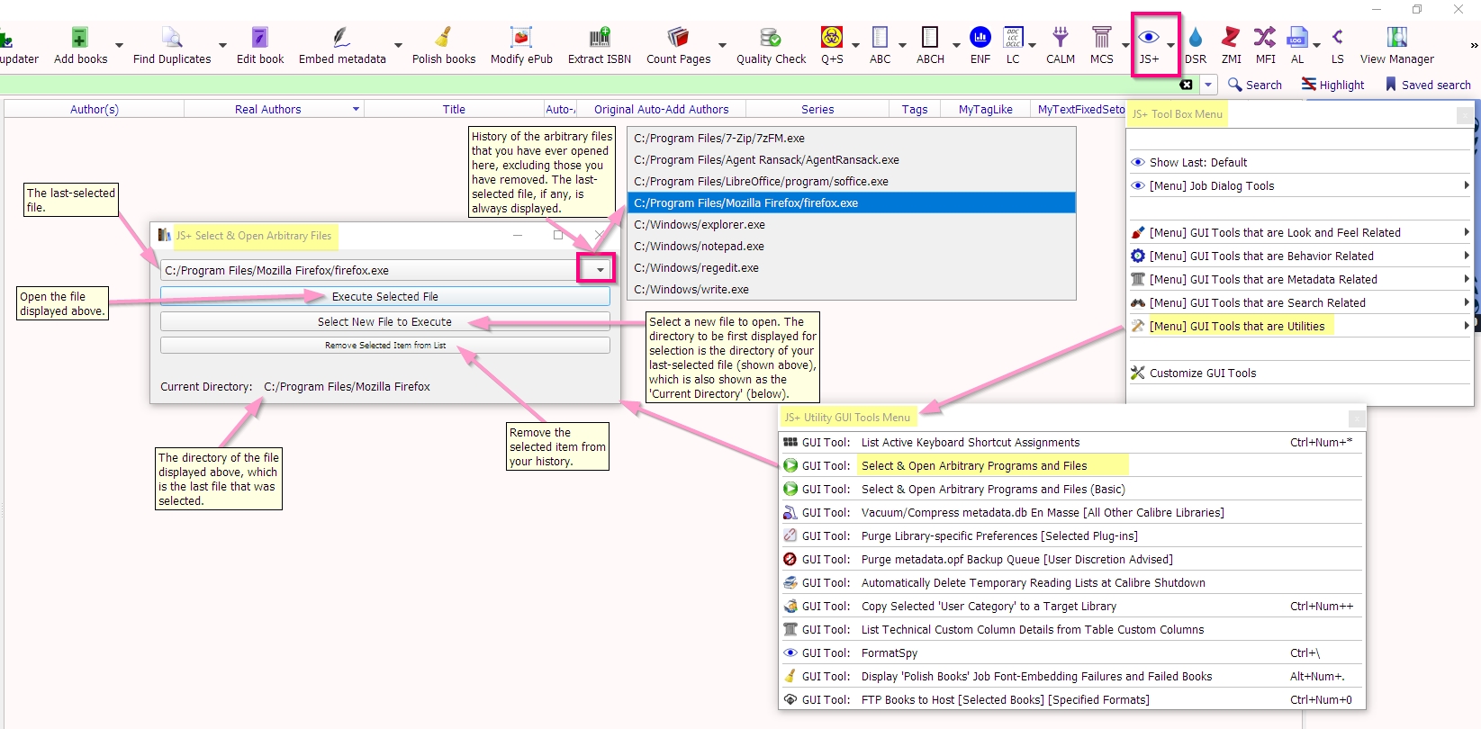
Version 1.0.117 New: Enhanced Select & Open Arbitrary Programs and Files

Version 1.0.117 -2018-05-29 New: Enhanced Select & Open Arbitrary Programs and Files. The "Original" tool has been renamed "Basic", and is still available for use in the menu.

See the attached image.



DaltonST
Attached Thumbnails
Click image for larger version

Name:	js_open_arbitrary_files_advanced.jpg
Views:	325
Size:	647.1 KB
ID:	164164  
DaltonST is offline   Reply With Quote
Old 05-31-2018, 09:05 AM   #234
Tanjamuse
Wizard
Tanjamuse , Klaatu Barada Niktu!Tanjamuse , Klaatu Barada Niktu!Tanjamuse , Klaatu Barada Niktu!Tanjamuse , Klaatu Barada Niktu!Tanjamuse , Klaatu Barada Niktu!Tanjamuse , Klaatu Barada Niktu!Tanjamuse , Klaatu Barada Niktu!Tanjamuse , Klaatu Barada Niktu!Tanjamuse , Klaatu Barada Niktu!Tanjamuse , Klaatu Barada Niktu!Tanjamuse , Klaatu Barada Niktu!
 
Posts: 1,327
Karma: 5306
Join Date: Jan 2014
Device: none
Can you create something that would let me have more than one setting for saving books?

Perhaps depending on library? As it is right now, it's a general setting in Calibre.
Tanjamuse is offline   Reply With Quote
Old 05-31-2018, 10:09 AM   #235
DaltonST
Deviser
DaltonST ought to be getting tired of karma fortunes by now.DaltonST ought to be getting tired of karma fortunes by now.DaltonST ought to be getting tired of karma fortunes by now.DaltonST ought to be getting tired of karma fortunes by now.DaltonST ought to be getting tired of karma fortunes by now.DaltonST ought to be getting tired of karma fortunes by now.DaltonST ought to be getting tired of karma fortunes by now.DaltonST ought to be getting tired of karma fortunes by now.DaltonST ought to be getting tired of karma fortunes by now.DaltonST ought to be getting tired of karma fortunes by now.DaltonST ought to be getting tired of karma fortunes by now.
 
DaltonST's Avatar
 
Posts: 2,265
Karma: 2090983
Join Date: Aug 2013
Location: Texas
Device: none
Do you mean "Preferences > Import/Export > Saving to disk"? And/or something else?
DaltonST is offline   Reply With Quote
Old 05-31-2018, 10:11 AM   #236
Tanjamuse
Wizard
Tanjamuse , Klaatu Barada Niktu!Tanjamuse , Klaatu Barada Niktu!Tanjamuse , Klaatu Barada Niktu!Tanjamuse , Klaatu Barada Niktu!Tanjamuse , Klaatu Barada Niktu!Tanjamuse , Klaatu Barada Niktu!Tanjamuse , Klaatu Barada Niktu!Tanjamuse , Klaatu Barada Niktu!Tanjamuse , Klaatu Barada Niktu!Tanjamuse , Klaatu Barada Niktu!Tanjamuse , Klaatu Barada Niktu!
 
Posts: 1,327
Karma: 5306
Join Date: Jan 2014
Device: none
Yes, if it were possible to have more than one profile, that way I wouldn't have to change the save template and folder for saving every time.
Tanjamuse is offline   Reply With Quote
Old 06-02-2018, 02:05 PM   #237
DaltonST
Deviser
DaltonST ought to be getting tired of karma fortunes by now.DaltonST ought to be getting tired of karma fortunes by now.DaltonST ought to be getting tired of karma fortunes by now.DaltonST ought to be getting tired of karma fortunes by now.DaltonST ought to be getting tired of karma fortunes by now.DaltonST ought to be getting tired of karma fortunes by now.DaltonST ought to be getting tired of karma fortunes by now.DaltonST ought to be getting tired of karma fortunes by now.DaltonST ought to be getting tired of karma fortunes by now.DaltonST ought to be getting tired of karma fortunes by now.DaltonST ought to be getting tired of karma fortunes by now.
 
DaltonST's Avatar
 
Posts: 2,265
Karma: 2090983
Join Date: Aug 2013
Location: Texas
Device: none
Version 1.0.118 Two New GUI Tools for Per-Library Tweaks

Version 1.0.118 -2018-06-02 Two New GUI Tools: (1) Per-Library Tweak to Specify Save-To Directory by Library; (2) Per-Library Tweak to Specify Save-To Template by Library.


See the attached image.


The Minimum Calibre Version required for Job Spy is now 3.20. Always update Calibre prior to updating Job Spy.



DaltonST
Attached Thumbnails
Click image for larger version

Name:	js_tweak_per_library_save_to_directory_and_template.jpg
Views:	296
Size:	1.26 MB
ID:	164252  
DaltonST is offline   Reply With Quote
Old 06-02-2018, 04:04 PM   #238
Tanjamuse
Wizard
Tanjamuse , Klaatu Barada Niktu!Tanjamuse , Klaatu Barada Niktu!Tanjamuse , Klaatu Barada Niktu!Tanjamuse , Klaatu Barada Niktu!Tanjamuse , Klaatu Barada Niktu!Tanjamuse , Klaatu Barada Niktu!Tanjamuse , Klaatu Barada Niktu!Tanjamuse , Klaatu Barada Niktu!Tanjamuse , Klaatu Barada Niktu!Tanjamuse , Klaatu Barada Niktu!Tanjamuse , Klaatu Barada Niktu!
 
Posts: 1,327
Karma: 5306
Join Date: Jan 2014
Device: none
Is it possible to also add the option of choosing whether or not I want the cover included?
Tanjamuse is offline   Reply With Quote
Old 06-03-2018, 12:04 PM   #239
DaltonST
Deviser
DaltonST ought to be getting tired of karma fortunes by now.DaltonST ought to be getting tired of karma fortunes by now.DaltonST ought to be getting tired of karma fortunes by now.DaltonST ought to be getting tired of karma fortunes by now.DaltonST ought to be getting tired of karma fortunes by now.DaltonST ought to be getting tired of karma fortunes by now.DaltonST ought to be getting tired of karma fortunes by now.DaltonST ought to be getting tired of karma fortunes by now.DaltonST ought to be getting tired of karma fortunes by now.DaltonST ought to be getting tired of karma fortunes by now.DaltonST ought to be getting tired of karma fortunes by now.
 
DaltonST's Avatar
 
Posts: 2,265
Karma: 2090983
Join Date: Aug 2013
Location: Texas
Device: none
Version 1.0.119 New GUI Tool: Per-Library Tweak to Specify 'Save Cover Separately'

Version 1.0.119 -2018-06-03 New GUI Tool: Per-Library Tweak to Specify 'Save Cover Separately' Option by Library

See the attached.



DaltonST
Attached Thumbnails
Click image for larger version

Name:	js_tweak_save_cover_separately_by_library.jpg
Views:	317
Size:	571.8 KB
ID:	164267  
DaltonST is offline   Reply With Quote
Old 06-03-2018, 01:04 PM   #240
Tanjamuse
Wizard
Tanjamuse , Klaatu Barada Niktu!Tanjamuse , Klaatu Barada Niktu!Tanjamuse , Klaatu Barada Niktu!Tanjamuse , Klaatu Barada Niktu!Tanjamuse , Klaatu Barada Niktu!Tanjamuse , Klaatu Barada Niktu!Tanjamuse , Klaatu Barada Niktu!Tanjamuse , Klaatu Barada Niktu!Tanjamuse , Klaatu Barada Niktu!Tanjamuse , Klaatu Barada Niktu!Tanjamuse , Klaatu Barada Niktu!
 
Posts: 1,327
Karma: 5306
Join Date: Jan 2014
Device: none
I've tried the new version with the cover-option included but it doesn't seem to work.

I've checkmarked the "save cover separately" in the normal settings for Saving books to disk.

And added the following to my plugin tweaks:

Code:
job_spy_save_cover_separately = {'Incoming Crossovers': 'False', '_Incoming': 'False', 'FFnet Crossovers': 'False'}
It adds covers anyway.

The saving options to different folders and templates works fine.

On another note, do you know if it's possible to add an option that would automatically zip the individual folders when they are saved?
Tanjamuse is offline   Reply With Quote
Reply

Tags
author aka, author pen name, colors, toolbag, toolbox, tools

Thread Tools Search this Thread
Search this Thread:

Advanced Search

Forum Jump

Similar Threads
Thread Thread Starter Forum Replies Last Post
[GUI Plugin] KindleUnpack - The Plugin DiapDealer Plugins 529 01-28-2026 11:32 AM
[GUI Plugin] Ex Libris AlPe Plugins 87 10-10-2020 04:10 PM
[GUI Plugin] Marvin XD Philantrop Plugins 126 01-29-2017 01:48 PM
Ubuntu/Linux : Command to schedule a job with Calibre.( No GUI ) DurgaPrasad Calibre 0 10-16-2013 07:50 AM
[GUI Plugin] Plugin Updater **Deprecated** kiwidude Plugins 159 06-19-2011 01:27 PM


All times are GMT -4. The time now is 02:48 PM.


MobileRead.com is a privately owned, operated and funded community.