Register Guidelines E-Books Today's Posts Search

Go Back   MobileRead Forums > E-Book Software > Calibre

Notices

Reply
 
Thread Tools Search this Thread
Old 05-26-2019, 10:29 AM   #1
TWHanson1
Enthusiast
TWHanson1 format shifts faster than booting WindowsTWHanson1 format shifts faster than booting WindowsTWHanson1 format shifts faster than booting WindowsTWHanson1 format shifts faster than booting WindowsTWHanson1 format shifts faster than booting WindowsTWHanson1 format shifts faster than booting WindowsTWHanson1 format shifts faster than booting WindowsTWHanson1 format shifts faster than booting WindowsTWHanson1 format shifts faster than booting WindowsTWHanson1 format shifts faster than booting WindowsTWHanson1 format shifts faster than booting Windows
 
Posts: 38
Karma: 120648
Join Date: Jan 2015
Device: PC
ISBN Column

I attempted to edit ISBN of one of my books. After I closed the editor, all of my books displayed efault" in the ISBN column. Any idea what I messed up and if I can restore my ISBM data from Metadata?
TWHanson1 is offline   Reply With Quote
Old 05-26-2019, 11:11 AM   #2
HarryT
eBook Enthusiast
HarryT ought to be getting tired of karma fortunes by now.HarryT ought to be getting tired of karma fortunes by now.HarryT ought to be getting tired of karma fortunes by now.HarryT ought to be getting tired of karma fortunes by now.HarryT ought to be getting tired of karma fortunes by now.HarryT ought to be getting tired of karma fortunes by now.HarryT ought to be getting tired of karma fortunes by now.HarryT ought to be getting tired of karma fortunes by now.HarryT ought to be getting tired of karma fortunes by now.HarryT ought to be getting tired of karma fortunes by now.HarryT ought to be getting tired of karma fortunes by now.
 
HarryT's Avatar
 
Posts: 85,557
Karma: 93980341
Join Date: Nov 2006
Location: UK
Device: Kindle Oasis 2, iPad Pro 10.5", iPhone 6
Without some clue as to what tool you’re attempting to use, nobody can assist you .
HarryT is offline   Reply With Quote
Advert
Old 05-26-2019, 12:03 PM   #3
TWHanson1
Enthusiast
TWHanson1 format shifts faster than booting WindowsTWHanson1 format shifts faster than booting WindowsTWHanson1 format shifts faster than booting WindowsTWHanson1 format shifts faster than booting WindowsTWHanson1 format shifts faster than booting WindowsTWHanson1 format shifts faster than booting WindowsTWHanson1 format shifts faster than booting WindowsTWHanson1 format shifts faster than booting WindowsTWHanson1 format shifts faster than booting WindowsTWHanson1 format shifts faster than booting WindowsTWHanson1 format shifts faster than booting Windows
 
Posts: 38
Karma: 120648
Join Date: Jan 2015
Device: PC
(1) From my Calibre main library (on my PC), I right-clicked the column header, "ISBN".
(2) I selected, "Add your own columns" from the drop-down menu.
(3) I selected, row 9 (in my case), "ISBN".
(4)I clicked on the "Edit settings of a user-defined column" icon at the far-right, which brought up the "Edit custom column" window.
(5) I modified the field, "Lookup name".
(6) I clicked "OK'
(7) I clicked "Apply"
(8) I restarted Calibre (per instruction).
I returned to my Calibre library and found all the fields in my ISBN column displayed, "Default".
TWHanson1 is offline   Reply With Quote
Old 05-26-2019, 12:38 PM   #4
HarryT
eBook Enthusiast
HarryT ought to be getting tired of karma fortunes by now.HarryT ought to be getting tired of karma fortunes by now.HarryT ought to be getting tired of karma fortunes by now.HarryT ought to be getting tired of karma fortunes by now.HarryT ought to be getting tired of karma fortunes by now.HarryT ought to be getting tired of karma fortunes by now.HarryT ought to be getting tired of karma fortunes by now.HarryT ought to be getting tired of karma fortunes by now.HarryT ought to be getting tired of karma fortunes by now.HarryT ought to be getting tired of karma fortunes by now.HarryT ought to be getting tired of karma fortunes by now.
 
HarryT's Avatar
 
Posts: 85,557
Karma: 93980341
Join Date: Nov 2006
Location: UK
Device: Kindle Oasis 2, iPad Pro 10.5", iPhone 6
Moved to the Calibre forum.
HarryT is offline   Reply With Quote
Old 05-26-2019, 12:54 PM   #5
theducks
Well trained by Cats
theducks ought to be getting tired of karma fortunes by now.theducks ought to be getting tired of karma fortunes by now.theducks ought to be getting tired of karma fortunes by now.theducks ought to be getting tired of karma fortunes by now.theducks ought to be getting tired of karma fortunes by now.theducks ought to be getting tired of karma fortunes by now.theducks ought to be getting tired of karma fortunes by now.theducks ought to be getting tired of karma fortunes by now.theducks ought to be getting tired of karma fortunes by now.theducks ought to be getting tired of karma fortunes by now.theducks ought to be getting tired of karma fortunes by now.
 
theducks's Avatar
 
Posts: 31,220
Karma: 60406678
Join Date: Aug 2009
Location: The Central Coast of California
Device: Kobo Libra2,Kobo Aura2v1, K4NT(Fixed: New Bat.), Galaxy Tab A
ISBN is a custom column as you mention. Changing the lookup name (#aname) should not affect the contents by itself. OTOH if you created this from other column with a formula, the OLD lookup name might be part of the formula.
OTOH if you changed anything else other than names (I did not think it allowed that)

ISBN is just one of the possible values in {identifiers} (a 2 part value field. Identifier_type:value. this field accept multiple, all different, types)
theducks is online now   Reply With Quote
Advert
Old 05-26-2019, 01:06 PM   #6
DaltonST
Deviser
DaltonST ought to be getting tired of karma fortunes by now.DaltonST ought to be getting tired of karma fortunes by now.DaltonST ought to be getting tired of karma fortunes by now.DaltonST ought to be getting tired of karma fortunes by now.DaltonST ought to be getting tired of karma fortunes by now.DaltonST ought to be getting tired of karma fortunes by now.DaltonST ought to be getting tired of karma fortunes by now.DaltonST ought to be getting tired of karma fortunes by now.DaltonST ought to be getting tired of karma fortunes by now.DaltonST ought to be getting tired of karma fortunes by now.DaltonST ought to be getting tired of karma fortunes by now.
 
DaltonST's Avatar
 
Posts: 2,265
Karma: 2090983
Join Date: Aug 2013
Location: Texas
Device: none
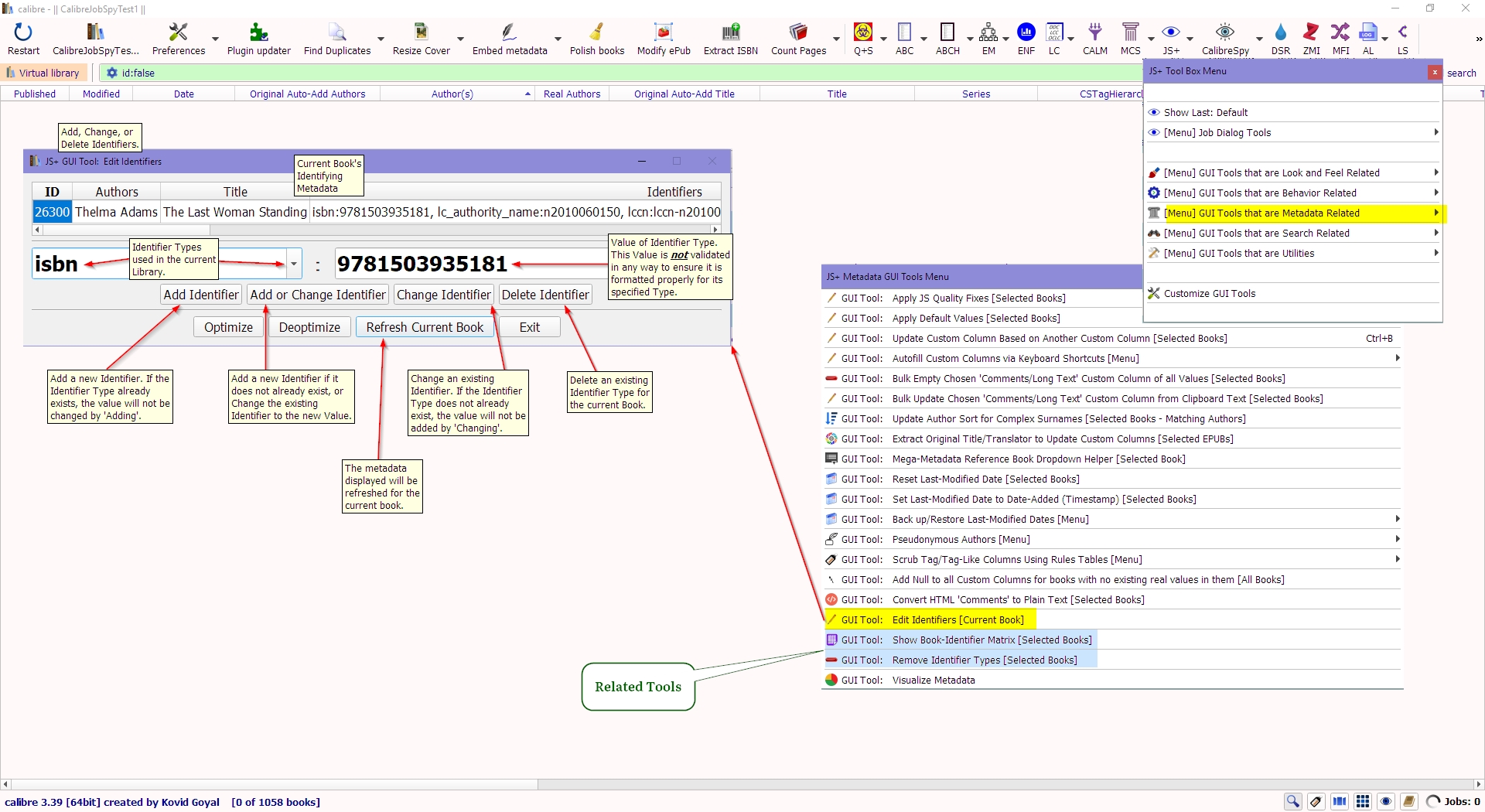
Tools for Editing Identifiers

There is only basic functionality in standard Calibre to easily deal with identifiers. See the attached image, which shows several tools to remedy that situation.


https://www.mobileread.com/forums/sh...18&postcount=1



DaltonST
Attached Thumbnails
Click image for larger version

Name:	js_edit_identifiers_dialog_example.jpg
Views:	203
Size:	875.9 KB
ID:	171641  
DaltonST is offline   Reply With Quote
Old 05-26-2019, 04:38 PM   #7
BetterRed
null operator (he/him)
BetterRed ought to be getting tired of karma fortunes by now.BetterRed ought to be getting tired of karma fortunes by now.BetterRed ought to be getting tired of karma fortunes by now.BetterRed ought to be getting tired of karma fortunes by now.BetterRed ought to be getting tired of karma fortunes by now.BetterRed ought to be getting tired of karma fortunes by now.BetterRed ought to be getting tired of karma fortunes by now.BetterRed ought to be getting tired of karma fortunes by now.BetterRed ought to be getting tired of karma fortunes by now.BetterRed ought to be getting tired of karma fortunes by now.BetterRed ought to be getting tired of karma fortunes by now.
 
Posts: 21,971
Karma: 30277294
Join Date: Mar 2012
Location: Sydney Australia
Device: none
I have an ISBN column defined thus:

Click image for larger version

Name:	1.jpg
Views:	285
Size:	34.9 KB
ID:	171644

Code:
{identifiers:select(isbn)}
BR
BetterRed is offline   Reply With Quote
Old 05-27-2019, 10:45 AM   #8
TWHanson1
Enthusiast
TWHanson1 format shifts faster than booting WindowsTWHanson1 format shifts faster than booting WindowsTWHanson1 format shifts faster than booting WindowsTWHanson1 format shifts faster than booting WindowsTWHanson1 format shifts faster than booting WindowsTWHanson1 format shifts faster than booting WindowsTWHanson1 format shifts faster than booting WindowsTWHanson1 format shifts faster than booting WindowsTWHanson1 format shifts faster than booting WindowsTWHanson1 format shifts faster than booting WindowsTWHanson1 format shifts faster than booting Windows
 
Posts: 38
Karma: 120648
Join Date: Jan 2015
Device: PC
Quote:
Originally Posted by BetterRed View Post
I have an ISBN column defined thus:

Attachment 171644

Code:
{identifiers:select(isbn)}
BR
I tried defining ISBN as, {identifiers:select(isbn)} and I get an error telling me that only lowercase characters, numerals and underscores are allowed. I also tried identifiers:select(isbn). Same error.
TWHanson1 is offline   Reply With Quote
Old 05-27-2019, 06:22 PM   #9
BetterRed
null operator (he/him)
BetterRed ought to be getting tired of karma fortunes by now.BetterRed ought to be getting tired of karma fortunes by now.BetterRed ought to be getting tired of karma fortunes by now.BetterRed ought to be getting tired of karma fortunes by now.BetterRed ought to be getting tired of karma fortunes by now.BetterRed ought to be getting tired of karma fortunes by now.BetterRed ought to be getting tired of karma fortunes by now.BetterRed ought to be getting tired of karma fortunes by now.BetterRed ought to be getting tired of karma fortunes by now.BetterRed ought to be getting tired of karma fortunes by now.BetterRed ought to be getting tired of karma fortunes by now.
 
Posts: 21,971
Karma: 30277294
Join Date: Mar 2012
Location: Sydney Australia
Device: none
Quote:
Originally Posted by TWHanson1 View Post
I tried defining ISBN as, {identifiers:select(isbn)} and I get an error telling me that only lowercase characters, numerals and underscores are allowed. I also tried identifiers:select(isbn). Same error.
What operating system do you use?

What version of calibre do you have?

When do you get this error?

If it's when you're defining the column, all you need do is click the blue ISBN at top of the dialogue box and click OK.

If it's when you enter an ISBN in the Ids: box the Metadata Edit dialogue then you must enter isbn: followed by a valid International Standard Book Number - e.g. isbn:9780691156842


Please capture the error - if is a calibre error it will have a "Copy to clipboard" button, use that and paste the message here, otherwise take a screen shot of the error popup and post it here (use the paper clip icon in the top toolbar).

BR
BetterRed is offline   Reply With Quote
Reply


Forum Jump

Similar Threads
Thread Thread Starter Forum Replies Last Post
Custom Column for Identifiers, or combined with ISBN? Vortex Library Management 6 07-22-2023 01:01 PM
Using "Build column from other column" custom-column type HFC3 Library Management 3 07-07-2013 03:11 AM
ASIAN, ISBN and ISBN-13 jbcohen General Discussions 2 04-02-2013 02:27 PM
Stupid Question: ISBN-10 and ISBN-13 Tegan Library Management 4 03-11-2011 01:20 AM
Displaying ISBN column in the main GUI tilleydog Library Management 26 02-25-2011 04:08 AM


All times are GMT -4. The time now is 01:36 PM.


MobileRead.com is a privately owned, operated and funded community.