Register Guidelines E-Books Today's Posts Search

Go Back   MobileRead Forums > E-Book Software > Calibre > Library Management

Notices

Reply
 
Thread Tools Search this Thread
Old 07-13-2018, 12:01 PM   #1
gianni_fed
Enthusiast
gianni_fed began at the beginning.
 
Posts: 28
Karma: 10
Join Date: Oct 2015
Device: none
deleting all ids fields

Hello,
sorry if I pose a question already discussed, bat my english is very bad and I've some difficult to read all posts.
My problem is: how to delete the "ids" field in any book of my library at once?
Thanks you very much.
Bye,
Gianni
gianni_fed is offline   Reply With Quote
Old 07-13-2018, 12:50 PM   #2
kovidgoyal
creator of calibre
kovidgoyal ought to be getting tired of karma fortunes by now.kovidgoyal ought to be getting tired of karma fortunes by now.kovidgoyal ought to be getting tired of karma fortunes by now.kovidgoyal ought to be getting tired of karma fortunes by now.kovidgoyal ought to be getting tired of karma fortunes by now.kovidgoyal ought to be getting tired of karma fortunes by now.kovidgoyal ought to be getting tired of karma fortunes by now.kovidgoyal ought to be getting tired of karma fortunes by now.kovidgoyal ought to be getting tired of karma fortunes by now.kovidgoyal ought to be getting tired of karma fortunes by now.kovidgoyal ought to be getting tired of karma fortunes by now.
 
kovidgoyal's Avatar
 
Posts: 45,634
Karma: 28549046
Join Date: Oct 2006
Location: Mumbai, India
Device: Various
Use the search and replace tab of the bulk metadata edit dialog
kovidgoyal is offline   Reply With Quote
Advert
Old 07-13-2018, 07:50 PM   #3
DaltonST
Deviser
DaltonST ought to be getting tired of karma fortunes by now.DaltonST ought to be getting tired of karma fortunes by now.DaltonST ought to be getting tired of karma fortunes by now.DaltonST ought to be getting tired of karma fortunes by now.DaltonST ought to be getting tired of karma fortunes by now.DaltonST ought to be getting tired of karma fortunes by now.DaltonST ought to be getting tired of karma fortunes by now.DaltonST ought to be getting tired of karma fortunes by now.DaltonST ought to be getting tired of karma fortunes by now.DaltonST ought to be getting tired of karma fortunes by now.DaltonST ought to be getting tired of karma fortunes by now.
 
DaltonST's Avatar
 
Posts: 2,265
Karma: 2090983
Join Date: Aug 2013
Location: Texas
Device: none
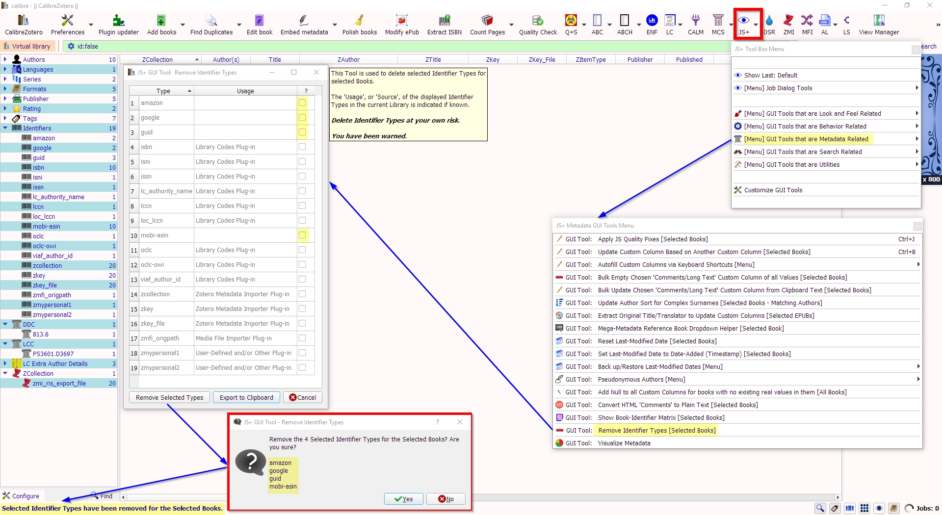
Tool: Identifier Type Removal for Selected Types and Selected Books.

Quote:
Originally Posted by gianni_fed View Post
Hello,
sorry if I pose a question already discussed, bat my english is very bad and I've some difficult to read all posts.
My problem is: how to delete the "ids" field in any book of my library at once?
Thanks you very much.
Bye,
Gianni



https://www.mobileread.com/forums/sh...&postcount=271




DaltonST
Attached Thumbnails
Click image for larger version

Name:	js_remove_identifier_types_tool.jpg
Views:	235
Size:	978.1 KB
ID:	165034  

Last edited by DaltonST; 07-14-2018 at 10:17 AM. Reason: image
DaltonST is offline   Reply With Quote
Reply


Forum Jump

Similar Threads
Thread Thread Starter Forum Replies Last Post
Sorting Fields/Tags within Fields/ Tags? mattlauck Library Management 9 10-19-2013 11:46 AM
IDs jlutes Library Management 1 08-02-2011 01:30 AM
ids down ? reaver121 iRex 0 01-16-2010 10:53 AM
Deleting AUTHOR fields with mobi2mobi davey Kindle Formats 13 12-17-2008 06:36 AM


All times are GMT -4. The time now is 12:54 PM.


MobileRead.com is a privately owned, operated and funded community.