View Single Post
Old 10-09-2018, 02:26 PM   #21
DaltonST
Deviser
DaltonST ought to be getting tired of karma fortunes by now.DaltonST ought to be getting tired of karma fortunes by now.DaltonST ought to be getting tired of karma fortunes by now.DaltonST ought to be getting tired of karma fortunes by now.DaltonST ought to be getting tired of karma fortunes by now.DaltonST ought to be getting tired of karma fortunes by now.DaltonST ought to be getting tired of karma fortunes by now.DaltonST ought to be getting tired of karma fortunes by now.DaltonST ought to be getting tired of karma fortunes by now.DaltonST ought to be getting tired of karma fortunes by now.DaltonST ought to be getting tired of karma fortunes by now.
 
DaltonST's Avatar
 
Posts: 2,265
Karma: 2090983
Join Date: Aug 2013
Location: Texas
Device: none
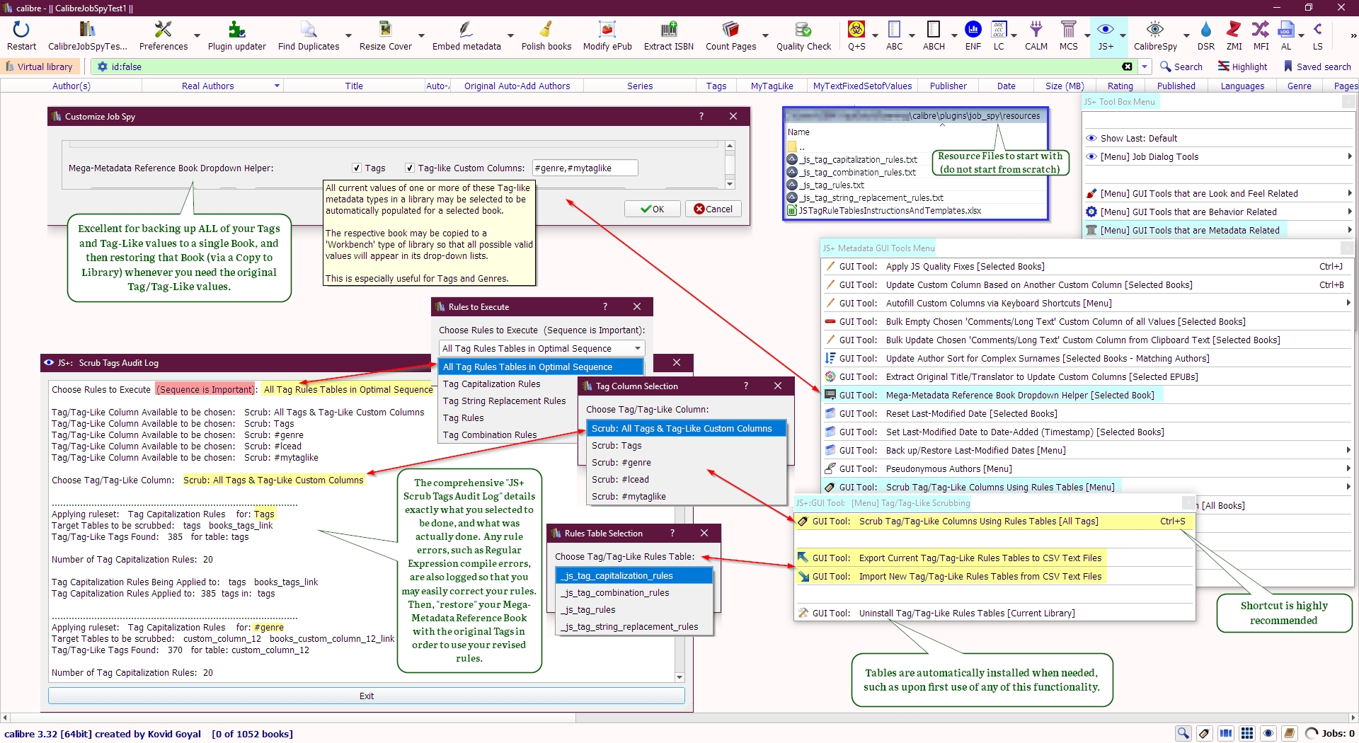
Version 1.0.133 Scrub Tags/Tag-Like Columns

Version 1.0.133 - 2018-10-09 Scrub Tags/Tag-Like Columns

See all of the attachments.

The .zip that is attached contains an .xlsx file and its .ods version that have 7 "sheets". Please read the "Instructions" sheet.



DaltonST
Attached Thumbnails
Click image for larger version

Name:	js_scrub_tags_tag-like_using_regular_expression_rules_from_tables.jpg
Views:	344
Size:	1.26 MB
ID:	166812   Click image for larger version

Name:	js_scrub_tags_menu_tooltip.jpg
Views:	326
Size:	89.6 KB
ID:	166836   Click image for larger version

Name:	js_tag_rules_csv_file_instructions.jpg
Views:	305
Size:	652.4 KB
ID:	166839  
Attached Files
File Type: txt _js_tag_capitalization_rules.txt (564 Bytes, 288 views)
File Type: txt _js_tag_string_replacement_rules.txt (864 Bytes, 292 views)
File Type: txt _js_tag_rules.txt (4.9 KB, 316 views)
File Type: txt _js_tag_combination_rules.txt (658 Bytes, 288 views)
File Type: txt _js_tag_prefix_suffix_rules.txt (107 Bytes, 291 views)
File Type: txt _js_tag_splitting_rules.txt (182 Bytes, 263 views)
File Type: zip resources.zip (83.5 KB, 232 views)

Last edited by DaltonST; 10-20-2018 at 10:42 AM. Reason: New Rules Table: Tag Splitting Rules
DaltonST is offline   Reply With Quote